Schema WebLayout-1.0.0.xsd


attribute form default:  unqualified
element form default:  qualified
 
Elements  Complex types  Simple types 
WebLayout  BasicCommandType  BasicCommandActionType 
BufferCommandType  TargetType 
CommandItemType  TargetViewerType 
CommandSetType  UIItemFunctionType 
CommandType 
ContextMenuType 
CustomCommandType 
FlyoutItemType 
GetPrintablePageCommandType 
HelpCommandType 
InformationPaneType 
InvokeScriptCommandType 
InvokeURLCommandType 
LayerSetType 
MapType 
MapViewType 
MeasureCommandType 
ParameterPairType 
PrintCommandType 
ResourceReferenceType 
ResultColumnSetType 
ResultColumnType 
SearchCommandType 
SelectWithinCommandType 
SeparatorItemType 
StatusBarType 
TargetedCommandType 
TaskBarType 
TaskButtonType 
TaskPaneType 
ToolBarType 
UIItemType 
ViewOptionsCommandType 
WebLayoutControlType 
WebLayoutResizableControlType 
WebLayoutType 
ZoomControlType 


element WebLayout
diagram
type WebLayoutType
children Title Map ToolBar InformationPane ContextMenu TaskPane StatusBar ZoomControl CommandSet
source
<xs:element name="WebLayout" type="WebLayoutType"/>

complexType BasicCommandType
diagram
type extension of CommandType
children Name Label Tooltip Description ImageURL DisabledImageURL TargetViewer Action
source
<xs:complexType name="BasicCommandType">
  <xs:complexContent>
    <xs:extension base="CommandType">
      <xs:sequence>
        <xs:element name="Action" type="BasicCommandActionType"/>
      </xs:sequence>
    </xs:extension>
  </xs:complexContent>
</xs:complexType>

element BasicCommandType/Action
diagram
type BasicCommandActionType
facets
enumeration Pan
enumeration PanUp
enumeration PanDown
enumeration PanRight
enumeration PanLeft
enumeration Zoom
enumeration ZoomIn
enumeration ZoomOut
enumeration ZoomRectangle
enumeration ZoomToSelection
enumeration FitToWindow
enumeration PreviousView
enumeration NextView
enumeration RestoreView
enumeration Select
enumeration SelectRadius
enumeration SelectPolygon
enumeration ClearSelection
enumeration Refresh
enumeration CopyMap
enumeration About
source
<xs:element name="Action" type="BasicCommandActionType"/>

complexType BufferCommandType
diagram
type extension of TargetedCommandType
children Name Label Tooltip Description ImageURL DisabledImageURL TargetViewer Target TargetFrame
source
<xs:complexType name="BufferCommandType">
  <xs:complexContent>
    <xs:extension base="TargetedCommandType"/>
  </xs:complexContent>
</xs:complexType>

complexType CommandItemType
diagram
type extension of UIItemType
children Function Command
source
<xs:complexType name="CommandItemType">
  <xs:complexContent>
    <xs:extension base="UIItemType">
      <xs:sequence>
        <xs:element name="Command" type="xs:string"/>
      </xs:sequence>
    </xs:extension>
  </xs:complexContent>
</xs:complexType>

element CommandItemType/Command
diagram
type xs:string
source
<xs:element name="Command" type="xs:string"/>

complexType CommandSetType
diagram
children Command
used by
element WebLayoutType/CommandSet
source
<xs:complexType name="CommandSetType">
  <xs:sequence>
    <xs:element name="Command" type="CommandType" minOccurs="0" maxOccurs="unbounded"/>
  </xs:sequence>
</xs:complexType>

element CommandSetType/Command
diagram
type CommandType
children Name Label Tooltip Description ImageURL DisabledImageURL TargetViewer
source
<xs:element name="Command" type="CommandType" minOccurs="0" maxOccurs="unbounded"/>

complexType CommandType
diagram
children Name Label Tooltip Description ImageURL DisabledImageURL TargetViewer
used by
element CommandSetType/Command
complexTypes BasicCommandType CustomCommandType
source
<xs:complexType name="CommandType" abstract="true">
  <xs:sequence>
    <xs:element name="Name" type="xs:string"/>
    <xs:element name="Label" type="xs:string"/>
    <xs:element name="Tooltip" type="xs:string" minOccurs="0"/>
    <xs:element name="Description" type="xs:string" minOccurs="0"/>
    <xs:element name="ImageURL" type="xs:string" minOccurs="0"/>
    <xs:element name="DisabledImageURL" type="xs:string" minOccurs="0"/>
    <xs:element name="TargetViewer" type="TargetViewerType"/>
  </xs:sequence>
</xs:complexType>

element CommandType/Name
diagram
type xs:string
source
<xs:element name="Name" type="xs:string"/>

element CommandType/Label
diagram
type xs:string
source
<xs:element name="Label" type="xs:string"/>

element CommandType/Tooltip
diagram
type xs:string
source
<xs:element name="Tooltip" type="xs:string" minOccurs="0"/>

element CommandType/Description
diagram
type xs:string
source
<xs:element name="Description" type="xs:string" minOccurs="0"/>

element CommandType/ImageURL
diagram
type xs:string
source
<xs:element name="ImageURL" type="xs:string" minOccurs="0"/>

element CommandType/DisabledImageURL
diagram
type xs:string
source
<xs:element name="DisabledImageURL" type="xs:string" minOccurs="0"/>

element CommandType/TargetViewer
diagram
type TargetViewerType
facets
enumeration Dwf
enumeration Ajax
enumeration All
source
<xs:element name="TargetViewer" type="TargetViewerType"/>

complexType ContextMenuType
diagram
type extension of WebLayoutControlType
children Visible MenuItem
used by
element WebLayoutType/ContextMenu
source
<xs:complexType name="ContextMenuType">
  <xs:complexContent>
    <xs:extension base="WebLayoutControlType">
      <xs:sequence>
        <xs:element name="MenuItem" type="UIItemType" minOccurs="0" maxOccurs="unbounded"/>
      </xs:sequence>
    </xs:extension>
  </xs:complexContent>
</xs:complexType>

element ContextMenuType/MenuItem
diagram
type UIItemType
children Function
source
<xs:element name="MenuItem" type="UIItemType" minOccurs="0" maxOccurs="unbounded"/>

complexType CustomCommandType
diagram
type extension of CommandType
children Name Label Tooltip Description ImageURL DisabledImageURL TargetViewer
used by
complexTypes InvokeScriptCommandType PrintCommandType TargetedCommandType
source
<xs:complexType name="CustomCommandType" abstract="true">
  <xs:complexContent>
    <xs:extension base="CommandType"/>
  </xs:complexContent>
</xs:complexType>

complexType FlyoutItemType
diagram
type extension of UIItemType
children Function Label Tooltip Description ImageURL DisabledImageURL SubItem
source
<xs:complexType name="FlyoutItemType">
  <xs:complexContent>
    <xs:extension base="UIItemType">
      <xs:sequence>
        <xs:element name="Label" type="xs:string"/>
        <xs:element name="Tooltip" type="xs:string" minOccurs="0"/>
        <xs:element name="Description" type="xs:string" minOccurs="0"/>
        <xs:element name="ImageURL" type="xs:string" minOccurs="0"/>
        <xs:element name="DisabledImageURL" type="xs:string" minOccurs="0"/>
        <xs:element name="SubItem" type="UIItemType" minOccurs="0" maxOccurs="unbounded"/>
      </xs:sequence>
    </xs:extension>
  </xs:complexContent>
</xs:complexType>

element FlyoutItemType/Label
diagram
type xs:string
source
<xs:element name="Label" type="xs:string"/>

element FlyoutItemType/Tooltip
diagram
type xs:string
source
<xs:element name="Tooltip" type="xs:string" minOccurs="0"/>

element FlyoutItemType/Description
diagram
type xs:string
source
<xs:element name="Description" type="xs:string" minOccurs="0"/>

element FlyoutItemType/ImageURL
diagram
type xs:string
source
<xs:element name="ImageURL" type="xs:string" minOccurs="0"/>

element FlyoutItemType/DisabledImageURL
diagram
type xs:string
source
<xs:element name="DisabledImageURL" type="xs:string" minOccurs="0"/>

element FlyoutItemType/SubItem
diagram
type UIItemType
children Function
source
<xs:element name="SubItem" type="UIItemType" minOccurs="0" maxOccurs="unbounded"/>

complexType GetPrintablePageCommandType
diagram
type extension of TargetedCommandType
children Name Label Tooltip Description ImageURL DisabledImageURL TargetViewer Target TargetFrame
source
<xs:complexType name="GetPrintablePageCommandType">
  <xs:complexContent>
    <xs:extension base="TargetedCommandType"/>
  </xs:complexContent>
</xs:complexType>

complexType HelpCommandType
diagram
type extension of TargetedCommandType
children Name Label Tooltip Description ImageURL DisabledImageURL TargetViewer Target TargetFrame URL
source
<xs:complexType name="HelpCommandType">
  <xs:complexContent>
    <xs:extension base="TargetedCommandType">
      <xs:sequence>
        <xs:element name="URL" type="xs:string" minOccurs="0"/>
      </xs:sequence>
    </xs:extension>
  </xs:complexContent>
</xs:complexType>

element HelpCommandType/URL
diagram
type xs:string
source
<xs:element name="URL" type="xs:string" minOccurs="0"/>

complexType InformationPaneType
diagram
type extension of WebLayoutResizableControlType
children Visible Width LegendVisible PropertiesVisible
used by
element WebLayoutType/InformationPane
source
<xs:complexType name="InformationPaneType">
  <xs:complexContent>
    <xs:extension base="WebLayoutResizableControlType">
      <xs:sequence>
        <xs:element name="LegendVisible" type="xs:boolean"/>
        <xs:element name="PropertiesVisible" type="xs:boolean"/>
      </xs:sequence>
    </xs:extension>
  </xs:complexContent>
</xs:complexType>

element InformationPaneType/LegendVisible
diagram
type xs:boolean
source
<xs:element name="LegendVisible" type="xs:boolean"/>

element InformationPaneType/PropertiesVisible
diagram
type xs:boolean
source
<xs:element name="PropertiesVisible" type="xs:boolean"/>

complexType InvokeScriptCommandType
diagram
type extension of CustomCommandType
children Name Label Tooltip Description ImageURL DisabledImageURL TargetViewer Script
source
<xs:complexType name="InvokeScriptCommandType">
  <xs:complexContent>
    <xs:extension base="CustomCommandType">
      <xs:sequence>
        <xs:element name="Script" type="xs:string"/>
      </xs:sequence>
    </xs:extension>
  </xs:complexContent>
</xs:complexType>

element InvokeScriptCommandType/Script
diagram
type xs:string
source
<xs:element name="Script" type="xs:string"/>

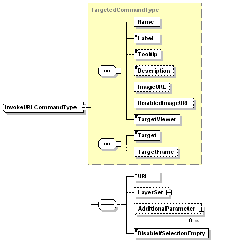
complexType InvokeURLCommandType
diagram
type extension of TargetedCommandType
children Name Label Tooltip Description ImageURL DisabledImageURL TargetViewer Target TargetFrame URL LayerSet AdditionalParameter DisableIfSelectionEmpty
source
<xs:complexType name="InvokeURLCommandType">
  <xs:complexContent>
    <xs:extension base="TargetedCommandType">
      <xs:sequence>
        <xs:element name="URL" type="xs:string"/>
        <xs:element name="LayerSet" type="LayerSetType" minOccurs="0"/>
        <xs:element name="AdditionalParameter" type="ParameterPairType" minOccurs="0" maxOccurs="unbounded"/>
        <xs:element name="DisableIfSelectionEmpty" type="xs:boolean"/>
      </xs:sequence>
    </xs:extension>
  </xs:complexContent>
</xs:complexType>

element InvokeURLCommandType/URL
diagram
type xs:string
source
<xs:element name="URL" type="xs:string"/>

element InvokeURLCommandType/LayerSet
diagram
type LayerSetType
children Layer
source
<xs:element name="LayerSet" type="LayerSetType" minOccurs="0"/>

element InvokeURLCommandType/AdditionalParameter
diagram
type ParameterPairType
children Key Value
source
<xs:element name="AdditionalParameter" type="ParameterPairType" minOccurs="0" maxOccurs="unbounded"/>

element InvokeURLCommandType/DisableIfSelectionEmpty
diagram
type xs:boolean
source
<xs:element name="DisableIfSelectionEmpty" type="xs:boolean"/>

complexType LayerSetType
diagram
children Layer
used by
element InvokeURLCommandType/LayerSet
source
<xs:complexType name="LayerSetType">
  <xs:sequence>
    <xs:element name="Layer" type="xs:string" minOccurs="0" maxOccurs="unbounded"/>
  </xs:sequence>
</xs:complexType>

element LayerSetType/Layer
diagram
type xs:string
source
<xs:element name="Layer" type="xs:string" minOccurs="0" maxOccurs="unbounded"/>

complexType MapType
diagram
type extension of ResourceReferenceType
children ResourceId InitialView HyperlinkTarget HyperlinkTargetFrame
used by
element WebLayoutType/Map
source
<xs:complexType name="MapType">
  <xs:complexContent>
    <xs:extension base="ResourceReferenceType">
      <xs:sequence>
        <xs:element name="InitialView" type="MapViewType" minOccurs="0"/>
        <xs:element name="HyperlinkTarget" type="TargetType"/>
        <xs:element name="HyperlinkTargetFrame" type="xs:string" minOccurs="0"/>
      </xs:sequence>
    </xs:extension>
  </xs:complexContent>
</xs:complexType>

element MapType/InitialView
diagram
type MapViewType
children CenterX CenterY Scale
source
<xs:element name="InitialView" type="MapViewType" minOccurs="0"/>

element MapType/HyperlinkTarget
diagram
type TargetType
facets
enumeration TaskPane
enumeration NewWindow
enumeration SpecifiedFrame
source
<xs:element name="HyperlinkTarget" type="TargetType"/>

element MapType/HyperlinkTargetFrame
diagram
type xs:string
source
<xs:element name="HyperlinkTargetFrame" type="xs:string" minOccurs="0"/>

complexType MapViewType
diagram
children CenterX CenterY Scale
used by
element MapType/InitialView
source
<xs:complexType name="MapViewType">
  <xs:sequence>
    <xs:element name="CenterX" type="xs:double"/>
    <xs:element name="CenterY" type="xs:double"/>
    <xs:element name="Scale" type="xs:double"/>
  </xs:sequence>
</xs:complexType>

element MapViewType/CenterX
diagram
type xs:double
source
<xs:element name="CenterX" type="xs:double"/>

element MapViewType/CenterY
diagram
type xs:double
source
<xs:element name="CenterY" type="xs:double"/>

element MapViewType/Scale
diagram
type xs:double
source
<xs:element name="Scale" type="xs:double"/>

complexType MeasureCommandType
diagram
type extension of TargetedCommandType
children Name Label Tooltip Description ImageURL DisabledImageURL TargetViewer Target TargetFrame
source
<xs:complexType name="MeasureCommandType">
  <xs:complexContent>
    <xs:extension base="TargetedCommandType"/>
  </xs:complexContent>
</xs:complexType>

complexType ParameterPairType
diagram
children Key Value
used by
element InvokeURLCommandType/AdditionalParameter
source
<xs:complexType name="ParameterPairType">
  <xs:sequence>
    <xs:element name="Key" type="xs:string"/>
    <xs:element name="Value" type="xs:string"/>
  </xs:sequence>
</xs:complexType>

element ParameterPairType/Key
diagram
type xs:string
source
<xs:element name="Key" type="xs:string"/>

element ParameterPairType/Value
diagram
type xs:string
source
<xs:element name="Value" type="xs:string"/>

complexType PrintCommandType
diagram
type extension of CustomCommandType
children Name Label Tooltip Description ImageURL DisabledImageURL TargetViewer PrintLayout
source
<xs:complexType name="PrintCommandType">
  <xs:complexContent>
    <xs:extension base="CustomCommandType">
      <xs:sequence>
        <xs:element name="PrintLayout" type="ResourceReferenceType" minOccurs="0" maxOccurs="unbounded"/>
      </xs:sequence>
    </xs:extension>
  </xs:complexContent>
</xs:complexType>

element PrintCommandType/PrintLayout
diagram
type ResourceReferenceType
children ResourceId
source
<xs:element name="PrintLayout" type="ResourceReferenceType" minOccurs="0" maxOccurs="unbounded"/>

complexType ResourceReferenceType
diagram
children ResourceId
used by
element PrintCommandType/PrintLayout
complexType MapType
source
<xs:complexType name="ResourceReferenceType">
  <xs:sequence>
    <xs:element name="ResourceId" type="xs:string"/>
  </xs:sequence>
</xs:complexType>

element ResourceReferenceType/ResourceId
diagram
type xs:string
source
<xs:element name="ResourceId" type="xs:string"/>

complexType ResultColumnSetType
diagram
children Column
used by
element SearchCommandType/ResultColumns
source
<xs:complexType name="ResultColumnSetType">
  <xs:sequence>
    <xs:element name="Column" type="ResultColumnType" minOccurs="0" maxOccurs="unbounded"/>
  </xs:sequence>
</xs:complexType>

element ResultColumnSetType/Column
diagram
type ResultColumnType
children Name Property
source
<xs:element name="Column" type="ResultColumnType" minOccurs="0" maxOccurs="unbounded"/>

complexType ResultColumnType
diagram
children Name Property
used by
element ResultColumnSetType/Column
source
<xs:complexType name="ResultColumnType">
  <xs:sequence>
    <xs:element name="Name" type="xs:string"/>
    <xs:element name="Property" type="xs:string"/>
  </xs:sequence>
</xs:complexType>

element ResultColumnType/Name
diagram
type xs:string
source
<xs:element name="Name" type="xs:string"/>

element ResultColumnType/Property
diagram
type xs:string
source
<xs:element name="Property" type="xs:string"/>

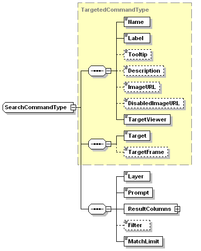
complexType SearchCommandType
diagram
type extension of TargetedCommandType
children Name Label Tooltip Description ImageURL DisabledImageURL TargetViewer Target TargetFrame Layer Prompt ResultColumns Filter MatchLimit
source
<xs:complexType name="SearchCommandType">
  <xs:complexContent>
    <xs:extension base="TargetedCommandType">
      <xs:sequence>
        <xs:element name="Layer" type="xs:string"/>
        <xs:element name="Prompt" type="xs:string"/>
        <xs:element name="ResultColumns" type="ResultColumnSetType"/>
        <xs:element name="Filter" type="xs:string" minOccurs="0"/>
        <xs:element name="MatchLimit" type="xs:integer"/>
      </xs:sequence>
    </xs:extension>
  </xs:complexContent>
</xs:complexType>

element SearchCommandType/Layer
diagram
type xs:string
source
<xs:element name="Layer" type="xs:string"/>

element SearchCommandType/Prompt
diagram
type xs:string
source
<xs:element name="Prompt" type="xs:string"/>

element SearchCommandType/ResultColumns
diagram
type ResultColumnSetType
children Column
source
<xs:element name="ResultColumns" type="ResultColumnSetType"/>

element SearchCommandType/Filter
diagram
type xs:string
source
<xs:element name="Filter" type="xs:string" minOccurs="0"/>

element SearchCommandType/MatchLimit
diagram
type xs:integer
source
<xs:element name="MatchLimit" type="xs:integer"/>

complexType SelectWithinCommandType
diagram
type extension of TargetedCommandType
children Name Label Tooltip Description ImageURL DisabledImageURL TargetViewer Target TargetFrame
source
<xs:complexType name="SelectWithinCommandType">
  <xs:complexContent>
    <xs:extension base="TargetedCommandType"/>
  </xs:complexContent>
</xs:complexType>

complexType SeparatorItemType
diagram
type extension of UIItemType
children Function
source
<xs:complexType name="SeparatorItemType">
  <xs:complexContent>
    <xs:extension base="UIItemType"/>
  </xs:complexContent>
</xs:complexType>

complexType StatusBarType
diagram
type extension of WebLayoutControlType
children Visible
used by
element WebLayoutType/StatusBar
source
<xs:complexType name="StatusBarType">
  <xs:complexContent>
    <xs:extension base="WebLayoutControlType"/>
  </xs:complexContent>
</xs:complexType>

complexType TargetedCommandType
diagram
type extension of CustomCommandType
children Name Label Tooltip Description ImageURL DisabledImageURL TargetViewer Target TargetFrame
used by
complexTypes BufferCommandType GetPrintablePageCommandType HelpCommandType InvokeURLCommandType MeasureCommandType SearchCommandType SelectWithinCommandType ViewOptionsCommandType
source
<xs:complexType name="TargetedCommandType" abstract="true">
  <xs:complexContent>
    <xs:extension base="CustomCommandType">
      <xs:sequence>
        <xs:element name="Target" type="TargetType"/>
        <xs:element name="TargetFrame" type="xs:string" minOccurs="0"/>
      </xs:sequence>
    </xs:extension>
  </xs:complexContent>
</xs:complexType>

element TargetedCommandType/Target
diagram
type TargetType
facets
enumeration TaskPane
enumeration NewWindow
enumeration SpecifiedFrame
source
<xs:element name="Target" type="TargetType"/>

element TargetedCommandType/TargetFrame
diagram
type xs:string
source
<xs:element name="TargetFrame" type="xs:string" minOccurs="0"/>

complexType TaskBarType
diagram
type extension of WebLayoutControlType
children Visible Home Forward Back Tasks MenuButton
used by
element TaskPaneType/TaskBar
source
<xs:complexType name="TaskBarType">
  <xs:complexContent>
    <xs:extension base="WebLayoutControlType">
      <xs:sequence>
        <xs:element name="Home" type="TaskButtonType"/>
        <xs:element name="Forward" type="TaskButtonType"/>
        <xs:element name="Back" type="TaskButtonType"/>
        <xs:element name="Tasks" type="TaskButtonType"/>
        <xs:element name="MenuButton" type="UIItemType" minOccurs="0" maxOccurs="unbounded"/>
      </xs:sequence>
    </xs:extension>
  </xs:complexContent>
</xs:complexType>

element TaskBarType/Home
diagram
type TaskButtonType
children Name Tooltip Description ImageURL DisabledImageURL
source
<xs:element name="Home" type="TaskButtonType"/>

element TaskBarType/Forward
diagram
type TaskButtonType
children Name Tooltip Description ImageURL DisabledImageURL
source
<xs:element name="Forward" type="TaskButtonType"/>

element TaskBarType/Back
diagram
type TaskButtonType
children Name Tooltip Description ImageURL DisabledImageURL
source
<xs:element name="Back" type="TaskButtonType"/>

element TaskBarType/Tasks
diagram
type TaskButtonType
children Name Tooltip Description ImageURL DisabledImageURL
source
<xs:element name="Tasks" type="TaskButtonType"/>

element TaskBarType/MenuButton
diagram
type UIItemType
children Function
source
<xs:element name="MenuButton" type="UIItemType" minOccurs="0" maxOccurs="unbounded"/>

complexType TaskButtonType
diagram
children Name Tooltip Description ImageURL DisabledImageURL
used by
elements TaskBarType/Back TaskBarType/Forward TaskBarType/Home TaskBarType/Tasks
source
<xs:complexType name="TaskButtonType">
  <xs:sequence>
    <xs:element name="Name" type="xs:string"/>
    <xs:element name="Tooltip" type="xs:string" minOccurs="0"/>
    <xs:element name="Description" type="xs:string" minOccurs="0"/>
    <xs:element name="ImageURL" type="xs:string" minOccurs="0"/>
    <xs:element name="DisabledImageURL" type="xs:string" minOccurs="0"/>
  </xs:sequence>
</xs:complexType>

element TaskButtonType/Name
diagram
type xs:string
source
<xs:element name="Name" type="xs:string"/>

element TaskButtonType/Tooltip
diagram
type xs:string
source
<xs:element name="Tooltip" type="xs:string" minOccurs="0"/>

element TaskButtonType/Description
diagram
type xs:string
source
<xs:element name="Description" type="xs:string" minOccurs="0"/>

element TaskButtonType/ImageURL
diagram
type xs:string
source
<xs:element name="ImageURL" type="xs:string" minOccurs="0"/>

element TaskButtonType/DisabledImageURL
diagram
type xs:string
source
<xs:element name="DisabledImageURL" type="xs:string" minOccurs="0"/>

complexType TaskPaneType
diagram
type extension of WebLayoutResizableControlType
children Visible Width TaskBar InitialTask
used by
element WebLayoutType/TaskPane
source
<xs:complexType name="TaskPaneType">
  <xs:complexContent>
    <xs:extension base="WebLayoutResizableControlType">
      <xs:sequence>
        <xs:element name="TaskBar" type="TaskBarType"/>
        <xs:element name="InitialTask" type="xs:string" minOccurs="0"/>
      </xs:sequence>
    </xs:extension>
  </xs:complexContent>
</xs:complexType>

element TaskPaneType/TaskBar
diagram
type TaskBarType
children Visible Home Forward Back Tasks MenuButton
source
<xs:element name="TaskBar" type="TaskBarType"/>

element TaskPaneType/InitialTask
diagram
type xs:string
source
<xs:element name="InitialTask" type="xs:string" minOccurs="0"/>

complexType ToolBarType
diagram
type extension of WebLayoutControlType
children Visible Button
used by
element WebLayoutType/ToolBar
source
<xs:complexType name="ToolBarType">
  <xs:complexContent>
    <xs:extension base="WebLayoutControlType">
      <xs:sequence>
        <xs:element name="Button" type="UIItemType" minOccurs="0" maxOccurs="unbounded"/>
      </xs:sequence>
    </xs:extension>
  </xs:complexContent>
</xs:complexType>

element ToolBarType/Button
diagram
type UIItemType
children Function
source
<xs:element name="Button" type="UIItemType" minOccurs="0" maxOccurs="unbounded"/>

complexType UIItemType
diagram
children Function
used by
elements ToolBarType/Button TaskBarType/MenuButton ContextMenuType/MenuItem FlyoutItemType/SubItem
complexTypes CommandItemType FlyoutItemType SeparatorItemType
source
<xs:complexType name="UIItemType">
  <xs:sequence>
    <xs:element name="Function" type="UIItemFunctionType"/>
  </xs:sequence>
</xs:complexType>

element UIItemType/Function
diagram
type UIItemFunctionType
facets
enumeration Separator
enumeration Command
enumeration Flyout
source
<xs:element name="Function" type="UIItemFunctionType"/>

complexType ViewOptionsCommandType
diagram
type extension of TargetedCommandType
children Name Label Tooltip Description ImageURL DisabledImageURL TargetViewer Target TargetFrame
source
<xs:complexType name="ViewOptionsCommandType">
  <xs:complexContent>
    <xs:extension base="TargetedCommandType"/>
  </xs:complexContent>
</xs:complexType>

complexType WebLayoutControlType
diagram
children Visible
used by
complexTypes ContextMenuType StatusBarType TaskBarType ToolBarType WebLayoutResizableControlType ZoomControlType
source
<xs:complexType name="WebLayoutControlType">
  <xs:sequence>
    <xs:element name="Visible" type="xs:boolean"/>
  </xs:sequence>
</xs:complexType>

element WebLayoutControlType/Visible
diagram
type xs:boolean
source
<xs:element name="Visible" type="xs:boolean"/>

complexType WebLayoutResizableControlType
diagram
type extension of WebLayoutControlType
children Visible Width
used by
complexTypes InformationPaneType TaskPaneType
source
<xs:complexType name="WebLayoutResizableControlType">
  <xs:complexContent>
    <xs:extension base="WebLayoutControlType">
      <xs:sequence>
        <xs:element name="Width" type="xs:int"/>
      </xs:sequence>
    </xs:extension>
  </xs:complexContent>
</xs:complexType>

element WebLayoutResizableControlType/Width
diagram
type xs:int
source
<xs:element name="Width" type="xs:int"/>

complexType WebLayoutType
diagram
children Title Map ToolBar InformationPane ContextMenu TaskPane StatusBar ZoomControl CommandSet
used by
element WebLayout
source
<xs:complexType name="WebLayoutType">
  <xs:sequence>
    <xs:element name="Title" type="xs:string"/>
    <xs:element name="Map" type="MapType"/>
    <xs:element name="ToolBar" type="ToolBarType"/>
    <xs:element name="InformationPane" type="InformationPaneType"/>
    <xs:element name="ContextMenu" type="ContextMenuType"/>
    <xs:element name="TaskPane" type="TaskPaneType"/>
    <xs:element name="StatusBar" type="StatusBarType"/>
    <xs:element name="ZoomControl" type="ZoomControlType"/>
    <xs:element name="CommandSet" type="CommandSetType"/>
  </xs:sequence>
</xs:complexType>

element WebLayoutType/Title
diagram
type xs:string
source
<xs:element name="Title" type="xs:string"/>

element WebLayoutType/Map
diagram
type MapType
children ResourceId InitialView HyperlinkTarget HyperlinkTargetFrame
source
<xs:element name="Map" type="MapType"/>

element WebLayoutType/ToolBar
diagram
type ToolBarType
children Visible Button
source
<xs:element name="ToolBar" type="ToolBarType"/>

element WebLayoutType/InformationPane
diagram
type InformationPaneType
children Visible Width LegendVisible PropertiesVisible
source
<xs:element name="InformationPane" type="InformationPaneType"/>

element WebLayoutType/ContextMenu
diagram
type ContextMenuType
children Visible MenuItem
source
<xs:element name="ContextMenu" type="ContextMenuType"/>

element WebLayoutType/TaskPane
diagram
type TaskPaneType
children Visible Width TaskBar InitialTask
source
<xs:element name="TaskPane" type="TaskPaneType"/>

element WebLayoutType/StatusBar
diagram
type StatusBarType
children Visible
source
<xs:element name="StatusBar" type="StatusBarType"/>

element WebLayoutType/ZoomControl
diagram
type ZoomControlType
children Visible
source
<xs:element name="ZoomControl" type="ZoomControlType"/>

element WebLayoutType/CommandSet
diagram
type CommandSetType
children Command
source
<xs:element name="CommandSet" type="CommandSetType"/>

complexType ZoomControlType
diagram
type extension of WebLayoutControlType
children Visible
used by
element WebLayoutType/ZoomControl
source
<xs:complexType name="ZoomControlType">
  <xs:complexContent>
    <xs:extension base="WebLayoutControlType"/>
  </xs:complexContent>
</xs:complexType>

simpleType BasicCommandActionType
type restriction of xs:string
used by
element BasicCommandType/Action
facets
enumeration Pan
enumeration PanUp
enumeration PanDown
enumeration PanRight
enumeration PanLeft
enumeration Zoom
enumeration ZoomIn
enumeration ZoomOut
enumeration ZoomRectangle
enumeration ZoomToSelection
enumeration FitToWindow
enumeration PreviousView
enumeration NextView
enumeration RestoreView
enumeration Select
enumeration SelectRadius
enumeration SelectPolygon
enumeration ClearSelection
enumeration Refresh
enumeration CopyMap
enumeration About
source
<xs:simpleType name="BasicCommandActionType">
  <xs:restriction base="xs:string">
    <xs:enumeration value="Pan"/>
    <xs:enumeration value="PanUp"/>
    <xs:enumeration value="PanDown"/>
    <xs:enumeration value="PanRight"/>
    <xs:enumeration value="PanLeft"/>
    <xs:enumeration value="Zoom"/>
    <xs:enumeration value="ZoomIn"/>
    <xs:enumeration value="ZoomOut"/>
    <xs:enumeration value="ZoomRectangle"/>
    <xs:enumeration value="ZoomToSelection"/>
    <xs:enumeration value="FitToWindow"/>
    <xs:enumeration value="PreviousView"/>
    <xs:enumeration value="NextView"/>
    <xs:enumeration value="RestoreView"/>
    <xs:enumeration value="Select"/>
    <xs:enumeration value="SelectRadius"/>
    <xs:enumeration value="SelectPolygon"/>
    <xs:enumeration value="ClearSelection"/>
    <xs:enumeration value="Refresh"/>
    <xs:enumeration value="CopyMap"/>
    <xs:enumeration value="About"/>
  </xs:restriction>
</xs:simpleType>

simpleType TargetType
type restriction of xs:string
used by
elements MapType/HyperlinkTarget TargetedCommandType/Target
facets
enumeration TaskPane
enumeration NewWindow
enumeration SpecifiedFrame
source
<xs:simpleType name="TargetType">
  <xs:restriction base="xs:string">
    <xs:enumeration value="TaskPane"/>
    <xs:enumeration value="NewWindow"/>
    <xs:enumeration value="SpecifiedFrame"/>
  </xs:restriction>
</xs:simpleType>

simpleType TargetViewerType
type restriction of xs:string
used by
element CommandType/TargetViewer
facets
enumeration Dwf
enumeration Ajax
enumeration All
source
<xs:simpleType name="TargetViewerType">
  <xs:restriction base="xs:string">
    <xs:enumeration value="Dwf"/>
    <xs:enumeration value="Ajax"/>
    <xs:enumeration value="All"/>
  </xs:restriction>
</xs:simpleType>

simpleType UIItemFunctionType
type restriction of xs:string
used by
element UIItemType/Function
facets
enumeration Separator
enumeration Command
enumeration Flyout
source
<xs:simpleType name="UIItemFunctionType">
  <xs:restriction base="xs:string">
    <xs:enumeration value="Separator"/>
    <xs:enumeration value="Command"/>
    <xs:enumeration value="Flyout"/>
  </xs:restriction>
</xs:simpleType>