Schema LayerDefinition-1.2.0.xsd


attribute form default:  unqualified
element form default:  qualified
 
Elements  Complex types  Simple types 
LayerDefinition  AreaRuleType  BackgroundStyleType 
AreaSymbolizationFillType  ElevationTypeType 
AreaSymbolizationType  FeatureNameType 
AreaTypeStyleType  GeometryContextType 
BaseLayerDefinitionType  LengthUnitType 
BlockSymbolType  ShapeType 
ChannelBandType  SizeContextType 
CompositeRule  UsageContextType 
CompositeSymbolization 
CompositeTypeStyle 
DrawingLayerDefinitionType 
ElevationSettingsType 
FillType 
FontSymbolType 
GridColorBandsType 
GridColorRuleType 
GridColorStyleType 
GridColorType 
GridLayerDefinitionType 
GridScaleRangeType 
GridSurfaceStyleType 
HillShadeType 
ImageSymbolType 
LayerDefinitionType 
LineRuleType 
LineTypeStyleType 
MarkSymbolType 
NameStringPairType 
Override 
ParameterOverrides 
PointRuleType 
PointSymbolization2DType 
PointSymbolizationType 
PointTypeStyleType 
StrokeType 
SymbolInstance 
SymbolType 
TextSymbolType 
ThemeLabel 
VectorLayerDefinitionType 
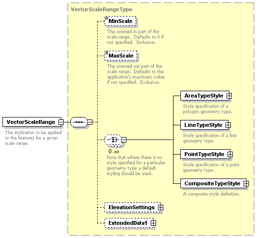
VectorScaleRangeType 
W2DSymbolType 


attribute form default:  unqualified
element form default:  qualified
 
Elements  Complex types  Simple types 
CompoundSymbolDefinition  AreaUsage  AngleControl 
SimpleSymbolDefinition  CompoundSymbolDefinition  ClippingControl 
GraphicBase  DataType 
Graphics  GrowControl 
Image  HorizontalAlignment 
ImageReference  Justification 
LineUsage  LineCap 
Parameter  LineJoin 
ParameterDefinition  OriginControl 
Path  ResizeControl 
PointUsage  UnitsControl 
ResizeBox  VertexControl 
SimpleSymbol  VertexJoin 
SimpleSymbolDefinition  VerticalAlignment 
SymbolDefinitionBase 
Text 
TextFrame 


attribute form default:  unqualified
element form default:  qualified
 
Complex types 
ExtendedDataType 


element LayerDefinition
diagram
type extension of LayerDefinitionType
children DrawingLayerDefinition VectorLayerDefinition GridLayerDefinition
attributes
Name  Type  Use  Default  Fixed  
version  xs:stringrequired    1.2.0  
source
<xs:element name="LayerDefinition">
  <xs:annotation>
    <xs:documentation>The specification of the data source and stylization for a layer.</xs:documentation>
  </xs:annotation>
  <xs:complexType>
    <xs:complexContent>
      <xs:extension base="LayerDefinitionType">
        <xs:attribute name="version" type="xs:string" use="required" fixed="1.2.0"/>
      </xs:extension>
    </xs:complexContent>
  </xs:complexType>
</xs:element>

complexType AreaRuleType
diagram
children LegendLabel Filter Label AreaSymbolization2D ExtendedData1
used by
element AreaTypeStyleType/AreaRule
source
<xs:complexType name="AreaRuleType">
  <xs:annotation>
    <xs:documentation>Style rule for an area geometry type.</xs:documentation>
  </xs:annotation>
  <xs:sequence>
    <xs:element name="LegendLabel" type="xs:string">
      <xs:annotation>
        <xs:documentation>The label for the Rule to be displayed in the legend.</xs:documentation>
      </xs:annotation>
    </xs:element>
    <xs:element name="Filter" type="xs:string" minOccurs="0">
      <xs:annotation>
        <xs:documentation>A filter for the Rule.  This is a boolean FDO expression.  Any features that pass this filter are styled using this rule's stylization.</xs:documentation>
      </xs:annotation>
    </xs:element>
    <xs:element name="Label" type="TextSymbolType" minOccurs="0">
      <xs:annotation>
        <xs:documentation>A label for the Rule.</xs:documentation>
      </xs:annotation>
    </xs:element>
    <xs:choice>
      <xs:element name="AreaSymbolization2D" type="AreaSymbolizationFillType">
        <xs:annotation>
          <xs:documentation>The stylization of the polygon geometry.</xs:documentation>
        </xs:annotation>
      </xs:element>
    </xs:choice>
    <xs:element name="ExtendedData1" type="ExtendedDataType" minOccurs="0"/>
  </xs:sequence>
</xs:complexType>

element AreaRuleType/LegendLabel
diagram
type xs:string
source
<xs:element name="LegendLabel" type="xs:string">
  <xs:annotation>
    <xs:documentation>The label for the Rule to be displayed in the legend.</xs:documentation>
  </xs:annotation>
</xs:element>

element AreaRuleType/Filter
diagram
type xs:string
source
<xs:element name="Filter" type="xs:string" minOccurs="0">
  <xs:annotation>
    <xs:documentation>A filter for the Rule.  This is a boolean FDO expression.  Any features that pass this filter are styled using this rule's stylization.</xs:documentation>
  </xs:annotation>
</xs:element>

element AreaRuleType/Label
diagram
type TextSymbolType
children Unit SizeContext SizeX SizeY Rotation MaintainAspect InsertionPointX InsertionPointY Text FontName ForegroundColor BackgroundColor BackgroundStyle HorizontalAlignment VerticalAlignment Bold Italic Underlined AdvancedPlacement ExtendedData1
source
<xs:element name="Label" type="TextSymbolType" minOccurs="0">
  <xs:annotation>
    <xs:documentation>A label for the Rule.</xs:documentation>
  </xs:annotation>
</xs:element>

element AreaRuleType/AreaSymbolization2D
diagram
type AreaSymbolizationFillType
children Fill Stroke ExtendedData1
source
<xs:element name="AreaSymbolization2D" type="AreaSymbolizationFillType">
  <xs:annotation>
    <xs:documentation>The stylization of the polygon geometry.</xs:documentation>
  </xs:annotation>
</xs:element>

element AreaRuleType/ExtendedData1
diagram
type ExtendedDataType
source
<xs:element name="ExtendedData1" type="ExtendedDataType" minOccurs="0"/>

complexType AreaSymbolizationFillType
diagram
type extension of AreaSymbolizationType
children Fill Stroke ExtendedData1
used by
element AreaRuleType/AreaSymbolization2D
source
<xs:complexType name="AreaSymbolizationFillType">
  <xs:annotation>
    <xs:documentation>Describes the style of a polygon.</xs:documentation>
  </xs:annotation>
  <xs:complexContent>
    <xs:extension base="AreaSymbolizationType">
      <xs:sequence>
        <xs:element name="Fill" type="FillType" minOccurs="0">
          <xs:annotation>
            <xs:documentation>The style of the polygon fill.</xs:documentation>
          </xs:annotation>
        </xs:element>
        <xs:element name="Stroke" type="StrokeType" minOccurs="0">
          <xs:annotation>
            <xs:documentation>The style of the polygon edge.</xs:documentation>
          </xs:annotation>
        </xs:element>
        <xs:element name="ExtendedData1" type="ExtendedDataType" minOccurs="0"/>
      </xs:sequence>
    </xs:extension>
  </xs:complexContent>
</xs:complexType>

element AreaSymbolizationFillType/Fill
diagram
type FillType
children FillPattern ForegroundColor BackgroundColor ExtendedData1
source
<xs:element name="Fill" type="FillType" minOccurs="0">
  <xs:annotation>
    <xs:documentation>The style of the polygon fill.</xs:documentation>
  </xs:annotation>
</xs:element>

element AreaSymbolizationFillType/Stroke
diagram
type StrokeType
children LineStyle Thickness Color Unit SizeContext ExtendedData1
source
<xs:element name="Stroke" type="StrokeType" minOccurs="0">
  <xs:annotation>
    <xs:documentation>The style of the polygon edge.</xs:documentation>
  </xs:annotation>
</xs:element>

element AreaSymbolizationFillType/ExtendedData1
diagram
type ExtendedDataType
source
<xs:element name="ExtendedData1" type="ExtendedDataType" minOccurs="0"/>

complexType AreaSymbolizationType
diagram
used by
complexType AreaSymbolizationFillType
source
<xs:complexType name="AreaSymbolizationType">
  <xs:annotation>
    <xs:documentation>Symbolization characteristics for areas.</xs:documentation>
  </xs:annotation>
</xs:complexType>

complexType AreaTypeStyleType
diagram
children AreaRule ExtendedData1
used by
element VectorScaleRangeType/AreaTypeStyle
source
<xs:complexType name="AreaTypeStyleType">
  <xs:annotation>
    <xs:documentation>Style specification of a polygon geometry type.</xs:documentation>
  </xs:annotation>
  <xs:sequence>
    <xs:element name="AreaRule" type="AreaRuleType" maxOccurs="unbounded">
      <xs:annotation>
        <xs:documentation>Rules to define a theme.</xs:documentation>
      </xs:annotation>
    </xs:element>
    <xs:element name="ExtendedData1" type="ExtendedDataType" minOccurs="0"/>
  </xs:sequence>
</xs:complexType>

element AreaTypeStyleType/AreaRule
diagram
type AreaRuleType
children LegendLabel Filter Label AreaSymbolization2D ExtendedData1
source
<xs:element name="AreaRule" type="AreaRuleType" maxOccurs="unbounded">
  <xs:annotation>
    <xs:documentation>Rules to define a theme.</xs:documentation>
  </xs:annotation>
</xs:element>

element AreaTypeStyleType/ExtendedData1
diagram
type ExtendedDataType
source
<xs:element name="ExtendedData1" type="ExtendedDataType" minOccurs="0"/>

complexType BaseLayerDefinitionType
diagram
children ResourceId Opacity
used by
complexTypes DrawingLayerDefinitionType GridLayerDefinitionType VectorLayerDefinitionType
source
<xs:complexType name="BaseLayerDefinitionType">
  <xs:annotation>
    <xs:documentation>Specifies common properties for all layer types.</xs:documentation>
  </xs:annotation>
  <xs:sequence>
    <xs:element name="ResourceId" type="xs:string">
      <xs:annotation>
        <xs:documentation>Link to the drawing data source.</xs:documentation>
      </xs:annotation>
    </xs:element>
    <xs:element name="Opacity" minOccurs="0">
      <xs:annotation>
        <xs:documentation>Opacity at which to display the rendered data.</xs:documentation>
      </xs:annotation>
      <xs:simpleType>
        <xs:restriction base="xs:double">
          <xs:minInclusive value="0.0"/>
          <xs:maxInclusive value="1.0"/>
        </xs:restriction>
      </xs:simpleType>
    </xs:element>
  </xs:sequence>
</xs:complexType>

element BaseLayerDefinitionType/ResourceId
diagram
type xs:string
source
<xs:element name="ResourceId" type="xs:string">
  <xs:annotation>
    <xs:documentation>Link to the drawing data source.</xs:documentation>
  </xs:annotation>
</xs:element>

element BaseLayerDefinitionType/Opacity
diagram
type restriction of xs:double
facets
minInclusive 0.0
maxInclusive 1.0
source
<xs:element name="Opacity" minOccurs="0">
  <xs:annotation>
    <xs:documentation>Opacity at which to display the rendered data.</xs:documentation>
  </xs:annotation>
  <xs:simpleType>
    <xs:restriction base="xs:double">
      <xs:minInclusive value="0.0"/>
      <xs:maxInclusive value="1.0"/>
    </xs:restriction>
  </xs:simpleType>
</xs:element>

complexType BlockSymbolType
diagram
type extension of SymbolType
children Unit SizeContext SizeX SizeY Rotation MaintainAspect InsertionPointX InsertionPointY DrawingName BlockName BlockColor LayerColor ExtendedData1
used by
element PointSymbolization2DType/Block
source
<xs:complexType name="BlockSymbolType">
  <xs:annotation>
    <xs:documentation>A block symbol.</xs:documentation>
  </xs:annotation>
  <xs:complexContent>
    <xs:extension base="SymbolType">
      <xs:sequence>
        <xs:element name="DrawingName" type="xs:string"/>
        <xs:element name="BlockName" type="xs:string"/>
        <xs:element name="BlockColor" type="xs:string" minOccurs="0">
          <xs:annotation>
            <xs:documentation>Static color.</xs:documentation>
          </xs:annotation>
        </xs:element>
        <xs:element name="LayerColor" type="xs:string" minOccurs="0">
          <xs:annotation>
            <xs:documentation>Static color.</xs:documentation>
          </xs:annotation>
        </xs:element>
        <xs:element name="ExtendedData1" type="ExtendedDataType" minOccurs="0"/>
      </xs:sequence>
    </xs:extension>
  </xs:complexContent>
</xs:complexType>

element BlockSymbolType/DrawingName
diagram
type xs:string
source
<xs:element name="DrawingName" type="xs:string"/>

element BlockSymbolType/BlockName
diagram
type xs:string
source
<xs:element name="BlockName" type="xs:string"/>

element BlockSymbolType/BlockColor
diagram
type xs:string
source
<xs:element name="BlockColor" type="xs:string" minOccurs="0">
  <xs:annotation>
    <xs:documentation>Static color.</xs:documentation>
  </xs:annotation>
</xs:element>

element BlockSymbolType/LayerColor
diagram
type xs:string
source
<xs:element name="LayerColor" type="xs:string" minOccurs="0">
  <xs:annotation>
    <xs:documentation>Static color.</xs:documentation>
  </xs:annotation>
</xs:element>

element BlockSymbolType/ExtendedData1
diagram
type ExtendedDataType
source
<xs:element name="ExtendedData1" type="ExtendedDataType" minOccurs="0"/>

complexType ChannelBandType
diagram
children Band LowBand HighBand LowChannel HighChannel ExtendedData1
used by
elements GridColorBandsType/BlueBand GridColorBandsType/GreenBand GridColorBandsType/RedBand
source
<xs:complexType name="ChannelBandType">
  <xs:annotation>
    <xs:documentation>Defines how to scale numbers into a color channel.</xs:documentation>
  </xs:annotation>
  <xs:sequence>
    <xs:element name="Band" type="xs:string">
      <xs:annotation>
        <xs:documentation>Name of the band.</xs:documentation>
      </xs:annotation>
    </xs:element>
    <xs:element name="LowBand" type="xs:double" minOccurs="0">
      <xs:annotation>
        <xs:documentation>Default is low value found in band.  Band values less than this are snapped to this number.</xs:documentation>
      </xs:annotation>
    </xs:element>
    <xs:element name="HighBand" type="xs:double" minOccurs="0">
      <xs:annotation>
        <xs:documentation>Default is high value found in band.  Band values greater than this are snapped to this number.</xs:documentation>
      </xs:annotation>
    </xs:element>
    <xs:element name="LowChannel" type="xs:unsignedByte" minOccurs="0">
      <xs:annotation>
        <xs:documentation>Default is 0.  Range is 0:255.  LowBand is mapped to this number.  LowChannel can be greater than HighChannel.</xs:documentation>
      </xs:annotation>
    </xs:element>
    <xs:element name="HighChannel" type="xs:unsignedByte" minOccurs="0">
      <xs:annotation>
        <xs:documentation>Default is 255.  Range is 0:255.</xs:documentation>
      </xs:annotation>
    </xs:element>
    <xs:element name="ExtendedData1" type="ExtendedDataType" minOccurs="0"/>
  </xs:sequence>
</xs:complexType>

element ChannelBandType/Band
diagram
type xs:string
source
<xs:element name="Band" type="xs:string">
  <xs:annotation>
    <xs:documentation>Name of the band.</xs:documentation>
  </xs:annotation>
</xs:element>

element ChannelBandType/LowBand
diagram
type xs:double
source
<xs:element name="LowBand" type="xs:double" minOccurs="0">
  <xs:annotation>
    <xs:documentation>Default is low value found in band.  Band values less than this are snapped to this number.</xs:documentation>
  </xs:annotation>
</xs:element>

element ChannelBandType/HighBand
diagram
type xs:double
source
<xs:element name="HighBand" type="xs:double" minOccurs="0">
  <xs:annotation>
    <xs:documentation>Default is high value found in band.  Band values greater than this are snapped to this number.</xs:documentation>
  </xs:annotation>
</xs:element>

element ChannelBandType/LowChannel
diagram
type xs:unsignedByte
source
<xs:element name="LowChannel" type="xs:unsignedByte" minOccurs="0">
  <xs:annotation>
    <xs:documentation>Default is 0.  Range is 0:255.  LowBand is mapped to this number.  LowChannel can be greater than HighChannel.</xs:documentation>
  </xs:annotation>
</xs:element>

element ChannelBandType/HighChannel
diagram
type xs:unsignedByte
source
<xs:element name="HighChannel" type="xs:unsignedByte" minOccurs="0">
  <xs:annotation>
    <xs:documentation>Default is 255.  Range is 0:255.</xs:documentation>
  </xs:annotation>
</xs:element>

element ChannelBandType/ExtendedData1
diagram
type ExtendedDataType
source
<xs:element name="ExtendedData1" type="ExtendedDataType" minOccurs="0"/>

complexType CompositeRule
diagram
children LegendLabel Filter CompositeSymbolization ExtendedData1
used by
element CompositeTypeStyle/CompositeRule
source
<xs:complexType name="CompositeRule">
  <xs:annotation>
    <xs:documentation>A style rule containing a composite symbolization.</xs:documentation>
  </xs:annotation>
  <xs:sequence>
    <xs:element name="LegendLabel" type="xs:string">
      <xs:annotation>
        <xs:documentation>The label for the Rule to be displayed in the legend.</xs:documentation>
      </xs:annotation>
    </xs:element>
    <xs:element name="Filter" type="xs:string" minOccurs="0">
      <xs:annotation>
        <xs:documentation>A filter for the Rule.  This is a boolean FDO expression.  Any features that pass this filter are styled using this rule's stylization.</xs:documentation>
      </xs:annotation>
    </xs:element>
    <xs:element name="CompositeSymbolization" type="CompositeSymbolization">
      <xs:annotation>
        <xs:documentation>The symbolization for the Rule.</xs:documentation>
      </xs:annotation>
    </xs:element>
    <xs:element name="ExtendedData1" type="ExtendedDataType" minOccurs="0"/>
  </xs:sequence>
</xs:complexType>

element CompositeRule/LegendLabel
diagram
type xs:string
source
<xs:element name="LegendLabel" type="xs:string">
  <xs:annotation>
    <xs:documentation>The label for the Rule to be displayed in the legend.</xs:documentation>
  </xs:annotation>
</xs:element>

element CompositeRule/Filter
diagram
type xs:string
source
<xs:element name="Filter" type="xs:string" minOccurs="0">
  <xs:annotation>
    <xs:documentation>A filter for the Rule.  This is a boolean FDO expression.  Any features that pass this filter are styled using this rule's stylization.</xs:documentation>
  </xs:annotation>
</xs:element>

element CompositeRule/CompositeSymbolization
diagram
type CompositeSymbolization
children SymbolInstance ExtendedData1
source
<xs:element name="CompositeSymbolization" type="CompositeSymbolization">
  <xs:annotation>
    <xs:documentation>The symbolization for the Rule.</xs:documentation>
  </xs:annotation>
</xs:element>

element CompositeRule/ExtendedData1
diagram
type ExtendedDataType
source
<xs:element name="ExtendedData1" type="ExtendedDataType" minOccurs="0"/>

complexType CompositeSymbolization
diagram
children SymbolInstance ExtendedData1
used by
element CompositeRule/CompositeSymbolization
source
<xs:complexType name="CompositeSymbolization">
  <xs:annotation>
    <xs:documentation>Stylization attributes of a point, line, or area feature.</xs:documentation>
  </xs:annotation>
  <xs:sequence>
    <xs:element name="SymbolInstance" type="SymbolInstance" minOccurs="0" maxOccurs="unbounded">
      <xs:annotation>
        <xs:documentation>The symbol instances used for stylization.</xs:documentation>
      </xs:annotation>
    </xs:element>
    <xs:element name="ExtendedData1" type="ExtendedDataType" minOccurs="0"/>
  </xs:sequence>
</xs:complexType>

element CompositeSymbolization/SymbolInstance
diagram
type SymbolInstance
children ResourceId SimpleSymbolDefinition CompoundSymbolDefinition ParameterOverrides ScaleX ScaleY InsertionOffsetX InsertionOffsetY SizeContext DrawLast CheckExclusionRegion AddToExclusionRegion PositioningAlgorithm RenderingPass UsageContext GeometryContext ExtendedData1
source
<xs:element name="SymbolInstance" type="SymbolInstance" minOccurs="0" maxOccurs="unbounded">
  <xs:annotation>
    <xs:documentation>The symbol instances used for stylization.</xs:documentation>
  </xs:annotation>
</xs:element>

element CompositeSymbolization/ExtendedData1
diagram
type ExtendedDataType
source
<xs:element name="ExtendedData1" type="ExtendedDataType" minOccurs="0"/>

complexType CompositeTypeStyle
diagram
children CompositeRule ExtendedData1
used by
element VectorScaleRangeType/CompositeTypeStyle
source
<xs:complexType name="CompositeTypeStyle">
  <xs:annotation>
    <xs:documentation>A style specification consisting of composite rules.</xs:documentation>
  </xs:annotation>
  <xs:sequence>
    <xs:element name="CompositeRule" type="CompositeRule" maxOccurs="unbounded">
      <xs:annotation>
        <xs:documentation>One or more CompositeRules defining the CompositeTypeStyle.</xs:documentation>
      </xs:annotation>
    </xs:element>
    <xs:element name="ExtendedData1" type="ExtendedDataType" minOccurs="0"/>
  </xs:sequence>
</xs:complexType>

element CompositeTypeStyle/CompositeRule
diagram
type CompositeRule
children LegendLabel Filter CompositeSymbolization ExtendedData1
source
<xs:element name="CompositeRule" type="CompositeRule" maxOccurs="unbounded">
  <xs:annotation>
    <xs:documentation>One or more CompositeRules defining the CompositeTypeStyle.</xs:documentation>
  </xs:annotation>
</xs:element>

element CompositeTypeStyle/ExtendedData1
diagram
type ExtendedDataType
source
<xs:element name="ExtendedData1" type="ExtendedDataType" minOccurs="0"/>

complexType DrawingLayerDefinitionType
diagram
type extension of BaseLayerDefinitionType
children ResourceId Opacity Sheet LayerFilter MinScale MaxScale ExtendedData1
used by
element LayerDefinitionType/DrawingLayerDefinition
source
<xs:complexType name="DrawingLayerDefinitionType">
  <xs:annotation>
    <xs:documentation>A layer with a drawing (i.e., DWF) data source.</xs:documentation>
  </xs:annotation>
  <xs:complexContent>
    <xs:extension base="BaseLayerDefinitionType">
      <xs:sequence>
        <xs:element name="Sheet" type="xs:string">
          <xs:annotation>
            <xs:documentation>The sheet of the DWF to use.</xs:documentation>
          </xs:annotation>
        </xs:element>
        <xs:element name="LayerFilter" type="xs:string" minOccurs="0">
          <xs:annotation>
            <xs:documentation>The layers to show from the specified sheet.  Show all layers if this is not specified.</xs:documentation>
          </xs:annotation>
        </xs:element>
        <xs:element name="MinScale" type="xs:double" minOccurs="0">
          <xs:annotation>
            <xs:documentation>The zoomed in part of the scale range.  Defaults to 0 if not specified.  Inclusive.</xs:documentation>
          </xs:annotation>
        </xs:element>
        <xs:element name="MaxScale" type="xs:double" minOccurs="0">
          <xs:annotation>
            <xs:documentation>The zoomed out part of the scale range.  Defaults to the application's maximum value if not specified.  Exclusive.</xs:documentation>
          </xs:annotation>
        </xs:element>
        <xs:element name="ExtendedData1" type="ExtendedDataType" minOccurs="0"/>
      </xs:sequence>
    </xs:extension>
  </xs:complexContent>
</xs:complexType>

element DrawingLayerDefinitionType/Sheet
diagram
type xs:string
source
<xs:element name="Sheet" type="xs:string">
  <xs:annotation>
    <xs:documentation>The sheet of the DWF to use.</xs:documentation>
  </xs:annotation>
</xs:element>

element DrawingLayerDefinitionType/LayerFilter
diagram
type xs:string
source
<xs:element name="LayerFilter" type="xs:string" minOccurs="0">
  <xs:annotation>
    <xs:documentation>The layers to show from the specified sheet.  Show all layers if this is not specified.</xs:documentation>
  </xs:annotation>
</xs:element>

element DrawingLayerDefinitionType/MinScale
diagram
type xs:double
source
<xs:element name="MinScale" type="xs:double" minOccurs="0">
  <xs:annotation>
    <xs:documentation>The zoomed in part of the scale range.  Defaults to 0 if not specified.  Inclusive.</xs:documentation>
  </xs:annotation>
</xs:element>

element DrawingLayerDefinitionType/MaxScale
diagram
type xs:double
source
<xs:element name="MaxScale" type="xs:double" minOccurs="0">
  <xs:annotation>
    <xs:documentation>The zoomed out part of the scale range.  Defaults to the application's maximum value if not specified.  Exclusive.</xs:documentation>
  </xs:annotation>
</xs:element>

element DrawingLayerDefinitionType/ExtendedData1
diagram
type ExtendedDataType
source
<xs:element name="ExtendedData1" type="ExtendedDataType" minOccurs="0"/>

complexType ElevationSettingsType
diagram
children ZOffset ZExtrusion ZOffsetType Unit ExtendedData1
used by
element VectorScaleRangeType/ElevationSettings
source
<xs:complexType name="ElevationSettingsType">
  <xs:sequence>
    <xs:element name="ZOffset" type="xs:string" minOccurs="0"/>
    <xs:element name="ZExtrusion" type="xs:string" minOccurs="0"/>
    <xs:element name="ZOffsetType" type="ElevationTypeType" minOccurs="0"/>
    <xs:element name="Unit" type="LengthUnitType" minOccurs="0"/>
    <xs:element name="ExtendedData1" type="ExtendedDataType" minOccurs="0"/>
  </xs:sequence>
</xs:complexType>

element ElevationSettingsType/ZOffset
diagram
type xs:string
source
<xs:element name="ZOffset" type="xs:string" minOccurs="0"/>

element ElevationSettingsType/ZExtrusion
diagram
type xs:string
source
<xs:element name="ZExtrusion" type="xs:string" minOccurs="0"/>

element ElevationSettingsType/ZOffsetType
diagram
type ElevationTypeType
facets
enumeration RelativeToGround
enumeration Absolute
source
<xs:element name="ZOffsetType" type="ElevationTypeType" minOccurs="0"/>

element ElevationSettingsType/Unit
diagram
type LengthUnitType
facets
enumeration Millimeters
enumeration Centimeters
enumeration Meters
enumeration Kilometers
enumeration Inches
enumeration Feet
enumeration Yards
enumeration Miles
enumeration Points
source
<xs:element name="Unit" type="LengthUnitType" minOccurs="0"/>

element ElevationSettingsType/ExtendedData1
diagram
type ExtendedDataType
source
<xs:element name="ExtendedData1" type="ExtendedDataType" minOccurs="0"/>

complexType FillType
diagram
children FillPattern ForegroundColor BackgroundColor ExtendedData1
used by
elements AreaSymbolizationFillType/Fill MarkSymbolType/Fill
source
<xs:complexType name="FillType">
  <xs:annotation>
    <xs:documentation>Encapsulates the stylization of a polygon's fill.</xs:documentation>
  </xs:annotation>
  <xs:sequence>
    <xs:element name="FillPattern" type="xs:string"/>
    <xs:element name="ForegroundColor" type="xs:string"/>
    <xs:element name="BackgroundColor" type="xs:string">
      <xs:annotation>
        <xs:documentation>The background color.  Not applicable to solid fills.</xs:documentation>
      </xs:annotation>
    </xs:element>
    <xs:element name="ExtendedData1" type="ExtendedDataType" minOccurs="0"/>
  </xs:sequence>
</xs:complexType>

element FillType/FillPattern
diagram
type xs:string
source
<xs:element name="FillPattern" type="xs:string"/>

element FillType/ForegroundColor
diagram
type xs:string
source
<xs:element name="ForegroundColor" type="xs:string"/>

element FillType/BackgroundColor
diagram
type xs:string
source
<xs:element name="BackgroundColor" type="xs:string">
  <xs:annotation>
    <xs:documentation>The background color.  Not applicable to solid fills.</xs:documentation>
  </xs:annotation>
</xs:element>

element FillType/ExtendedData1
diagram
type ExtendedDataType
source
<xs:element name="ExtendedData1" type="ExtendedDataType" minOccurs="0"/>

complexType FontSymbolType
diagram
type extension of SymbolType
children Unit SizeContext SizeX SizeY Rotation MaintainAspect InsertionPointX InsertionPointY FontName Character Bold Italic Underlined ForegroundColor ExtendedData1
used by
element PointSymbolization2DType/Font
source
<xs:complexType name="FontSymbolType">
  <xs:annotation>
    <xs:documentation>Symbols that are specified by a font and character.</xs:documentation>
  </xs:annotation>
  <xs:complexContent>
    <xs:extension base="SymbolType">
      <xs:sequence>
        <xs:element name="FontName" type="xs:string">
          <xs:annotation>
            <xs:documentation>If the font is not installed, the actual font used is application dependent.</xs:documentation>
          </xs:annotation>
        </xs:element>
        <xs:element name="Character" type="xs:string"/>
        <xs:element name="Bold" type="xs:boolean" minOccurs="0"/>
        <xs:element name="Italic" type="xs:boolean" minOccurs="0"/>
        <xs:element name="Underlined" type="xs:boolean" minOccurs="0"/>
        <xs:element name="ForegroundColor" type="xs:string"/>
        <xs:element name="ExtendedData1" type="ExtendedDataType" minOccurs="0"/>
      </xs:sequence>
    </xs:extension>
  </xs:complexContent>
</xs:complexType>

element FontSymbolType/FontName
diagram
type xs:string
source
<xs:element name="FontName" type="xs:string">
  <xs:annotation>
    <xs:documentation>If the font is not installed, the actual font used is application dependent.</xs:documentation>
  </xs:annotation>
</xs:element>

element FontSymbolType/Character
diagram
type xs:string
source
<xs:element name="Character" type="xs:string"/>

element FontSymbolType/Bold
diagram
type xs:boolean
source
<xs:element name="Bold" type="xs:boolean" minOccurs="0"/>

element FontSymbolType/Italic
diagram
type xs:boolean
source
<xs:element name="Italic" type="xs:boolean" minOccurs="0"/>

element FontSymbolType/Underlined
diagram
type xs:boolean
source
<xs:element name="Underlined" type="xs:boolean" minOccurs="0"/>

element FontSymbolType/ForegroundColor
diagram
type xs:string
source
<xs:element name="ForegroundColor" type="xs:string"/>

element FontSymbolType/ExtendedData1
diagram
type ExtendedDataType
source
<xs:element name="ExtendedData1" type="ExtendedDataType" minOccurs="0"/>

complexType GridColorBandsType
diagram
children RedBand GreenBand BlueBand
used by
element GridColorType/Bands
source
<xs:complexType name="GridColorBandsType">
  <xs:annotation>
    <xs:documentation>Specifies a color using distinct RGB values.</xs:documentation>
  </xs:annotation>
  <xs:sequence>
    <xs:element name="RedBand" type="ChannelBandType"/>
    <xs:element name="GreenBand" type="ChannelBandType"/>
    <xs:element name="BlueBand" type="ChannelBandType"/>
  </xs:sequence>
</xs:complexType>

element GridColorBandsType/RedBand
diagram
type ChannelBandType
children Band LowBand HighBand LowChannel HighChannel ExtendedData1
source
<xs:element name="RedBand" type="ChannelBandType"/>

element GridColorBandsType/GreenBand
diagram
type ChannelBandType
children Band LowBand HighBand LowChannel HighChannel ExtendedData1
source
<xs:element name="GreenBand" type="ChannelBandType"/>

element GridColorBandsType/BlueBand
diagram
type ChannelBandType
children Band LowBand HighBand LowChannel HighChannel ExtendedData1
source
<xs:element name="BlueBand" type="ChannelBandType"/>

complexType GridColorRuleType
diagram
children LegendLabel Filter Label Color ExtendedData1
used by
element GridColorStyleType/ColorRule
source
<xs:complexType name="GridColorRuleType">
  <xs:annotation>
    <xs:documentation>Encapsulate a style for a grid source.</xs:documentation>
  </xs:annotation>
  <xs:sequence>
    <xs:element name="LegendLabel" type="xs:string">
      <xs:annotation>
        <xs:documentation>The label for the Rule to be displayed in the legend.</xs:documentation>
      </xs:annotation>
    </xs:element>
    <xs:element name="Filter" type="xs:string" minOccurs="0">
      <xs:annotation>
        <xs:documentation>A filter for the Rule.  This is a boolean FDO expression.  Any features that pass this filter are styled using this rule's stylization.</xs:documentation>
      </xs:annotation>
    </xs:element>
    <xs:element name="Label" type="TextSymbolType" minOccurs="0">
      <xs:annotation>
        <xs:documentation>A label for the Rule.  Does not apply to GridColorRule.</xs:documentation>
      </xs:annotation>
    </xs:element>
    <xs:element name="Color" type="GridColorType"/>
    <xs:element name="ExtendedData1" type="ExtendedDataType" minOccurs="0"/>
  </xs:sequence>
</xs:complexType>

element GridColorRuleType/LegendLabel
diagram
type xs:string
source
<xs:element name="LegendLabel" type="xs:string">
  <xs:annotation>
    <xs:documentation>The label for the Rule to be displayed in the legend.</xs:documentation>
  </xs:annotation>
</xs:element>

element GridColorRuleType/Filter
diagram
type xs:string
source
<xs:element name="Filter" type="xs:string" minOccurs="0">
  <xs:annotation>
    <xs:documentation>A filter for the Rule.  This is a boolean FDO expression.  Any features that pass this filter are styled using this rule's stylization.</xs:documentation>
  </xs:annotation>
</xs:element>

element GridColorRuleType/Label
diagram
type TextSymbolType
children Unit SizeContext SizeX SizeY Rotation MaintainAspect InsertionPointX InsertionPointY Text FontName ForegroundColor BackgroundColor BackgroundStyle HorizontalAlignment VerticalAlignment Bold Italic Underlined AdvancedPlacement ExtendedData1
source
<xs:element name="Label" type="TextSymbolType" minOccurs="0">
  <xs:annotation>
    <xs:documentation>A label for the Rule.  Does not apply to GridColorRule.</xs:documentation>
  </xs:annotation>
</xs:element>

element GridColorRuleType/Color
diagram
type GridColorType
children ExplicitColor Band Bands ExtendedData1
source
<xs:element name="Color" type="GridColorType"/>

element GridColorRuleType/ExtendedData1
diagram
type ExtendedDataType
source
<xs:element name="ExtendedData1" type="ExtendedDataType" minOccurs="0"/>

complexType GridColorStyleType
diagram
children HillShade TransparencyColor BrightnessFactor ContrastFactor ColorRule ExtendedData1
used by
element GridScaleRangeType/ColorStyle
source
<xs:complexType name="GridColorStyleType">
  <xs:annotation>
    <xs:documentation>Specifies how to style each pixel.</xs:documentation>
  </xs:annotation>
  <xs:sequence>
    <xs:element name="HillShade" type="HillShadeType" minOccurs="0"/>
    <xs:element name="TransparencyColor" minOccurs="0">
      <xs:annotation>
        <xs:documentation>If a pixel color prior to factoring in HillShade is this value then the pixel is transparent.</xs:documentation>
      </xs:annotation>
    </xs:element>
    <xs:element name="BrightnessFactor" type="xs:double" minOccurs="0">
      <xs:annotation>
        <xs:documentation>Default is 0.</xs:documentation>
      </xs:annotation>
    </xs:element>
    <xs:element name="ContrastFactor" type="xs:double" minOccurs="0">
      <xs:annotation>
        <xs:documentation>Default is 0.</xs:documentation>
      </xs:annotation>
    </xs:element>
    <xs:element name="ColorRule" type="GridColorRuleType" minOccurs="0" maxOccurs="unbounded"/>
    <xs:element name="ExtendedData1" type="ExtendedDataType" minOccurs="0"/>
  </xs:sequence>
</xs:complexType>

element GridColorStyleType/HillShade
diagram
type HillShadeType
children Band Azimuth Altitude ScaleFactor ExtendedData1
source
<xs:element name="HillShade" type="HillShadeType" minOccurs="0"/>

element GridColorStyleType/TransparencyColor
diagram
source
<xs:element name="TransparencyColor" minOccurs="0">
  <xs:annotation>
    <xs:documentation>If a pixel color prior to factoring in HillShade is this value then the pixel is transparent.</xs:documentation>
  </xs:annotation>
</xs:element>

element GridColorStyleType/BrightnessFactor
diagram
type xs:double
source
<xs:element name="BrightnessFactor" type="xs:double" minOccurs="0">
  <xs:annotation>
    <xs:documentation>Default is 0.</xs:documentation>
  </xs:annotation>
</xs:element>

element GridColorStyleType/ContrastFactor
diagram
type xs:double
source
<xs:element name="ContrastFactor" type="xs:double" minOccurs="0">
  <xs:annotation>
    <xs:documentation>Default is 0.</xs:documentation>
  </xs:annotation>
</xs:element>

element GridColorStyleType/ColorRule
diagram
type GridColorRuleType
children LegendLabel Filter Label Color ExtendedData1
source
<xs:element name="ColorRule" type="GridColorRuleType" minOccurs="0" maxOccurs="unbounded"/>

element GridColorStyleType/ExtendedData1
diagram
type ExtendedDataType
source
<xs:element name="ExtendedData1" type="ExtendedDataType" minOccurs="0"/>

complexType GridColorType
diagram
children ExplicitColor Band Bands ExtendedData1
used by
element GridColorRuleType/Color
source
<xs:complexType name="GridColorType">
  <xs:annotation>
    <xs:documentation>The color to use for a grid rule.</xs:documentation>
  </xs:annotation>
  <xs:sequence>
    <xs:choice>
      <xs:element name="ExplicitColor" type="xs:string">
        <xs:annotation>
          <xs:documentation>Explicit ARGB color.</xs:documentation>
        </xs:annotation>
      </xs:element>
      <xs:element name="Band" type="xs:string"/>
      <xs:element name="Bands" type="GridColorBandsType"/>
    </xs:choice>
    <xs:element name="ExtendedData1" type="ExtendedDataType" minOccurs="0"/>
  </xs:sequence>
</xs:complexType>

element GridColorType/ExplicitColor
diagram
type xs:string
source
<xs:element name="ExplicitColor" type="xs:string">
  <xs:annotation>
    <xs:documentation>Explicit ARGB color.</xs:documentation>
  </xs:annotation>
</xs:element>

element GridColorType/Band
diagram
type xs:string
source
<xs:element name="Band" type="xs:string"/>

element GridColorType/Bands
diagram
type GridColorBandsType
children RedBand GreenBand BlueBand
source
<xs:element name="Bands" type="GridColorBandsType"/>

element GridColorType/ExtendedData1
diagram
type ExtendedDataType
source
<xs:element name="ExtendedData1" type="ExtendedDataType" minOccurs="0"/>

complexType GridLayerDefinitionType
diagram
type extension of BaseLayerDefinitionType
children ResourceId Opacity FeatureName Geometry Filter GridScaleRange ExtendedData1
used by
element LayerDefinitionType/GridLayerDefinition
source
<xs:complexType name="GridLayerDefinitionType">
  <xs:annotation>
    <xs:documentation>A layer for raster or grid data.</xs:documentation>
  </xs:annotation>
  <xs:complexContent>
    <xs:extension base="BaseLayerDefinitionType">
      <xs:sequence>
        <xs:element name="FeatureName" type="xs:string"/>
        <xs:element name="Geometry" type="xs:string">
          <xs:annotation>
            <xs:documentation>Specifies the geometry property that should be used to get the geometries.</xs:documentation>
          </xs:annotation>
        </xs:element>
        <xs:element name="Filter" type="xs:string" minOccurs="0">
          <xs:annotation>
            <xs:documentation>A boolean FDO expression that specifies which features to return.  No filter means pass all features through.</xs:documentation>
          </xs:annotation>
        </xs:element>
        <xs:element name="GridScaleRange" type="GridScaleRangeType" maxOccurs="unbounded"/>
        <xs:element name="ExtendedData1" type="ExtendedDataType" minOccurs="0"/>
      </xs:sequence>
    </xs:extension>
  </xs:complexContent>
</xs:complexType>

element GridLayerDefinitionType/FeatureName
diagram
type xs:string
source
<xs:element name="FeatureName" type="xs:string"/>

element GridLayerDefinitionType/Geometry
diagram
type xs:string
source
<xs:element name="Geometry" type="xs:string">
  <xs:annotation>
    <xs:documentation>Specifies the geometry property that should be used to get the geometries.</xs:documentation>
  </xs:annotation>
</xs:element>

element GridLayerDefinitionType/Filter
diagram
type xs:string
source
<xs:element name="Filter" type="xs:string" minOccurs="0">
  <xs:annotation>
    <xs:documentation>A boolean FDO expression that specifies which features to return.  No filter means pass all features through.</xs:documentation>
  </xs:annotation>
</xs:element>

element GridLayerDefinitionType/GridScaleRange
diagram
type GridScaleRangeType
children MinScale MaxScale SurfaceStyle ColorStyle RebuildFactor ExtendedData1
source
<xs:element name="GridScaleRange" type="GridScaleRangeType" maxOccurs="unbounded"/>

element GridLayerDefinitionType/ExtendedData1
diagram
type ExtendedDataType
source
<xs:element name="ExtendedData1" type="ExtendedDataType" minOccurs="0"/>

complexType GridScaleRangeType
diagram
children MinScale MaxScale SurfaceStyle ColorStyle RebuildFactor ExtendedData1
used by
element GridLayerDefinitionType/GridScaleRange
source
<xs:complexType name="GridScaleRangeType">
  <xs:annotation>
    <xs:documentation>The stylization for a specified scale range.</xs:documentation>
  </xs:annotation>
  <xs:sequence>
    <xs:element name="MinScale" type="xs:double" minOccurs="0">
      <xs:annotation>
        <xs:documentation>The zoomed in part of the scale range.  Defaults to 0 if not specified.  Inclusive.</xs:documentation>
      </xs:annotation>
    </xs:element>
    <xs:element name="MaxScale" type="xs:double" minOccurs="0">
      <xs:annotation>
        <xs:documentation>The zoomed out part of the scale range.  Defaults to the application's maximum value if not specified.  Exclusive.</xs:documentation>
      </xs:annotation>
    </xs:element>
    <xs:element name="SurfaceStyle" type="GridSurfaceStyleType" minOccurs="0">
      <xs:annotation>
        <xs:documentation>Defines the height field of the grid.</xs:documentation>
      </xs:annotation>
    </xs:element>
    <xs:element name="ColorStyle" type="GridColorStyleType" minOccurs="0"/>
    <xs:element name="RebuildFactor" type="xs:double">
      <xs:annotation>
        <xs:documentation>When the user has zoomed in by this amount, a request for more detailed raster data is made.</xs:documentation>
      </xs:annotation>
    </xs:element>
    <xs:element name="ExtendedData1" type="ExtendedDataType" minOccurs="0"/>
  </xs:sequence>
</xs:complexType>

element GridScaleRangeType/MinScale
diagram
type xs:double
source
<xs:element name="MinScale" type="xs:double" minOccurs="0">
  <xs:annotation>
    <xs:documentation>The zoomed in part of the scale range.  Defaults to 0 if not specified.  Inclusive.</xs:documentation>
  </xs:annotation>
</xs:element>

element GridScaleRangeType/MaxScale
diagram
type xs:double
source
<xs:element name="MaxScale" type="xs:double" minOccurs="0">
  <xs:annotation>
    <xs:documentation>The zoomed out part of the scale range.  Defaults to the application's maximum value if not specified.  Exclusive.</xs:documentation>
  </xs:annotation>
</xs:element>

element GridScaleRangeType/SurfaceStyle
diagram
type GridSurfaceStyleType
children Band ZeroValue ScaleFactor DefaultColor ExtendedData1
source
<xs:element name="SurfaceStyle" type="GridSurfaceStyleType" minOccurs="0">
  <xs:annotation>
    <xs:documentation>Defines the height field of the grid.</xs:documentation>
  </xs:annotation>
</xs:element>

element GridScaleRangeType/ColorStyle
diagram
type GridColorStyleType
children HillShade TransparencyColor BrightnessFactor ContrastFactor ColorRule ExtendedData1
source
<xs:element name="ColorStyle" type="GridColorStyleType" minOccurs="0"/>

element GridScaleRangeType/RebuildFactor
diagram
type xs:double
source
<xs:element name="RebuildFactor" type="xs:double">
  <xs:annotation>
    <xs:documentation>When the user has zoomed in by this amount, a request for more detailed raster data is made.</xs:documentation>
  </xs:annotation>
</xs:element>

element GridScaleRangeType/ExtendedData1
diagram
type ExtendedDataType
source
<xs:element name="ExtendedData1" type="ExtendedDataType" minOccurs="0"/>

complexType GridSurfaceStyleType
diagram
children Band ZeroValue ScaleFactor DefaultColor ExtendedData1
used by
element GridScaleRangeType/SurfaceStyle
source
<xs:complexType name="GridSurfaceStyleType">
  <xs:annotation>
    <xs:documentation>Specifies how to calculate pixel elevations.</xs:documentation>
  </xs:annotation>
  <xs:sequence>
    <xs:element name="Band" type="xs:string">
      <xs:annotation>
        <xs:documentation>Band to use for 3D data.</xs:documentation>
      </xs:annotation>
    </xs:element>
    <xs:element name="ZeroValue" type="xs:double" minOccurs="0">
      <xs:annotation>
        <xs:documentation>Determines which input value is mapped to zero elevation.  Defaults to 0 if not specified.</xs:documentation>
      </xs:annotation>
    </xs:element>
    <xs:element name="ScaleFactor" type="xs:double" minOccurs="0">
      <xs:annotation>
        <xs:documentation>Determines how to scale the inputs into a consistent elevation.  Defaults to 1 if not specified.</xs:documentation>
      </xs:annotation>
    </xs:element>
    <xs:element name="DefaultColor" type="xs:string">
      <xs:annotation>
        <xs:documentation>The default color to use if no ColorStyle is defined at a pixel.</xs:documentation>
      </xs:annotation>
    </xs:element>
    <xs:element name="ExtendedData1" type="ExtendedDataType" minOccurs="0"/>
  </xs:sequence>
</xs:complexType>

element GridSurfaceStyleType/Band
diagram
type xs:string
source
<xs:element name="Band" type="xs:string">
  <xs:annotation>
    <xs:documentation>Band to use for 3D data.</xs:documentation>
  </xs:annotation>
</xs:element>

element GridSurfaceStyleType/ZeroValue
diagram
type xs:double
source
<xs:element name="ZeroValue" type="xs:double" minOccurs="0">
  <xs:annotation>
    <xs:documentation>Determines which input value is mapped to zero elevation.  Defaults to 0 if not specified.</xs:documentation>
  </xs:annotation>
</xs:element>

element GridSurfaceStyleType/ScaleFactor
diagram
type xs:double
source
<xs:element name="ScaleFactor" type="xs:double" minOccurs="0">
  <xs:annotation>
    <xs:documentation>Determines how to scale the inputs into a consistent elevation.  Defaults to 1 if not specified.</xs:documentation>
  </xs:annotation>
</xs:element>

element GridSurfaceStyleType/DefaultColor
diagram
type xs:string
source
<xs:element name="DefaultColor" type="xs:string">
  <xs:annotation>
    <xs:documentation>The default color to use if no ColorStyle is defined at a pixel.</xs:documentation>
  </xs:annotation>
</xs:element>

element GridSurfaceStyleType/ExtendedData1
diagram
type ExtendedDataType
source
<xs:element name="ExtendedData1" type="ExtendedDataType" minOccurs="0"/>

complexType HillShadeType
diagram
children Band Azimuth Altitude ScaleFactor ExtendedData1
used by
element GridColorStyleType/HillShade
source
<xs:complexType name="HillShadeType">
  <xs:annotation>
    <xs:documentation>Specifies how to shade given a band and a light source.</xs:documentation>
  </xs:annotation>
  <xs:sequence>
    <xs:element name="Band" type="xs:string">
      <xs:annotation>
        <xs:documentation>Name of the band used for the computation.</xs:documentation>
      </xs:annotation>
    </xs:element>
    <xs:element name="Azimuth" type="xs:double">
      <xs:annotation>
        <xs:documentation>Azimuth of the sun in degrees.</xs:documentation>
      </xs:annotation>
    </xs:element>
    <xs:element name="Altitude" type="xs:double">
      <xs:annotation>
        <xs:documentation>Altitude of the sun in degrees.</xs:documentation>
      </xs:annotation>
    </xs:element>
    <xs:element name="ScaleFactor" type="xs:double" minOccurs="0">
      <xs:annotation>
        <xs:documentation>The scale factor applied to the band prior to computing hillshade.  Defaults to 1 if not specified.</xs:documentation>
      </xs:annotation>
    </xs:element>
    <xs:element name="ExtendedData1" type="ExtendedDataType" minOccurs="0"/>
  </xs:sequence>
</xs:complexType>

element HillShadeType/Band
diagram
type xs:string
source
<xs:element name="Band" type="xs:string">
  <xs:annotation>
    <xs:documentation>Name of the band used for the computation.</xs:documentation>
  </xs:annotation>
</xs:element>

element HillShadeType/Azimuth
diagram
type xs:double
source
<xs:element name="Azimuth" type="xs:double">
  <xs:annotation>
    <xs:documentation>Azimuth of the sun in degrees.</xs:documentation>
  </xs:annotation>
</xs:element>

element HillShadeType/Altitude
diagram
type xs:double
source
<xs:element name="Altitude" type="xs:double">
  <xs:annotation>
    <xs:documentation>Altitude of the sun in degrees.</xs:documentation>
  </xs:annotation>
</xs:element>

element HillShadeType/ScaleFactor
diagram
type xs:double
source
<xs:element name="ScaleFactor" type="xs:double" minOccurs="0">
  <xs:annotation>
    <xs:documentation>The scale factor applied to the band prior to computing hillshade.  Defaults to 1 if not specified.</xs:documentation>
  </xs:annotation>
</xs:element>

element HillShadeType/ExtendedData1
diagram
type ExtendedDataType
source
<xs:element name="ExtendedData1" type="ExtendedDataType" minOccurs="0"/>

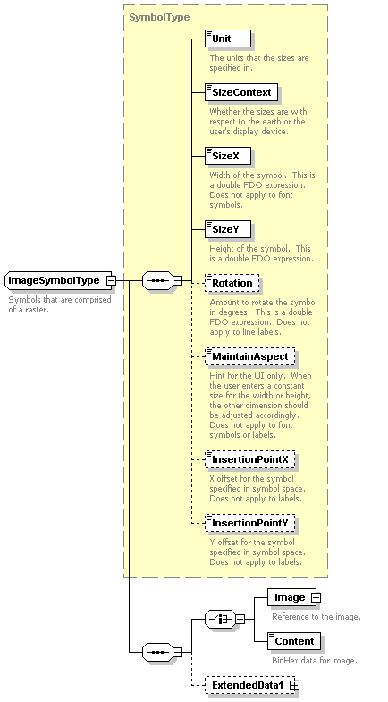
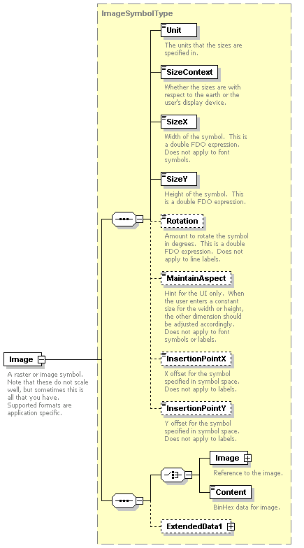
complexType ImageSymbolType
diagram
type extension of SymbolType
children Unit SizeContext SizeX SizeY Rotation MaintainAspect InsertionPointX InsertionPointY Image Content ExtendedData1
used by
element PointSymbolization2DType/Image
source
<xs:complexType name="ImageSymbolType">
  <xs:annotation>
    <xs:documentation>Symbols that are comprised of a raster.</xs:documentation>
  </xs:annotation>
  <xs:complexContent>
    <xs:extension base="SymbolType">
      <xs:sequence>
        <xs:choice>
          <xs:element name="Image">
            <xs:annotation>
              <xs:documentation>Reference to the image.</xs:documentation>
            </xs:annotation>
            <xs:complexType>
              <xs:sequence>
                <xs:element name="ResourceId">
                  <xs:annotation>
                    <xs:documentation>The reference to the resource.</xs:documentation>
                  </xs:annotation>
                </xs:element>
                <xs:element name="LibraryItemName" minOccurs="0">
                  <xs:annotation>
                    <xs:documentation>If ResourceId specifies a library, this identifies the name of a library item.</xs:documentation>
                  </xs:annotation>
                </xs:element>
              </xs:sequence>
            </xs:complexType>
          </xs:element>
          <xs:element name="Content" type="xs:hexBinary">
            <xs:annotation>
              <xs:documentation>BinHex data for image.</xs:documentation>
            </xs:annotation>
          </xs:element>
        </xs:choice>
        <xs:element name="ExtendedData1" type="ExtendedDataType" minOccurs="0"/>
      </xs:sequence>
    </xs:extension>
  </xs:complexContent>
</xs:complexType>

element ImageSymbolType/Image
diagram
children ResourceId LibraryItemName
source
<xs:element name="Image">
  <xs:annotation>
    <xs:documentation>Reference to the image.</xs:documentation>
  </xs:annotation>
  <xs:complexType>
    <xs:sequence>
      <xs:element name="ResourceId">
        <xs:annotation>
          <xs:documentation>The reference to the resource.</xs:documentation>
        </xs:annotation>
      </xs:element>
      <xs:element name="LibraryItemName" minOccurs="0">
        <xs:annotation>
          <xs:documentation>If ResourceId specifies a library, this identifies the name of a library item.</xs:documentation>
        </xs:annotation>
      </xs:element>
    </xs:sequence>
  </xs:complexType>
</xs:element>

element ImageSymbolType/Image/ResourceId
diagram
source
<xs:element name="ResourceId">
  <xs:annotation>
    <xs:documentation>The reference to the resource.</xs:documentation>
  </xs:annotation>
</xs:element>

element ImageSymbolType/Image/LibraryItemName
diagram
source
<xs:element name="LibraryItemName" minOccurs="0">
  <xs:annotation>
    <xs:documentation>If ResourceId specifies a library, this identifies the name of a library item.</xs:documentation>
  </xs:annotation>
</xs:element>

element ImageSymbolType/Content
diagram
type xs:hexBinary
source
<xs:element name="Content" type="xs:hexBinary">
  <xs:annotation>
    <xs:documentation>BinHex data for image.</xs:documentation>
  </xs:annotation>
</xs:element>

element ImageSymbolType/ExtendedData1
diagram
type ExtendedDataType
source
<xs:element name="ExtendedData1" type="ExtendedDataType" minOccurs="0"/>

complexType LayerDefinitionType
diagram
children DrawingLayerDefinition VectorLayerDefinition GridLayerDefinition
used by
element LayerDefinition
source
<xs:complexType name="LayerDefinitionType">
  <xs:annotation>
    <xs:documentation>Encapsulates the definition of a map layer.</xs:documentation>
  </xs:annotation>
  <xs:choice>
    <xs:element name="DrawingLayerDefinition" type="DrawingLayerDefinitionType">
      <xs:annotation>
        <xs:documentation>A layer with a drawing (i.e., DWF) data source.</xs:documentation>
      </xs:annotation>
    </xs:element>
    <xs:element name="VectorLayerDefinition" type="VectorLayerDefinitionType">
      <xs:annotation>
        <xs:documentation>A layer with a vector data source; and stylization specification for the datum's geometry types.</xs:documentation>
      </xs:annotation>
    </xs:element>
    <xs:element name="GridLayerDefinition" type="GridLayerDefinitionType">
      <xs:annotation>
        <xs:documentation>A layer with a raster or grid data source.</xs:documentation>
      </xs:annotation>
    </xs:element>
  </xs:choice>
</xs:complexType>

element LayerDefinitionType/DrawingLayerDefinition
diagram
type DrawingLayerDefinitionType
children ResourceId Opacity Sheet LayerFilter MinScale MaxScale ExtendedData1
source
<xs:element name="DrawingLayerDefinition" type="DrawingLayerDefinitionType">
  <xs:annotation>
    <xs:documentation>A layer with a drawing (i.e., DWF) data source.</xs:documentation>
  </xs:annotation>
</xs:element>

element LayerDefinitionType/VectorLayerDefinition
diagram
type VectorLayerDefinitionType
children ResourceId Opacity FeatureName FeatureNameType Filter PropertyMapping Geometry Url ToolTip VectorScaleRange ExtendedData1
source
<xs:element name="VectorLayerDefinition" type="VectorLayerDefinitionType">
  <xs:annotation>
    <xs:documentation>A layer with a vector data source; and stylization specification for the datum's geometry types.</xs:documentation>
  </xs:annotation>
</xs:element>

element LayerDefinitionType/GridLayerDefinition
diagram
type GridLayerDefinitionType
children ResourceId Opacity FeatureName Geometry Filter GridScaleRange ExtendedData1
source
<xs:element name="GridLayerDefinition" type="GridLayerDefinitionType">
  <xs:annotation>
    <xs:documentation>A layer with a raster or grid data source.</xs:documentation>
  </xs:annotation>
</xs:element>

complexType LineRuleType
diagram
children LegendLabel Filter Label LineSymbolization2D ExtendedData1
used by
element LineTypeStyleType/LineRule
source
<xs:complexType name="LineRuleType">
  <xs:annotation>
    <xs:documentation>Style rule for a line geometry type.</xs:documentation>
  </xs:annotation>
  <xs:sequence>
    <xs:element name="LegendLabel" type="xs:string">
      <xs:annotation>
        <xs:documentation>The label for the Rule to be displayed in the legend.</xs:documentation>
      </xs:annotation>
    </xs:element>
    <xs:element name="Filter" type="xs:string" minOccurs="0">
      <xs:annotation>
        <xs:documentation>A filter for the Rule.  This is a boolean FDO expression.  Any features that pass this filter are styled using this rule's stylization.</xs:documentation>
      </xs:annotation>
    </xs:element>
    <xs:element name="Label" type="TextSymbolType" minOccurs="0">
      <xs:annotation>
        <xs:documentation>A label for the Rule.</xs:documentation>
      </xs:annotation>
    </xs:element>
    <xs:choice minOccurs="0" maxOccurs="unbounded">
      <xs:element name="LineSymbolization2D" type="StrokeType"/>
    </xs:choice>
    <xs:element name="ExtendedData1" type="ExtendedDataType" minOccurs="0"/>
  </xs:sequence>
</xs:complexType>

element LineRuleType/LegendLabel
diagram
type xs:string
source
<xs:element name="LegendLabel" type="xs:string">
  <xs:annotation>
    <xs:documentation>The label for the Rule to be displayed in the legend.</xs:documentation>
  </xs:annotation>
</xs:element>

element LineRuleType/Filter
diagram
type xs:string
source
<xs:element name="Filter" type="xs:string" minOccurs="0">
  <xs:annotation>
    <xs:documentation>A filter for the Rule.  This is a boolean FDO expression.  Any features that pass this filter are styled using this rule's stylization.</xs:documentation>
  </xs:annotation>
</xs:element>

element LineRuleType/Label
diagram
type TextSymbolType
children Unit SizeContext SizeX SizeY Rotation MaintainAspect InsertionPointX InsertionPointY Text FontName ForegroundColor BackgroundColor BackgroundStyle HorizontalAlignment VerticalAlignment Bold Italic Underlined AdvancedPlacement ExtendedData1
source
<xs:element name="Label" type="TextSymbolType" minOccurs="0">
  <xs:annotation>
    <xs:documentation>A label for the Rule.</xs:documentation>
  </xs:annotation>
</xs:element>

element LineRuleType/LineSymbolization2D
diagram
type StrokeType
children LineStyle Thickness Color Unit SizeContext ExtendedData1
source
<xs:element name="LineSymbolization2D" type="StrokeType"/>

element LineRuleType/ExtendedData1
diagram
type ExtendedDataType
source
<xs:element name="ExtendedData1" type="ExtendedDataType" minOccurs="0"/>

complexType LineTypeStyleType
diagram
children LineRule ExtendedData1
used by
element VectorScaleRangeType/LineTypeStyle
source
<xs:complexType name="LineTypeStyleType">
  <xs:annotation>
    <xs:documentation>Style specification of a line geometry type.</xs:documentation>
  </xs:annotation>
  <xs:sequence>
    <xs:element name="LineRule" type="LineRuleType" maxOccurs="unbounded">
      <xs:annotation>
        <xs:documentation>Rules to define a theme.</xs:documentation>
      </xs:annotation>
    </xs:element>
    <xs:element name="ExtendedData1" type="ExtendedDataType" minOccurs="0"/>
  </xs:sequence>
</xs:complexType>

element LineTypeStyleType/LineRule
diagram
type LineRuleType
children LegendLabel Filter Label LineSymbolization2D ExtendedData1
source
<xs:element name="LineRule" type="LineRuleType" maxOccurs="unbounded">
  <xs:annotation>
    <xs:documentation>Rules to define a theme.</xs:documentation>
  </xs:annotation>
</xs:element>

element LineTypeStyleType/ExtendedData1
diagram
type ExtendedDataType
source
<xs:element name="ExtendedData1" type="ExtendedDataType" minOccurs="0"/>

complexType MarkSymbolType
diagram
type extension of SymbolType
children Unit SizeContext SizeX SizeY Rotation MaintainAspect InsertionPointX InsertionPointY Shape Fill Edge ExtendedData1
used by
element PointSymbolization2DType/Mark
source
<xs:complexType name="MarkSymbolType">
  <xs:annotation>
    <xs:documentation>Stylization of a predefined shape (ShapeType).</xs:documentation>
  </xs:annotation>
  <xs:complexContent>
    <xs:extension base="SymbolType">
      <xs:sequence>
        <xs:element name="Shape" type="ShapeType"/>
        <xs:element name="Fill" type="FillType" minOccurs="0">
          <xs:annotation>
            <xs:documentation>No fill is drawn if not specified.</xs:documentation>
          </xs:annotation>
        </xs:element>
        <xs:element name="Edge" type="StrokeType" minOccurs="0">
          <xs:annotation>
            <xs:documentation>No edge is drawin if not specified.</xs:documentation>
          </xs:annotation>
        </xs:element>
        <xs:element name="ExtendedData1" type="ExtendedDataType" minOccurs="0"/>
      </xs:sequence>
    </xs:extension>
  </xs:complexContent>
</xs:complexType>

element MarkSymbolType/Shape
diagram
type ShapeType
facets
enumeration Square
enumeration Circle
enumeration Triangle
enumeration Star
enumeration Cross
enumeration X
source
<xs:element name="Shape" type="ShapeType"/>

element MarkSymbolType/Fill
diagram
type FillType
children FillPattern ForegroundColor BackgroundColor ExtendedData1
source
<xs:element name="Fill" type="FillType" minOccurs="0">
  <xs:annotation>
    <xs:documentation>No fill is drawn if not specified.</xs:documentation>
  </xs:annotation>
</xs:element>

element MarkSymbolType/Edge
diagram
type StrokeType
children LineStyle Thickness Color Unit SizeContext ExtendedData1
source
<xs:element name="Edge" type="StrokeType" minOccurs="0">
  <xs:annotation>
    <xs:documentation>No edge is drawin if not specified.</xs:documentation>
  </xs:annotation>
</xs:element>

element MarkSymbolType/ExtendedData1
diagram
type ExtendedDataType
source
<xs:element name="ExtendedData1" type="ExtendedDataType" minOccurs="0"/>

complexType NameStringPairType
diagram
children Name Value ExtendedData1
used by
element VectorLayerDefinitionType/PropertyMapping
source
<xs:complexType name="NameStringPairType">
  <xs:annotation>
    <xs:documentation>Used by vector layer definition to hold properties that can be displayed to the end user, and the friendly name to display it as.</xs:documentation>
  </xs:annotation>
  <xs:sequence>
    <xs:element name="Name" type="xs:string">
      <xs:annotation>
        <xs:documentation>The name of the property to expose.</xs:documentation>
      </xs:annotation>
    </xs:element>
    <xs:element name="Value" type="xs:string">
      <xs:annotation>
        <xs:documentation>The name to show the end user.</xs:documentation>
      </xs:annotation>
    </xs:element>
    <xs:element name="ExtendedData1" type="ExtendedDataType" minOccurs="0"/>
  </xs:sequence>
</xs:complexType>

element NameStringPairType/Name
diagram
type xs:string
source
<xs:element name="Name" type="xs:string">
  <xs:annotation>
    <xs:documentation>The name of the property to expose.</xs:documentation>
  </xs:annotation>
</xs:element>

element NameStringPairType/Value
diagram
type xs:string
source
<xs:element name="Value" type="xs:string">
  <xs:annotation>
    <xs:documentation>The name to show the end user.</xs:documentation>
  </xs:annotation>
</xs:element>

element NameStringPairType/ExtendedData1
diagram
type ExtendedDataType
source
<xs:element name="ExtendedData1" type="ExtendedDataType" minOccurs="0"/>

complexType Override
diagram
children SymbolName ParameterIdentifier ParameterValue ThemeLabel ExtendedData1
used by
element ParameterOverrides/Override
source
<xs:complexType name="Override">
  <xs:annotation>
    <xs:documentation>A parameter override.</xs:documentation>
  </xs:annotation>
  <xs:sequence>
    <xs:element name="SymbolName" type="xs:string">
      <xs:annotation>
        <xs:documentation>The name of the symbol definition containing the parameter being overridden.</xs:documentation>
      </xs:annotation>
    </xs:element>
    <xs:element name="ParameterIdentifier" type="xs:string">
      <xs:annotation>
        <xs:documentation>The identifier of the parameter being overridden.</xs:documentation>
      </xs:annotation>
    </xs:element>
    <xs:element name="ParameterValue" type="xs:string">
      <xs:annotation>
        <xs:documentation>The override value for the parameter.</xs:documentation>
      </xs:annotation>
    </xs:element>
    <xs:element name="ThemeLabel" type="ThemeLabel" minOccurs="0">
      <xs:annotation>
        <xs:documentation>An optional theme label for this override.</xs:documentation>
      </xs:annotation>
    </xs:element>
    <xs:element name="ExtendedData1" type="ExtendedDataType" minOccurs="0"/>
  </xs:sequence>
</xs:complexType>

element Override/SymbolName
diagram
type xs:string
source
<xs:element name="SymbolName" type="xs:string">
  <xs:annotation>
    <xs:documentation>The name of the symbol definition containing the parameter being overridden.</xs:documentation>
  </xs:annotation>
</xs:element>

element Override/ParameterIdentifier
diagram
type xs:string
source
<xs:element name="ParameterIdentifier" type="xs:string">
  <xs:annotation>
    <xs:documentation>The identifier of the parameter being overridden.</xs:documentation>
  </xs:annotation>
</xs:element>

element Override/ParameterValue
diagram
type xs:string
source
<xs:element name="ParameterValue" type="xs:string">
  <xs:annotation>
    <xs:documentation>The override value for the parameter.</xs:documentation>
  </xs:annotation>
</xs:element>

element Override/ThemeLabel
diagram
type ThemeLabel
children Description CategoryFormat ExtendedData1
source
<xs:element name="ThemeLabel" type="ThemeLabel" minOccurs="0">
  <xs:annotation>
    <xs:documentation>An optional theme label for this override.</xs:documentation>
  </xs:annotation>
</xs:element>

element Override/ExtendedData1
diagram
type ExtendedDataType
source
<xs:element name="ExtendedData1" type="ExtendedDataType" minOccurs="0"/>

complexType ParameterOverrides
diagram
children Override ExtendedData1
used by
element SymbolInstance/ParameterOverrides
source
<xs:complexType name="ParameterOverrides">
  <xs:annotation>
    <xs:documentation>A collection of parameter overrides.</xs:documentation>
  </xs:annotation>
  <xs:sequence>
    <xs:element name="Override" type="Override" minOccurs="0" maxOccurs="unbounded"/>
    <xs:element name="ExtendedData1" type="ExtendedDataType" minOccurs="0"/>
  </xs:sequence>
</xs:complexType>

element ParameterOverrides/Override
diagram
type Override
children SymbolName ParameterIdentifier ParameterValue ThemeLabel ExtendedData1
source
<xs:element name="Override" type="Override" minOccurs="0" maxOccurs="unbounded"/>

element ParameterOverrides/ExtendedData1
diagram
type ExtendedDataType
source
<xs:element name="ExtendedData1" type="ExtendedDataType" minOccurs="0"/>

complexType PointRuleType
diagram
children LegendLabel Filter Label PointSymbolization2D ExtendedData1
used by
element PointTypeStyleType/PointRule
source
<xs:complexType name="PointRuleType">
  <xs:annotation>
    <xs:documentation>Style rule for a point geometry type.</xs:documentation>
  </xs:annotation>
  <xs:sequence>
    <xs:element name="LegendLabel" type="xs:string">
      <xs:annotation>
        <xs:documentation>The label for the Rule to be displayed in the legend.</xs:documentation>
      </xs:annotation>
    </xs:element>
    <xs:element name="Filter" type="xs:string" minOccurs="0">
      <xs:annotation>
        <xs:documentation>A filter for the Rule.  This is a boolean FDO expression.  Any features that pass this filter are styled using this rule's stylization.</xs:documentation>
      </xs:annotation>
    </xs:element>
    <xs:element name="Label" type="TextSymbolType" minOccurs="0">
      <xs:annotation>
        <xs:documentation>A label for the Rule.</xs:documentation>
      </xs:annotation>
    </xs:element>
    <xs:choice minOccurs="0">
      <xs:element name="PointSymbolization2D" type="PointSymbolization2DType"/>
    </xs:choice>
    <xs:element name="ExtendedData1" type="ExtendedDataType" minOccurs="0"/>
  </xs:sequence>
</xs:complexType>

element PointRuleType/LegendLabel
diagram
type xs:string
source
<xs:element name="LegendLabel" type="xs:string">
  <xs:annotation>
    <xs:documentation>The label for the Rule to be displayed in the legend.</xs:documentation>
  </xs:annotation>
</xs:element>

element PointRuleType/Filter
diagram
type xs:string
source
<xs:element name="Filter" type="xs:string" minOccurs="0">
  <xs:annotation>
    <xs:documentation>A filter for the Rule.  This is a boolean FDO expression.  Any features that pass this filter are styled using this rule's stylization.</xs:documentation>
  </xs:annotation>
</xs:element>

element PointRuleType/Label
diagram
type TextSymbolType
children Unit SizeContext SizeX SizeY Rotation MaintainAspect InsertionPointX InsertionPointY Text FontName ForegroundColor BackgroundColor BackgroundStyle HorizontalAlignment VerticalAlignment Bold Italic Underlined AdvancedPlacement ExtendedData1
source
<xs:element name="Label" type="TextSymbolType" minOccurs="0">
  <xs:annotation>
    <xs:documentation>A label for the Rule.</xs:documentation>
  </xs:annotation>
</xs:element>

element PointRuleType/PointSymbolization2D
diagram
type PointSymbolization2DType
children Mark Image Font W2D Block ExtendedData1
source
<xs:element name="PointSymbolization2D" type="PointSymbolization2DType"/>

element PointRuleType/ExtendedData1
diagram
type ExtendedDataType
source
<xs:element name="ExtendedData1" type="ExtendedDataType" minOccurs="0"/>

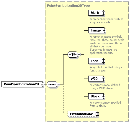
complexType PointSymbolization2DType
diagram
children Mark Image Font W2D Block ExtendedData1
used by
element PointRuleType/PointSymbolization2D
source
<xs:complexType name="PointSymbolization2DType">
  <xs:annotation>
    <xs:documentation>The different types of point geometries.</xs:documentation>
  </xs:annotation>
  <xs:sequence>
    <xs:choice>
      <xs:element name="Mark" type="MarkSymbolType">
        <xs:annotation>
          <xs:documentation>A predefined shape such as a square or circle.</xs:documentation>
        </xs:annotation>
      </xs:element>
      <xs:element name="Image" type="ImageSymbolType">
        <xs:annotation>
          <xs:documentation>A raster or image symbol.  Note that these do not scale well, but sometimes this is all that you have.  Supported formats are application specific.</xs:documentation>
        </xs:annotation>
      </xs:element>
      <xs:element name="Font" type="FontSymbolType">
        <xs:annotation>
          <xs:documentation>A symbol specified using a font character.</xs:documentation>
        </xs:annotation>
      </xs:element>
      <xs:element name="W2D" type="W2DSymbolType">
        <xs:annotation>
          <xs:documentation>A vector symbol defined using a W2D stream.</xs:documentation>
        </xs:annotation>
      </xs:element>
      <xs:element name="Block" type="BlockSymbolType">
        <xs:annotation>
          <xs:documentation>A vector symbol specifed from a block.</xs:documentation>
        </xs:annotation>
      </xs:element>
    </xs:choice>
    <xs:element name="ExtendedData1" type="ExtendedDataType" minOccurs="0"/>
  </xs:sequence>
</xs:complexType>

element PointSymbolization2DType/Mark
diagram
type MarkSymbolType
children Unit SizeContext SizeX SizeY Rotation MaintainAspect InsertionPointX InsertionPointY Shape Fill Edge ExtendedData1
source
<xs:element name="Mark" type="MarkSymbolType">
  <xs:annotation>
    <xs:documentation>A predefined shape such as a square or circle.</xs:documentation>
  </xs:annotation>
</xs:element>

element PointSymbolization2DType/Image
diagram
type ImageSymbolType
children Unit SizeContext SizeX SizeY Rotation MaintainAspect InsertionPointX InsertionPointY Image Content ExtendedData1
source
<xs:element name="Image" type="ImageSymbolType">
  <xs:annotation>
    <xs:documentation>A raster or image symbol.  Note that these do not scale well, but sometimes this is all that you have.  Supported formats are application specific.</xs:documentation>
  </xs:annotation>
</xs:element>

element PointSymbolization2DType/Font
diagram
type FontSymbolType
children Unit SizeContext SizeX SizeY Rotation MaintainAspect InsertionPointX InsertionPointY FontName Character Bold Italic Underlined ForegroundColor ExtendedData1
source
<xs:element name="Font" type="FontSymbolType">
  <xs:annotation>
    <xs:documentation>A symbol specified using a font character.</xs:documentation>
  </xs:annotation>
</xs:element>

element PointSymbolization2DType/W2D
diagram
type W2DSymbolType
children Unit SizeContext SizeX SizeY Rotation MaintainAspect InsertionPointX InsertionPointY W2DSymbol FillColor LineColor TextColor ExtendedData1
source
<xs:element name="W2D" type="W2DSymbolType">
  <xs:annotation>
    <xs:documentation>A vector symbol defined using a W2D stream.</xs:documentation>
  </xs:annotation>
</xs:element>

element PointSymbolization2DType/Block
diagram
type BlockSymbolType
children Unit SizeContext SizeX SizeY Rotation MaintainAspect InsertionPointX InsertionPointY DrawingName BlockName BlockColor LayerColor ExtendedData1
source
<xs:element name="Block" type="BlockSymbolType">
  <xs:annotation>
    <xs:documentation>A vector symbol specifed from a block.</xs:documentation>
  </xs:annotation>
</xs:element>

element PointSymbolization2DType/ExtendedData1
diagram
type ExtendedDataType
source
<xs:element name="ExtendedData1" type="ExtendedDataType" minOccurs="0"/>

complexType PointSymbolizationType
diagram
source
<xs:complexType name="PointSymbolizationType">
  <xs:annotation>
    <xs:documentation>Base point symbolization type.</xs:documentation>
  </xs:annotation>
</xs:complexType>

complexType PointTypeStyleType
diagram
children DisplayAsText AllowOverpost PointRule ExtendedData1
used by
element VectorScaleRangeType/PointTypeStyle
source
<xs:complexType name="PointTypeStyleType">
  <xs:annotation>
    <xs:documentation>Style specification of a point geometry type.</xs:documentation>
  </xs:annotation>
  <xs:sequence>
    <xs:element name="DisplayAsText" type="xs:boolean">
      <xs:annotation>
        <xs:documentation>Create a text layer.</xs:documentation>
      </xs:annotation>
    </xs:element>
    <xs:element name="AllowOverpost" type="xs:boolean">
      <xs:annotation>
        <xs:documentation>Allows labels from any map layer (including the current layer) to obscure features on the current layer.</xs:documentation>
      </xs:annotation>
    </xs:element>
    <xs:element name="PointRule" type="PointRuleType" maxOccurs="unbounded">
      <xs:annotation>
        <xs:documentation>One or more PointRules defining the PointTypeStyle.</xs:documentation>
      </xs:annotation>
    </xs:element>
    <xs:element name="ExtendedData1" type="ExtendedDataType" minOccurs="0"/>
  </xs:sequence>
</xs:complexType>

element PointTypeStyleType/DisplayAsText
diagram
type xs:boolean
source
<xs:element name="DisplayAsText" type="xs:boolean">
  <xs:annotation>
    <xs:documentation>Create a text layer.</xs:documentation>
  </xs:annotation>
</xs:element>

element PointTypeStyleType/AllowOverpost
diagram
type xs:boolean
source
<xs:element name="AllowOverpost" type="xs:boolean">
  <xs:annotation>
    <xs:documentation>Allows labels from any map layer (including the current layer) to obscure features on the current layer.</xs:documentation>
  </xs:annotation>
</xs:element>

element PointTypeStyleType/PointRule
diagram
type PointRuleType
children LegendLabel Filter Label PointSymbolization2D ExtendedData1
source
<xs:element name="PointRule" type="PointRuleType" maxOccurs="unbounded">
  <xs:annotation>
    <xs:documentation>One or more PointRules defining the PointTypeStyle.</xs:documentation>
  </xs:annotation>
</xs:element>

element PointTypeStyleType/ExtendedData1
diagram
type ExtendedDataType
source
<xs:element name="ExtendedData1" type="ExtendedDataType" minOccurs="0"/>

complexType StrokeType
diagram
children LineStyle Thickness Color Unit SizeContext ExtendedData1
used by
elements MarkSymbolType/Edge LineRuleType/LineSymbolization2D AreaSymbolizationFillType/Stroke
source
<xs:complexType name="StrokeType">
  <xs:annotation>
    <xs:documentation>Encapsulates the stylization of a line.
            </xs:documentation>
  </xs:annotation>
  <xs:sequence>
    <xs:element name="LineStyle" type="xs:string"/>
    <xs:element name="Thickness" type="xs:string"/>
    <xs:element name="Color" type="xs:string"/>
    <xs:element name="Unit" type="LengthUnitType">
      <xs:annotation>
        <xs:documentation>Unit of measurement that the thickness is specified in</xs:documentation>
      </xs:annotation>
    </xs:element>
    <xs:element name="SizeContext" type="SizeContextType">
      <xs:annotation>
        <xs:documentation>Whether the sizes are with respect to the earth or the user's display device.</xs:documentation>
      </xs:annotation>
    </xs:element>
    <xs:element name="ExtendedData1" type="ExtendedDataType" minOccurs="0"/>
  </xs:sequence>
</xs:complexType>

element StrokeType/LineStyle
diagram
type xs:string
source
<xs:element name="LineStyle" type="xs:string"/>

element StrokeType/Thickness
diagram
type xs:string
source
<xs:element name="Thickness" type="xs:string"/>

element StrokeType/Color
diagram
type xs:string
source
<xs:element name="Color" type="xs:string"/>

element StrokeType/Unit
diagram
type LengthUnitType
facets
enumeration Millimeters
enumeration Centimeters
enumeration Meters
enumeration Kilometers
enumeration Inches
enumeration Feet
enumeration Yards
enumeration Miles
enumeration Points
source
<xs:element name="Unit" type="LengthUnitType">
  <xs:annotation>
    <xs:documentation>Unit of measurement that the thickness is specified in</xs:documentation>
  </xs:annotation>
</xs:element>

element StrokeType/SizeContext
diagram
type SizeContextType
facets
enumeration MappingUnits
enumeration DeviceUnits
source
<xs:element name="SizeContext" type="SizeContextType">
  <xs:annotation>
    <xs:documentation>Whether the sizes are with respect to the earth or the user's display device.</xs:documentation>
  </xs:annotation>
</xs:element>

element StrokeType/ExtendedData1
diagram
type ExtendedDataType
source
<xs:element name="ExtendedData1" type="ExtendedDataType" minOccurs="0"/>

complexType SymbolInstance
diagram
children ResourceId SimpleSymbolDefinition CompoundSymbolDefinition ParameterOverrides ScaleX ScaleY InsertionOffsetX InsertionOffsetY SizeContext DrawLast CheckExclusionRegion AddToExclusionRegion PositioningAlgorithm RenderingPass UsageContext GeometryContext ExtendedData1
used by
element CompositeSymbolization/SymbolInstance
source
<xs:complexType name="SymbolInstance">
  <xs:annotation>
    <xs:documentation>An instance of a symbol.</xs:documentation>
  </xs:annotation>
  <xs:sequence>
    <xs:choice>
      <xs:element name="ResourceId" type="xs:string">
        <xs:annotation>
          <xs:documentation>A library reference to an existing SymbolDefinition, either simple or compound.</xs:documentation>
        </xs:annotation>
      </xs:element>
      <xs:element name="SimpleSymbolDefinition" type="SimpleSymbolDefinition">
        <xs:annotation>
          <xs:documentation>An inlined SimpleSymbolDefinition.</xs:documentation>
        </xs:annotation>
      </xs:element>
      <xs:element name="CompoundSymbolDefinition" type="CompoundSymbolDefinition">
        <xs:annotation>
          <xs:documentation>An inlined CompoundSymbolDefinition.</xs:documentation>
        </xs:annotation>
      </xs:element>
    </xs:choice>
    <xs:element name="ParameterOverrides" type="ParameterOverrides">
      <xs:annotation>
        <xs:documentation>Specifies all parameter overrides for this symbol instance.</xs:documentation>
      </xs:annotation>
    </xs:element>
    <xs:element name="ScaleX" type="xs:string" default="1.0" minOccurs="0">
      <xs:annotation>
        <xs:documentation>The additional amount to scale the symbol horizontally in symbol space.  Defaults to 1 if not specified.</xs:documentation>
      </xs:annotation>
    </xs:element>
    <xs:element name="ScaleY" type="xs:string" default="1.0" minOccurs="0">
      <xs:annotation>
        <xs:documentation>The additional amount to scale the symbol vertically in symbol space.  Defaults to 1 if not specified.</xs:documentation>
      </xs:annotation>
    </xs:element>
    <xs:element name="InsertionOffsetX" type="xs:string" default="0.0" minOccurs="0">
      <xs:annotation>
        <xs:documentation>Specifies the additional amount to offset the symbol horizontally, in mm in device units, after scaling and rotation have been applied.  Applies only to point symbols.  Defaults to 0 if not specified.</xs:documentation>
      </xs:annotation>
    </xs:element>
    <xs:element name="InsertionOffsetY" type="xs:string" default="0.0" minOccurs="0">
      <xs:annotation>
        <xs:documentation>Specifies the additional amount to offset the symbol vertically, in mm in device units, after scaling and rotation have been applied.  Applies only to point symbols.  Defaults to 0 if not specified.</xs:documentation>
      </xs:annotation>
    </xs:element>
    <xs:element name="SizeContext" type="SizeContextType" default="DeviceUnits" minOccurs="0">
      <xs:annotation>
        <xs:documentation>Specifies whether the symbol sizes are with respect to the map or the user's display device.  Defaults to device units.</xs:documentation>
      </xs:annotation>
    </xs:element>
    <xs:element name="DrawLast" type="xs:string" default="false" minOccurs="0">
      <xs:annotation>
        <xs:documentation>Boolean value which specifies whether the symbol is drawn as part of a final rendering pass (e.g. for labeling).  This must evaluate to True or False (default).</xs:documentation>
      </xs:annotation>
    </xs:element>
    <xs:element name="CheckExclusionRegion" type="xs:string" default="false" minOccurs="0">
      <xs:annotation>
        <xs:documentation>Boolean value which specifies whether to render this symbol only if its graphical extent does not overlap the exclusion region.  If the positioning algorithm generates multiple candidate symbol positions and this setting is True, then only the first non-overlapping candidate is rendered.  This must evaluate to True or False (default).</xs:documentation>
      </xs:annotation>
    </xs:element>
    <xs:element name="AddToExclusionRegion" type="xs:string" default="false" minOccurs="0">
      <xs:annotation>
        <xs:documentation>Boolean value which specifies whether the graphical extent for this symbol instance is added to the exclusion region (if it is rendered).  Symbols which check the exclusion region will not draw on top of this symbol.  This must evaluate to True or False (default).</xs:documentation>
      </xs:annotation>
    </xs:element>
    <xs:element name="PositioningAlgorithm" type="xs:string" minOccurs="0">
      <xs:annotation>
        <xs:documentation>Specifies the algorithm used to generate candidate positions for the symbol.  If specified this must evaluate to one of: Default, EightSurrounding, or PathLabels.  Default means generate one position using the feature geometry (used for normal rendering).  EightSurrounding means generate eight candidate labels surrounding the feature geometry (used when labeling point features).  PathLabels means generate periodic labels which follow the feature geometry (used when labeling linestring features).</xs:documentation>
      </xs:annotation>
    </xs:element>
    <xs:element name="RenderingPass" type="xs:string" default="0" minOccurs="0">
      <xs:annotation>
        <xs:documentation>The optional rendering pass in which this symbol instance draws.  If specified this must be greater than or equal to zero.  Defaults to 0.</xs:documentation>
      </xs:annotation>
    </xs:element>
    <xs:element name="UsageContext" type="UsageContextType" default="Unspecified" minOccurs="0">
      <xs:annotation>
        <xs:documentation>Specifies which usage in the symbol should be the active one.  Defaults to Unspecified.</xs:documentation>
      </xs:annotation>
    </xs:element>
    <xs:element name="GeometryContext" type="GeometryContextType" default="Unspecified" minOccurs="0">
      <xs:annotation>
        <xs:documentation>Specifies which geometry type this symbol instance applies to.  Defaults to Unspecified.</xs:documentation>
      </xs:annotation>
    </xs:element>
    <xs:element name="ExtendedData1" type="ExtendedDataType" minOccurs="0"/>
  </xs:sequence>
</xs:complexType>

element SymbolInstance/ResourceId
diagram
type xs:string
source
<xs:element name="ResourceId" type="xs:string">
  <xs:annotation>
    <xs:documentation>A library reference to an existing SymbolDefinition, either simple or compound.</xs:documentation>
  </xs:annotation>
</xs:element>

element SymbolInstance/SimpleSymbolDefinition
diagram
type SimpleSymbolDefinition
children Name Description Graphics ResizeBox PointUsage LineUsage AreaUsage ParameterDefinition ExtendedData1
source
<xs:element name="SimpleSymbolDefinition" type="SimpleSymbolDefinition">
  <xs:annotation>
    <xs:documentation>An inlined SimpleSymbolDefinition.</xs:documentation>
  </xs:annotation>
</xs:element>

element SymbolInstance/CompoundSymbolDefinition
diagram
type CompoundSymbolDefinition
children Name Description SimpleSymbol ExtendedData1
source
<xs:element name="CompoundSymbolDefinition" type="CompoundSymbolDefinition">
  <xs:annotation>
    <xs:documentation>An inlined CompoundSymbolDefinition.</xs:documentation>
  </xs:annotation>
</xs:element>

element SymbolInstance/ParameterOverrides
diagram
type ParameterOverrides
children Override ExtendedData1
source
<xs:element name="ParameterOverrides" type="ParameterOverrides">
  <xs:annotation>
    <xs:documentation>Specifies all parameter overrides for this symbol instance.</xs:documentation>
  </xs:annotation>
</xs:element>

element SymbolInstance/ScaleX
diagram
type xs:string
source
<xs:element name="ScaleX" type="xs:string" default="1.0" minOccurs="0">
  <xs:annotation>
    <xs:documentation>The additional amount to scale the symbol horizontally in symbol space.  Defaults to 1 if not specified.</xs:documentation>
  </xs:annotation>
</xs:element>

element SymbolInstance/ScaleY
diagram
type xs:string
source
<xs:element name="ScaleY" type="xs:string" default="1.0" minOccurs="0">
  <xs:annotation>
    <xs:documentation>The additional amount to scale the symbol vertically in symbol space.  Defaults to 1 if not specified.</xs:documentation>
  </xs:annotation>
</xs:element>

element SymbolInstance/InsertionOffsetX
diagram
type xs:string
source
<xs:element name="InsertionOffsetX" type="xs:string" default="0.0" minOccurs="0">
  <xs:annotation>
    <xs:documentation>Specifies the additional amount to offset the symbol horizontally, in mm in device units, after scaling and rotation have been applied.  Applies only to point symbols.  Defaults to 0 if not specified.</xs:documentation>
  </xs:annotation>
</xs:element>

element SymbolInstance/InsertionOffsetY
diagram
type xs:string
source
<xs:element name="InsertionOffsetY" type="xs:string" default="0.0" minOccurs="0">
  <xs:annotation>
    <xs:documentation>Specifies the additional amount to offset the symbol vertically, in mm in device units, after scaling and rotation have been applied.  Applies only to point symbols.  Defaults to 0 if not specified.</xs:documentation>
  </xs:annotation>
</xs:element>

element SymbolInstance/SizeContext
diagram
type SizeContextType
facets
enumeration MappingUnits
enumeration DeviceUnits
source
<xs:element name="SizeContext" type="SizeContextType" default="DeviceUnits" minOccurs="0">
  <xs:annotation>
    <xs:documentation>Specifies whether the symbol sizes are with respect to the map or the user's display device.  Defaults to device units.</xs:documentation>
  </xs:annotation>
</xs:element>

element SymbolInstance/DrawLast
diagram
type xs:string
source
<xs:element name="DrawLast" type="xs:string" default="false" minOccurs="0">
  <xs:annotation>
    <xs:documentation>Boolean value which specifies whether the symbol is drawn as part of a final rendering pass (e.g. for labeling).  This must evaluate to True or False (default).</xs:documentation>
  </xs:annotation>
</xs:element>

element SymbolInstance/CheckExclusionRegion
diagram
type xs:string
source
<xs:element name="CheckExclusionRegion" type="xs:string" default="false" minOccurs="0">
  <xs:annotation>
    <xs:documentation>Boolean value which specifies whether to render this symbol only if its graphical extent does not overlap the exclusion region.  If the positioning algorithm generates multiple candidate symbol positions and this setting is True, then only the first non-overlapping candidate is rendered.  This must evaluate to True or False (default).</xs:documentation>
  </xs:annotation>
</xs:element>

element SymbolInstance/AddToExclusionRegion
diagram
type xs:string
source
<xs:element name="AddToExclusionRegion" type="xs:string" default="false" minOccurs="0">
  <xs:annotation>
    <xs:documentation>Boolean value which specifies whether the graphical extent for this symbol instance is added to the exclusion region (if it is rendered).  Symbols which check the exclusion region will not draw on top of this symbol.  This must evaluate to True or False (default).</xs:documentation>
  </xs:annotation>
</xs:element>

element SymbolInstance/PositioningAlgorithm
diagram
type xs:string
source
<xs:element name="PositioningAlgorithm" type="xs:string" minOccurs="0">
  <xs:annotation>
    <xs:documentation>Specifies the algorithm used to generate candidate positions for the symbol.  If specified this must evaluate to one of: Default, EightSurrounding, or PathLabels.  Default means generate one position using the feature geometry (used for normal rendering).  EightSurrounding means generate eight candidate labels surrounding the feature geometry (used when labeling point features).  PathLabels means generate periodic labels which follow the feature geometry (used when labeling linestring features).</xs:documentation>
  </xs:annotation>
</xs:element>

element SymbolInstance/RenderingPass
diagram
type xs:string
source
<xs:element name="RenderingPass" type="xs:string" default="0" minOccurs="0">
  <xs:annotation>
    <xs:documentation>The optional rendering pass in which this symbol instance draws.  If specified this must be greater than or equal to zero.  Defaults to 0.</xs:documentation>
  </xs:annotation>
</xs:element>

element SymbolInstance/UsageContext
diagram
type UsageContextType
facets
enumeration Unspecified
enumeration Point
enumeration Line
enumeration Area
source
<xs:element name="UsageContext" type="UsageContextType" default="Unspecified" minOccurs="0">
  <xs:annotation>
    <xs:documentation>Specifies which usage in the symbol should be the active one.  Defaults to Unspecified.</xs:documentation>
  </xs:annotation>
</xs:element>

element SymbolInstance/GeometryContext
diagram
type GeometryContextType
facets
enumeration Unspecified
enumeration Point
enumeration LineString
enumeration Polygon
source
<xs:element name="GeometryContext" type="GeometryContextType" default="Unspecified" minOccurs="0">
  <xs:annotation>
    <xs:documentation>Specifies which geometry type this symbol instance applies to.  Defaults to Unspecified.</xs:documentation>
  </xs:annotation>
</xs:element>

element SymbolInstance/ExtendedData1
diagram
type ExtendedDataType
source
<xs:element name="ExtendedData1" type="ExtendedDataType" minOccurs="0"/>

complexType SymbolType
diagram
children Unit SizeContext SizeX SizeY Rotation MaintainAspect InsertionPointX InsertionPointY
used by
complexTypes BlockSymbolType FontSymbolType ImageSymbolType MarkSymbolType TextSymbolType W2DSymbolType
source
<xs:complexType name="SymbolType">
  <xs:annotation>
    <xs:documentation>Defines common properties for all symbols.</xs:documentation>
  </xs:annotation>
  <xs:sequence>
    <xs:element name="Unit" type="LengthUnitType">
      <xs:annotation>
        <xs:documentation>The units that the sizes are specified in.</xs:documentation>
      </xs:annotation>
    </xs:element>
    <xs:element name="SizeContext" type="SizeContextType">
      <xs:annotation>
        <xs:documentation>Whether the sizes are with respect to the earth or the user's display device.</xs:documentation>
      </xs:annotation>
    </xs:element>
    <xs:element name="SizeX" type="xs:string">
      <xs:annotation>
        <xs:documentation>Width of the symbol.  This is a double FDO expression.  Does not apply to font symbols.</xs:documentation>
      </xs:annotation>
    </xs:element>
    <xs:element name="SizeY" type="xs:string">
      <xs:annotation>
        <xs:documentation>Height of the symbol.  This is a double FDO expression.</xs:documentation>
      </xs:annotation>
    </xs:element>
    <xs:element name="Rotation" type="xs:string" minOccurs="0">
      <xs:annotation>
        <xs:documentation>Amount to rotate the symbol in degrees.  This is a double FDO expression.  Does not apply to line labels.</xs:documentation>
      </xs:annotation>
    </xs:element>
    <xs:element name="MaintainAspect" type="xs:boolean" minOccurs="0">
      <xs:annotation>
        <xs:documentation>Hint for the UI only.  When the user enters a constant size for the width or height, the other dimension should be adjusted accordingly.  Does not apply to font symbols or labels.</xs:documentation>
      </xs:annotation>
    </xs:element>
    <xs:element name="InsertionPointX" type="xs:string" minOccurs="0">
      <xs:annotation>
        <xs:documentation>X offset for the symbol specified in symbol space.  Does not apply to labels.</xs:documentation>
      </xs:annotation>
    </xs:element>
    <xs:element name="InsertionPointY" type="xs:double" minOccurs="0">
      <xs:annotation>
        <xs:documentation>Y offset for the symbol specified in symbol space.  Does not apply to labels.</xs:documentation>
      </xs:annotation>
    </xs:element>
  </xs:sequence>
</xs:complexType>

element SymbolType/Unit
diagram
type LengthUnitType
facets
enumeration Millimeters
enumeration Centimeters
enumeration Meters
enumeration Kilometers
enumeration Inches
enumeration Feet
enumeration Yards
enumeration Miles
enumeration Points
source
<xs:element name="Unit" type="LengthUnitType">
  <xs:annotation>
    <xs:documentation>The units that the sizes are specified in.</xs:documentation>
  </xs:annotation>
</xs:element>

element SymbolType/SizeContext
diagram
type SizeContextType
facets
enumeration MappingUnits
enumeration DeviceUnits
source
<xs:element name="SizeContext" type="SizeContextType">
  <xs:annotation>
    <xs:documentation>Whether the sizes are with respect to the earth or the user's display device.</xs:documentation>
  </xs:annotation>
</xs:element>

element SymbolType/SizeX
diagram
type xs:string
source
<xs:element name="SizeX" type="xs:string">
  <xs:annotation>
    <xs:documentation>Width of the symbol.  This is a double FDO expression.  Does not apply to font symbols.</xs:documentation>
  </xs:annotation>
</xs:element>

element SymbolType/SizeY
diagram
type xs:string
source
<xs:element name="SizeY" type="xs:string">
  <xs:annotation>
    <xs:documentation>Height of the symbol.  This is a double FDO expression.</xs:documentation>
  </xs:annotation>
</xs:element>

element SymbolType/Rotation
diagram
type xs:string
source
<xs:element name="Rotation" type="xs:string" minOccurs="0">
  <xs:annotation>
    <xs:documentation>Amount to rotate the symbol in degrees.  This is a double FDO expression.  Does not apply to line labels.</xs:documentation>
  </xs:annotation>
</xs:element>

element SymbolType/MaintainAspect
diagram
type xs:boolean
source
<xs:element name="MaintainAspect" type="xs:boolean" minOccurs="0">
  <xs:annotation>
    <xs:documentation>Hint for the UI only.  When the user enters a constant size for the width or height, the other dimension should be adjusted accordingly.  Does not apply to font symbols or labels.</xs:documentation>
  </xs:annotation>
</xs:element>

element SymbolType/InsertionPointX
diagram
type xs:string
source
<xs:element name="InsertionPointX" type="xs:string" minOccurs="0">
  <xs:annotation>
    <xs:documentation>X offset for the symbol specified in symbol space.  Does not apply to labels.</xs:documentation>
  </xs:annotation>
</xs:element>

element SymbolType/InsertionPointY
diagram
type xs:double
source
<xs:element name="InsertionPointY" type="xs:double" minOccurs="0">
  <xs:annotation>
    <xs:documentation>Y offset for the symbol specified in symbol space.  Does not apply to labels.</xs:documentation>
  </xs:annotation>
</xs:element>

complexType TextSymbolType
diagram
type extension of SymbolType
children Unit SizeContext SizeX SizeY Rotation MaintainAspect InsertionPointX InsertionPointY Text FontName ForegroundColor BackgroundColor BackgroundStyle HorizontalAlignment VerticalAlignment Bold Italic Underlined AdvancedPlacement ExtendedData1
used by
elements PointRuleType/Label LineRuleType/Label AreaRuleType/Label GridColorRuleType/Label
source
<xs:complexType name="TextSymbolType">
  <xs:annotation>
    <xs:documentation>Encapsulates the text label stylization used to label features, and for FontSymbols.</xs:documentation>
  </xs:annotation>
  <xs:complexContent>
    <xs:extension base="SymbolType">
      <xs:sequence>
        <xs:element name="Text" type="xs:string">
          <xs:annotation>
            <xs:documentation>The text of the TextSymbol.  This is a string FDO expression.</xs:documentation>
          </xs:annotation>
        </xs:element>
        <xs:element name="FontName" type="xs:string">
          <xs:annotation>
            <xs:documentation>The font to use.</xs:documentation>
          </xs:annotation>
        </xs:element>
        <xs:element name="ForegroundColor" type="xs:string">
          <xs:annotation>
            <xs:documentation>The color of the text.</xs:documentation>
          </xs:annotation>
        </xs:element>
        <xs:element name="BackgroundColor" type="xs:string">
          <xs:annotation>
            <xs:documentation>The text background color.</xs:documentation>
          </xs:annotation>
        </xs:element>
        <xs:element name="BackgroundStyle" type="BackgroundStyleType">
          <xs:annotation>
            <xs:documentation>The background style</xs:documentation>
          </xs:annotation>
        </xs:element>
        <xs:element name="HorizontalAlignment" type="xs:string" minOccurs="0">
          <xs:annotation>
            <xs:documentation>A string FDO expression for the horizontal alignment.  Must evaluate to one of the HorizontalAlignmentType enums.  Only applicable to text styles.</xs:documentation>
          </xs:annotation>
        </xs:element>
        <xs:element name="VerticalAlignment" type="xs:string" minOccurs="0">
          <xs:annotation>
            <xs:documentation>A string FDO expression for the vertical alignment.  Must evaluate to one of the VerticalAlignmentType enums.  Only applicable to text and line styles.</xs:documentation>
          </xs:annotation>
        </xs:element>
        <xs:element name="Bold" type="xs:string" minOccurs="0">
          <xs:annotation>
            <xs:documentation>Specifies if the label should be in a bold font.</xs:documentation>
          </xs:annotation>
        </xs:element>
        <xs:element name="Italic" type="xs:string" minOccurs="0">
          <xs:annotation>
            <xs:documentation>Specifies if the font should be italicized.</xs:documentation>
          </xs:annotation>
        </xs:element>
        <xs:element name="Underlined" type="xs:string" minOccurs="0">
          <xs:annotation>
            <xs:documentation>Specifies if the text should be underlined.</xs:documentation>
          </xs:annotation>
        </xs:element>
        <xs:element name="AdvancedPlacement" minOccurs="0">
          <xs:annotation>
            <xs:documentation>Optional element which specifies that a more advanced labeling algorithm should be used with the AJAX viewer.</xs:documentation>
          </xs:annotation>
          <xs:complexType>
            <xs:sequence>
              <xs:element name="ScaleLimit" type="xs:double" minOccurs="0">
                <xs:annotation>
                  <xs:documentation>The maximum amount any label is allowed to shrink in order to fit into the feature.  For example, 0.8 means that the label can shrink until it is 80% of the original size.  1.0 means that the label cannot shrink.  If not specified, the application should assume 1.0.  If set to 0.0 or less then the advanced placement option is disabled.</xs:documentation>
                </xs:annotation>
              </xs:element>
            </xs:sequence>
          </xs:complexType>
        </xs:element>
        <xs:element name="ExtendedData1" type="ExtendedDataType" minOccurs="0"/>
      </xs:sequence>
    </xs:extension>
  </xs:complexContent>
</xs:complexType>

element TextSymbolType/Text
diagram
type xs:string
source
<xs:element name="Text" type="xs:string">
  <xs:annotation>
    <xs:documentation>The text of the TextSymbol.  This is a string FDO expression.</xs:documentation>
  </xs:annotation>
</xs:element>

element TextSymbolType/FontName
diagram
type xs:string
source
<xs:element name="FontName" type="xs:string">
  <xs:annotation>
    <xs:documentation>The font to use.</xs:documentation>
  </xs:annotation>
</xs:element>

element TextSymbolType/ForegroundColor
diagram
type xs:string
source
<xs:element name="ForegroundColor" type="xs:string">
  <xs:annotation>
    <xs:documentation>The color of the text.</xs:documentation>
  </xs:annotation>
</xs:element>

element TextSymbolType/BackgroundColor
diagram
type xs:string
source
<xs:element name="BackgroundColor" type="xs:string">
  <xs:annotation>
    <xs:documentation>The text background color.</xs:documentation>
  </xs:annotation>
</xs:element>

element TextSymbolType/BackgroundStyle
diagram
type BackgroundStyleType
facets
enumeration Transparent
enumeration Opaque
enumeration Ghosted
source
<xs:element name="BackgroundStyle" type="BackgroundStyleType">
  <xs:annotation>
    <xs:documentation>The background style</xs:documentation>
  </xs:annotation>
</xs:element>

element TextSymbolType/HorizontalAlignment
diagram
type xs:string
source
<xs:element name="HorizontalAlignment" type="xs:string" minOccurs="0">
  <xs:annotation>
    <xs:documentation>A string FDO expression for the horizontal alignment.  Must evaluate to one of the HorizontalAlignmentType enums.  Only applicable to text styles.</xs:documentation>
  </xs:annotation>
</xs:element>

element TextSymbolType/VerticalAlignment
diagram
type xs:string
source
<xs:element name="VerticalAlignment" type="xs:string" minOccurs="0">
  <xs:annotation>
    <xs:documentation>A string FDO expression for the vertical alignment.  Must evaluate to one of the VerticalAlignmentType enums.  Only applicable to text and line styles.</xs:documentation>
  </xs:annotation>
</xs:element>

element TextSymbolType/Bold
diagram
type xs:string
source
<xs:element name="Bold" type="xs:string" minOccurs="0">
  <xs:annotation>
    <xs:documentation>Specifies if the label should be in a bold font.</xs:documentation>
  </xs:annotation>
</xs:element>

element TextSymbolType/Italic
diagram
type xs:string
source
<xs:element name="Italic" type="xs:string" minOccurs="0">
  <xs:annotation>
    <xs:documentation>Specifies if the font should be italicized.</xs:documentation>
  </xs:annotation>
</xs:element>

element TextSymbolType/Underlined
diagram
type xs:string
source
<xs:element name="Underlined" type="xs:string" minOccurs="0">
  <xs:annotation>
    <xs:documentation>Specifies if the text should be underlined.</xs:documentation>
  </xs:annotation>
</xs:element>

element TextSymbolType/AdvancedPlacement
diagram
children ScaleLimit
source
<xs:element name="AdvancedPlacement" minOccurs="0">
  <xs:annotation>
    <xs:documentation>Optional element which specifies that a more advanced labeling algorithm should be used with the AJAX viewer.</xs:documentation>
  </xs:annotation>
  <xs:complexType>
    <xs:sequence>
      <xs:element name="ScaleLimit" type="xs:double" minOccurs="0">
        <xs:annotation>
          <xs:documentation>The maximum amount any label is allowed to shrink in order to fit into the feature.  For example, 0.8 means that the label can shrink until it is 80% of the original size.  1.0 means that the label cannot shrink.  If not specified, the application should assume 1.0.  If set to 0.0 or less then the advanced placement option is disabled.</xs:documentation>
        </xs:annotation>
      </xs:element>
    </xs:sequence>
  </xs:complexType>
</xs:element>

element TextSymbolType/AdvancedPlacement/ScaleLimit
diagram
type xs:double
source
<xs:element name="ScaleLimit" type="xs:double" minOccurs="0">
  <xs:annotation>
    <xs:documentation>The maximum amount any label is allowed to shrink in order to fit into the feature.  For example, 0.8 means that the label can shrink until it is 80% of the original size.  1.0 means that the label cannot shrink.  If not specified, the application should assume 1.0.  If set to 0.0 or less then the advanced placement option is disabled.</xs:documentation>
  </xs:annotation>
</xs:element>

element TextSymbolType/ExtendedData1
diagram
type ExtendedDataType
source
<xs:element name="ExtendedData1" type="ExtendedDataType" minOccurs="0"/>

complexType ThemeLabel
diagram
children Description CategoryFormat ExtendedData1
used by
element Override/ThemeLabel
source
<xs:complexType name="ThemeLabel">
  <xs:annotation>
    <xs:documentation>Provides legend labeling information for a theme.</xs:documentation>
  </xs:annotation>
  <xs:sequence>
    <xs:element name="Description" type="xs:string">
      <xs:annotation>
        <xs:documentation>The legend description for the theme.</xs:documentation>
      </xs:annotation>
    </xs:element>
    <xs:element name="CategoryFormat" type="xs:string">
      <xs:annotation>
        <xs:documentation>The default legend format to use for each category in the theme.</xs:documentation>
      </xs:annotation>
    </xs:element>
    <xs:element name="ExtendedData1" type="ExtendedDataType" minOccurs="0"/>
  </xs:sequence>
</xs:complexType>

element ThemeLabel/Description
diagram
type xs:string
source
<xs:element name="Description" type="xs:string">
  <xs:annotation>
    <xs:documentation>The legend description for the theme.</xs:documentation>
  </xs:annotation>
</xs:element>

element ThemeLabel/CategoryFormat
diagram
type xs:string
source
<xs:element name="CategoryFormat" type="xs:string">
  <xs:annotation>
    <xs:documentation>The default legend format to use for each category in the theme.</xs:documentation>
  </xs:annotation>
</xs:element>

element ThemeLabel/ExtendedData1
diagram
type ExtendedDataType
source
<xs:element name="ExtendedData1" type="ExtendedDataType" minOccurs="0"/>

complexType VectorLayerDefinitionType
diagram
type extension of BaseLayerDefinitionType
children ResourceId Opacity FeatureName FeatureNameType Filter PropertyMapping Geometry Url ToolTip VectorScaleRange ExtendedData1
used by
element LayerDefinitionType/VectorLayerDefinition
source
<xs:complexType name="VectorLayerDefinitionType">
  <xs:annotation>
    <xs:documentation>A layer with a vector data source; and stylization specification for the datum's geometry types.</xs:documentation>
  </xs:annotation>
  <xs:complexContent>
    <xs:extension base="BaseLayerDefinitionType">
      <xs:sequence>
        <xs:element name="FeatureName" type="xs:string">
          <xs:annotation>
            <xs:documentation>Either a feature class or named extension.</xs:documentation>
          </xs:annotation>
        </xs:element>
        <xs:element name="FeatureNameType" type="FeatureNameType"/>
        <xs:element name="Filter" type="xs:string" minOccurs="0">
          <xs:annotation>
            <xs:documentation>A boolean FDO expression that specifies which features to return.  No filter means pass all features through.</xs:documentation>
          </xs:annotation>
        </xs:element>
        <xs:element name="PropertyMapping" type="NameStringPairType" minOccurs="0" maxOccurs="unbounded">
          <xs:annotation>
            <xs:documentation>Specifies which properties to expose to the user and its corresponding friendly name.</xs:documentation>
          </xs:annotation>
        </xs:element>
        <xs:element name="Geometry" type="xs:string">
          <xs:annotation>
            <xs:documentation>Specifies the geometry property that should be used to get the geometries.</xs:documentation>
          </xs:annotation>
        </xs:element>
        <xs:element name="Url" type="xs:string" minOccurs="0">
          <xs:annotation>
            <xs:documentation>An optional URL associated with each feature.  This is a string FDO expression.</xs:documentation>
          </xs:annotation>
        </xs:element>
        <xs:element name="ToolTip" type="xs:string" minOccurs="0">
          <xs:annotation>
            <xs:documentation>The text to put into the tooltip for displayed features.  This is a string FDO expression.</xs:documentation>
          </xs:annotation>
        </xs:element>
        <xs:element name="VectorScaleRange" type="VectorScaleRangeType" maxOccurs="unbounded">
          <xs:annotation>
            <xs:documentation>The stylization to be applied to the features for a given scale range.</xs:documentation>
          </xs:annotation>
        </xs:element>
        <xs:element name="ExtendedData1" type="ExtendedDataType" minOccurs="0"/>
      </xs:sequence>
    </xs:extension>
  </xs:complexContent>
</xs:complexType>

element VectorLayerDefinitionType/FeatureName
diagram
type xs:string
source
<xs:element name="FeatureName" type="xs:string">
  <xs:annotation>
    <xs:documentation>Either a feature class or named extension.</xs:documentation>
  </xs:annotation>
</xs:element>

element VectorLayerDefinitionType/FeatureNameType
diagram
type FeatureNameType
facets
enumeration FeatureClass
enumeration NamedExtension
source
<xs:element name="FeatureNameType" type="FeatureNameType"/>

element VectorLayerDefinitionType/Filter
diagram
type xs:string
source
<xs:element name="Filter" type="xs:string" minOccurs="0">
  <xs:annotation>
    <xs:documentation>A boolean FDO expression that specifies which features to return.  No filter means pass all features through.</xs:documentation>
  </xs:annotation>
</xs:element>

element VectorLayerDefinitionType/PropertyMapping
diagram
type NameStringPairType
children Name Value ExtendedData1
source
<xs:element name="PropertyMapping" type="NameStringPairType" minOccurs="0" maxOccurs="unbounded">
  <xs:annotation>
    <xs:documentation>Specifies which properties to expose to the user and its corresponding friendly name.</xs:documentation>
  </xs:annotation>
</xs:element>

element VectorLayerDefinitionType/Geometry
diagram
type xs:string
source
<xs:element name="Geometry" type="xs:string">
  <xs:annotation>
    <xs:documentation>Specifies the geometry property that should be used to get the geometries.</xs:documentation>
  </xs:annotation>
</xs:element>

element VectorLayerDefinitionType/Url
diagram
type xs:string
source
<xs:element name="Url" type="xs:string" minOccurs="0">
  <xs:annotation>
    <xs:documentation>An optional URL associated with each feature.  This is a string FDO expression.</xs:documentation>
  </xs:annotation>
</xs:element>

element VectorLayerDefinitionType/ToolTip
diagram
type xs:string
source
<xs:element name="ToolTip" type="xs:string" minOccurs="0">
  <xs:annotation>
    <xs:documentation>The text to put into the tooltip for displayed features.  This is a string FDO expression.</xs:documentation>
  </xs:annotation>
</xs:element>

element VectorLayerDefinitionType/VectorScaleRange
diagram
type VectorScaleRangeType
children MinScale MaxScale AreaTypeStyle LineTypeStyle PointTypeStyle CompositeTypeStyle ElevationSettings ExtendedData1
source
<xs:element name="VectorScaleRange" type="VectorScaleRangeType" maxOccurs="unbounded">
  <xs:annotation>
    <xs:documentation>The stylization to be applied to the features for a given scale range.</xs:documentation>
  </xs:annotation>
</xs:element>

element VectorLayerDefinitionType/ExtendedData1
diagram
type ExtendedDataType
source
<xs:element name="ExtendedData1" type="ExtendedDataType" minOccurs="0"/>

complexType VectorScaleRangeType
diagram
children MinScale MaxScale AreaTypeStyle LineTypeStyle PointTypeStyle CompositeTypeStyle ElevationSettings ExtendedData1
used by
element VectorLayerDefinitionType/VectorScaleRange
source
<xs:complexType name="VectorScaleRangeType">
  <xs:annotation>
    <xs:documentation>The stylization to be applied to the vector features for a given scale range.</xs:documentation>
  </xs:annotation>
  <xs:sequence>
    <xs:element name="MinScale" type="xs:double" minOccurs="0">
      <xs:annotation>
        <xs:documentation>The zoomed in part of the scale range.  Defaults to 0 if not specified.  Inclusive.</xs:documentation>
      </xs:annotation>
    </xs:element>
    <xs:element name="MaxScale" type="xs:double" minOccurs="0">
      <xs:annotation>
        <xs:documentation>The zoomed out part of the scale range.  Defaults to the application's maximum value if not specified.  Exclusive.</xs:documentation>
      </xs:annotation>
    </xs:element>
    <xs:choice minOccurs="0" maxOccurs="unbounded">
      <xs:annotation>
        <xs:documentation>Note that where there is no style specified for a particular geometry type a default styling should be used.</xs:documentation>
      </xs:annotation>
      <xs:element name="AreaTypeStyle" type="AreaTypeStyleType">
        <xs:annotation>
          <xs:documentation>Style specification of a polygon geometry type.</xs:documentation>
        </xs:annotation>
      </xs:element>
      <xs:element name="LineTypeStyle" type="LineTypeStyleType">
        <xs:annotation>
          <xs:documentation>Style specification of a line geometry type.</xs:documentation>
        </xs:annotation>
      </xs:element>
      <xs:element name="PointTypeStyle" type="PointTypeStyleType">
        <xs:annotation>
          <xs:documentation>Style specification of a point geometry type.</xs:documentation>
        </xs:annotation>
      </xs:element>
      <xs:element name="CompositeTypeStyle" type="CompositeTypeStyle">
        <xs:annotation>
          <xs:documentation>A composite style definition.</xs:documentation>
        </xs:annotation>
      </xs:element>
    </xs:choice>
    <xs:element name="ElevationSettings" type="ElevationSettingsType" minOccurs="0"/>
    <xs:element name="ExtendedData1" type="ExtendedDataType" minOccurs="0"/>
  </xs:sequence>
</xs:complexType>

element VectorScaleRangeType/MinScale
diagram
type xs:double
source
<xs:element name="MinScale" type="xs:double" minOccurs="0">
  <xs:annotation>
    <xs:documentation>The zoomed in part of the scale range.  Defaults to 0 if not specified.  Inclusive.</xs:documentation>
  </xs:annotation>
</xs:element>

element VectorScaleRangeType/MaxScale
diagram
type xs:double
source
<xs:element name="MaxScale" type="xs:double" minOccurs="0">
  <xs:annotation>
    <xs:documentation>The zoomed out part of the scale range.  Defaults to the application's maximum value if not specified.  Exclusive.</xs:documentation>
  </xs:annotation>
</xs:element>

element VectorScaleRangeType/AreaTypeStyle
diagram
type AreaTypeStyleType
children AreaRule ExtendedData1
source
<xs:element name="AreaTypeStyle" type="AreaTypeStyleType">
  <xs:annotation>
    <xs:documentation>Style specification of a polygon geometry type.</xs:documentation>
  </xs:annotation>
</xs:element>

element VectorScaleRangeType/LineTypeStyle
diagram
type LineTypeStyleType
children LineRule ExtendedData1
source
<xs:element name="LineTypeStyle" type="LineTypeStyleType">
  <xs:annotation>
    <xs:documentation>Style specification of a line geometry type.</xs:documentation>
  </xs:annotation>
</xs:element>

element VectorScaleRangeType/PointTypeStyle
diagram
type PointTypeStyleType
children DisplayAsText AllowOverpost PointRule ExtendedData1
source
<xs:element name="PointTypeStyle" type="PointTypeStyleType">
  <xs:annotation>
    <xs:documentation>Style specification of a point geometry type.</xs:documentation>
  </xs:annotation>
</xs:element>

element VectorScaleRangeType/CompositeTypeStyle
diagram
type CompositeTypeStyle
children CompositeRule ExtendedData1
source
<xs:element name="CompositeTypeStyle" type="CompositeTypeStyle">
  <xs:annotation>
    <xs:documentation>A composite style definition.</xs:documentation>
  </xs:annotation>
</xs:element>

element VectorScaleRangeType/ElevationSettings
diagram
type ElevationSettingsType
children ZOffset ZExtrusion ZOffsetType Unit ExtendedData1
source
<xs:element name="ElevationSettings" type="ElevationSettingsType" minOccurs="0"/>

element VectorScaleRangeType/ExtendedData1
diagram
type ExtendedDataType
source
<xs:element name="ExtendedData1" type="ExtendedDataType" minOccurs="0"/>

complexType W2DSymbolType
diagram
type extension of SymbolType
children Unit SizeContext SizeX SizeY Rotation MaintainAspect InsertionPointX InsertionPointY W2DSymbol FillColor LineColor TextColor ExtendedData1
used by
element PointSymbolization2DType/W2D
source
<xs:complexType name="W2DSymbolType">
  <xs:annotation>
    <xs:documentation>A symbol using a W2D stream.</xs:documentation>
  </xs:annotation>
  <xs:complexContent>
    <xs:extension base="SymbolType">
      <xs:sequence>
        <xs:element name="W2DSymbol">
          <xs:complexType>
            <xs:sequence>
              <xs:element name="ResourceId">
                <xs:annotation>
                  <xs:documentation>The reference to the symbol library.</xs:documentation>
                </xs:annotation>
              </xs:element>
              <xs:element name="LibraryItemName">
                <xs:annotation>
                  <xs:documentation>The W2D stream in the symbol library.</xs:documentation>
                </xs:annotation>
              </xs:element>
            </xs:sequence>
          </xs:complexType>
        </xs:element>
        <xs:element name="FillColor" type="xs:string" minOccurs="0">
          <xs:annotation>
            <xs:documentation>If specified all polygon fills in the symbol are drawn in this color.</xs:documentation>
          </xs:annotation>
        </xs:element>
        <xs:element name="LineColor" type="xs:string" minOccurs="0">
          <xs:annotation>
            <xs:documentation>If specified all lines in the symbol are drawn in this color.</xs:documentation>
          </xs:annotation>
        </xs:element>
        <xs:element name="TextColor" type="xs:string" minOccurs="0">
          <xs:annotation>
            <xs:documentation>If specified all text in the symbol is drawn in this color.</xs:documentation>
          </xs:annotation>
        </xs:element>
        <xs:element name="ExtendedData1" type="ExtendedDataType" minOccurs="0"/>
      </xs:sequence>
    </xs:extension>
  </xs:complexContent>
</xs:complexType>

element W2DSymbolType/W2DSymbol
diagram
children ResourceId LibraryItemName
source
<xs:element name="W2DSymbol">
  <xs:complexType>
    <xs:sequence>
      <xs:element name="ResourceId">
        <xs:annotation>
          <xs:documentation>The reference to the symbol library.</xs:documentation>
        </xs:annotation>
      </xs:element>
      <xs:element name="LibraryItemName">
        <xs:annotation>
          <xs:documentation>The W2D stream in the symbol library.</xs:documentation>
        </xs:annotation>
      </xs:element>
    </xs:sequence>
  </xs:complexType>
</xs:element>

element W2DSymbolType/W2DSymbol/ResourceId
diagram
source
<xs:element name="ResourceId">
  <xs:annotation>
    <xs:documentation>The reference to the symbol library.</xs:documentation>
  </xs:annotation>
</xs:element>

element W2DSymbolType/W2DSymbol/LibraryItemName
diagram
source
<xs:element name="LibraryItemName">
  <xs:annotation>
    <xs:documentation>The W2D stream in the symbol library.</xs:documentation>
  </xs:annotation>
</xs:element>

element W2DSymbolType/FillColor
diagram
type xs:string
source
<xs:element name="FillColor" type="xs:string" minOccurs="0">
  <xs:annotation>
    <xs:documentation>If specified all polygon fills in the symbol are drawn in this color.</xs:documentation>
  </xs:annotation>
</xs:element>

element W2DSymbolType/LineColor
diagram
type xs:string
source
<xs:element name="LineColor" type="xs:string" minOccurs="0">
  <xs:annotation>
    <xs:documentation>If specified all lines in the symbol are drawn in this color.</xs:documentation>
  </xs:annotation>
</xs:element>

element W2DSymbolType/TextColor
diagram
type xs:string
source
<xs:element name="TextColor" type="xs:string" minOccurs="0">
  <xs:annotation>
    <xs:documentation>If specified all text in the symbol is drawn in this color.</xs:documentation>
  </xs:annotation>
</xs:element>

element W2DSymbolType/ExtendedData1
diagram
type ExtendedDataType
source
<xs:element name="ExtendedData1" type="ExtendedDataType" minOccurs="0"/>

simpleType BackgroundStyleType
type restriction of xs:string
used by
element TextSymbolType/BackgroundStyle
facets
enumeration Transparent
enumeration Opaque
enumeration Ghosted
source
<xs:simpleType name="BackgroundStyleType">
  <xs:annotation>
    <xs:documentation>The possible background styles of a TextSymbol.</xs:documentation>
  </xs:annotation>
  <xs:restriction base="xs:string">
    <xs:enumeration value="Transparent"/>
    <xs:enumeration value="Opaque"/>
    <xs:enumeration value="Ghosted"/>
  </xs:restriction>
</xs:simpleType>

simpleType ElevationTypeType
type restriction of xs:string
used by
element ElevationSettingsType/ZOffsetType
facets
enumeration RelativeToGround
enumeration Absolute
source
<xs:simpleType name="ElevationTypeType">
  <xs:annotation>
    <xs:documentation>The possible interpretations of a z offset value.</xs:documentation>
  </xs:annotation>
  <xs:restriction base="xs:string">
    <xs:enumeration value="RelativeToGround"/>
    <xs:enumeration value="Absolute"/>
  </xs:restriction>
</xs:simpleType>

simpleType FeatureNameType
type restriction of xs:string
used by
element VectorLayerDefinitionType/FeatureNameType
facets
enumeration FeatureClass
enumeration NamedExtension
source
<xs:simpleType name="FeatureNameType">
  <xs:annotation>
    <xs:documentation>Enumeration describing whether the features are coming from a feature class or named extension</xs:documentation>
  </xs:annotation>
  <xs:restriction base="xs:string">
    <xs:enumeration value="FeatureClass"/>
    <xs:enumeration value="NamedExtension"/>
  </xs:restriction>
</xs:simpleType>

simpleType GeometryContextType
type restriction of xs:string
used by
element SymbolInstance/GeometryContext
facets
enumeration Unspecified
enumeration Point
enumeration LineString
enumeration Polygon
source
<xs:simpleType name="GeometryContextType">
  <xs:annotation>
    <xs:documentation>Enumerates the allowed GeometryContext values.</xs:documentation>
  </xs:annotation>
  <xs:restriction base="xs:string">
    <xs:enumeration value="Unspecified"/>
    <xs:enumeration value="Point"/>
    <xs:enumeration value="LineString"/>
    <xs:enumeration value="Polygon"/>
  </xs:restriction>
</xs:simpleType>

simpleType LengthUnitType
type restriction of xs:string
used by
elements ElevationSettingsType/Unit StrokeType/Unit SymbolType/Unit
facets
enumeration Millimeters
enumeration Centimeters
enumeration Meters
enumeration Kilometers
enumeration Inches
enumeration Feet
enumeration Yards
enumeration Miles
enumeration Points
source
<xs:simpleType name="LengthUnitType">
  <xs:annotation>
    <xs:documentation>The measurement units that linear sizes are specified in.</xs:documentation>
  </xs:annotation>
  <xs:restriction base="xs:string">
    <xs:enumeration value="Millimeters"/>
    <xs:enumeration value="Centimeters"/>
    <xs:enumeration value="Meters"/>
    <xs:enumeration value="Kilometers"/>
    <xs:enumeration value="Inches"/>
    <xs:enumeration value="Feet"/>
    <xs:enumeration value="Yards"/>
    <xs:enumeration value="Miles"/>
    <xs:enumeration value="Points"/>
  </xs:restriction>
</xs:simpleType>

simpleType ShapeType
type restriction of xs:string
used by
element MarkSymbolType/Shape
facets
enumeration Square
enumeration Circle
enumeration Triangle
enumeration Star
enumeration Cross
enumeration X
source
<xs:simpleType name="ShapeType">
  <xs:annotation>
    <xs:documentation>SLD supports square, circle, triangle, star, cross, and X.</xs:documentation>
  </xs:annotation>
  <xs:restriction base="xs:string">
    <xs:enumeration value="Square"/>
    <xs:enumeration value="Circle"/>
    <xs:enumeration value="Triangle"/>
    <xs:enumeration value="Star"/>
    <xs:enumeration value="Cross"/>
    <xs:enumeration value="X"/>
  </xs:restriction>
</xs:simpleType>

simpleType SizeContextType
type restriction of xs:string
used by
elements StrokeType/SizeContext SymbolType/SizeContext SymbolInstance/SizeContext
facets
enumeration MappingUnits
enumeration DeviceUnits
source
<xs:simpleType name="SizeContextType">
  <xs:annotation>
    <xs:documentation>Whether the sizes are specified as sizes on the earth or on the user's display device.</xs:documentation>
  </xs:annotation>
  <xs:restriction base="xs:string">
    <xs:enumeration value="MappingUnits"/>
    <xs:enumeration value="DeviceUnits"/>
  </xs:restriction>
</xs:simpleType>

simpleType UsageContextType
type restriction of xs:string
used by
element SymbolInstance/UsageContext
facets
enumeration Unspecified
enumeration Point
enumeration Line
enumeration Area
source
<xs:simpleType name="UsageContextType">
  <xs:annotation>
    <xs:documentation>Enumerates the allowed UsageContext values.</xs:documentation>
  </xs:annotation>
  <xs:restriction base="xs:string">
    <xs:enumeration value="Unspecified"/>
    <xs:enumeration value="Point"/>
    <xs:enumeration value="Line"/>
    <xs:enumeration value="Area"/>
  </xs:restriction>
</xs:simpleType>

element CompoundSymbolDefinition
diagram
type extension of CompoundSymbolDefinition
children Name Description SimpleSymbol ExtendedData1
attributes
Name  Type  Use  Default  Fixed  
version  xs:stringrequired    1.1.0  
source
<xs:element name="CompoundSymbolDefinition">
  <xs:annotation>
    <xs:documentation>A 2D compound symbol for stylization.</xs:documentation>
  </xs:annotation>
  <xs:complexType>
    <xs:complexContent>
      <xs:extension base="CompoundSymbolDefinition">
        <xs:attribute name="version" type="xs:string" use="required" fixed="1.1.0"/>
      </xs:extension>
    </xs:complexContent>
  </xs:complexType>
</xs:element>

element SimpleSymbolDefinition
diagram
type extension of SimpleSymbolDefinition
children Name Description Graphics ResizeBox PointUsage LineUsage AreaUsage ParameterDefinition ExtendedData1
attributes
Name  Type  Use  Default  Fixed  
version  xs:stringrequired    1.1.0  
source
<xs:element name="SimpleSymbolDefinition">
  <xs:annotation>
    <xs:documentation>A 2D simple symbol for stylization.</xs:documentation>
  </xs:annotation>
  <xs:complexType>
    <xs:complexContent>
      <xs:extension base="SimpleSymbolDefinition">
        <xs:attribute name="version" type="xs:string" use="required" fixed="1.1.0"/>
      </xs:extension>
    </xs:complexContent>
  </xs:complexType>
</xs:element>

complexType AreaUsage
diagram
children AngleControl OriginControl ClippingControl Angle OriginX OriginY RepeatX RepeatY BufferWidth ExtendedData1
used by
element SimpleSymbolDefinition/AreaUsage
source
<xs:complexType name="AreaUsage">
  <xs:annotation>
    <xs:documentation>Specifies how a symbol is used in the context of area features.</xs:documentation>
  </xs:annotation>
  <xs:sequence>
    <xs:element name="AngleControl" type="xs:string" default="'FromAngle'" minOccurs="0">
      <xs:annotation>
        <xs:documentation>Specifies how the symbol angle is defined.  This must evaluate to one of: FromAngle (default) or FromGeometry.</xs:documentation>
      </xs:annotation>
    </xs:element>
    <xs:element name="OriginControl" type="xs:string" default="'Global'" minOccurs="0">
      <xs:annotation>
        <xs:documentation>Specifies how the symbol grid origin is defined.  This must evaluate to one of: Global (default), Local, or Centroid.</xs:documentation>
      </xs:annotation>
    </xs:element>
    <xs:element name="ClippingControl" type="xs:string" default="'Clip'" minOccurs="0">
      <xs:annotation>
        <xs:documentation>Specifies the clipping behavior of the symbol at polygon boundaries.  This must evaluate to one of: Clip (default), Inside, or Overlap.</xs:documentation>
      </xs:annotation>
    </xs:element>
    <xs:element name="Angle" type="xs:string" default="0.0" minOccurs="0">
      <xs:annotation>
        <xs:documentation>Specifies the angle of each repeating symbol, in degrees.  If AngleControl evaluates to FromAngle then this specifies the absolute angle of the symbol.  If AngleControl evaluates to FromGeometry then this specifies the symbol angle relative to the geometry.  Defaults to 0.</xs:documentation>
      </xs:annotation>
    </xs:element>
    <xs:element name="OriginX" type="xs:string" default="0.0" minOccurs="0">
      <xs:annotation>
        <xs:documentation>The x-coordinate of the symbol grid origin, in mm.  Only applies if OriginControl evaluates to Global or Local.  Defaults to 0.</xs:documentation>
      </xs:annotation>
    </xs:element>
    <xs:element name="OriginY" type="xs:string" default="0.0" minOccurs="0">
      <xs:annotation>
        <xs:documentation>The y-coordinate of the symbol grid origin, in mm.  Only applies if OriginControl evaluates to Global or Local.  Defaults to 0.</xs:documentation>
      </xs:annotation>
    </xs:element>
    <xs:element name="RepeatX" type="xs:string" default="0.0" minOccurs="0">
      <xs:annotation>
        <xs:documentation>The horizontal separation between symbols, in mm.  Defaults to 0.</xs:documentation>
      </xs:annotation>
    </xs:element>
    <xs:element name="RepeatY" type="xs:string" default="0.0" minOccurs="0">
      <xs:annotation>
        <xs:documentation>The vertical separation between symbols, in mm.  Defaults to 0.</xs:documentation>
      </xs:annotation>
    </xs:element>
    <xs:element name="BufferWidth" type="xs:string" default="0.0" minOccurs="0">
      <xs:annotation>
        <xs:documentation>The width, in mm, of the buffer zone relative to the polygon boundary in which the symbol is rendered.  Defaults to 0.</xs:documentation>
      </xs:annotation>
    </xs:element>
    <xs:element name="ExtendedData1" type="ExtendedDataType" minOccurs="0"/>
  </xs:sequence>
</xs:complexType>

element AreaUsage/AngleControl
diagram
type xs:string
source
<xs:element name="AngleControl" type="xs:string" default="'FromAngle'" minOccurs="0">
  <xs:annotation>
    <xs:documentation>Specifies how the symbol angle is defined.  This must evaluate to one of: FromAngle (default) or FromGeometry.</xs:documentation>
  </xs:annotation>
</xs:element>

element AreaUsage/OriginControl
diagram
type xs:string
source
<xs:element name="OriginControl" type="xs:string" default="'Global'" minOccurs="0">
  <xs:annotation>
    <xs:documentation>Specifies how the symbol grid origin is defined.  This must evaluate to one of: Global (default), Local, or Centroid.</xs:documentation>
  </xs:annotation>
</xs:element>

element AreaUsage/ClippingControl
diagram
type xs:string
source
<xs:element name="ClippingControl" type="xs:string" default="'Clip'" minOccurs="0">
  <xs:annotation>
    <xs:documentation>Specifies the clipping behavior of the symbol at polygon boundaries.  This must evaluate to one of: Clip (default), Inside, or Overlap.</xs:documentation>
  </xs:annotation>
</xs:element>

element AreaUsage/Angle
diagram
type xs:string
source
<xs:element name="Angle" type="xs:string" default="0.0" minOccurs="0">
  <xs:annotation>
    <xs:documentation>Specifies the angle of each repeating symbol, in degrees.  If AngleControl evaluates to FromAngle then this specifies the absolute angle of the symbol.  If AngleControl evaluates to FromGeometry then this specifies the symbol angle relative to the geometry.  Defaults to 0.</xs:documentation>
  </xs:annotation>
</xs:element>

element AreaUsage/OriginX
diagram
type xs:string
source
<xs:element name="OriginX" type="xs:string" default="0.0" minOccurs="0">
  <xs:annotation>
    <xs:documentation>The x-coordinate of the symbol grid origin, in mm.  Only applies if OriginControl evaluates to Global or Local.  Defaults to 0.</xs:documentation>
  </xs:annotation>
</xs:element>

element AreaUsage/OriginY
diagram
type xs:string
source
<xs:element name="OriginY" type="xs:string" default="0.0" minOccurs="0">
  <xs:annotation>
    <xs:documentation>The y-coordinate of the symbol grid origin, in mm.  Only applies if OriginControl evaluates to Global or Local.  Defaults to 0.</xs:documentation>
  </xs:annotation>
</xs:element>

element AreaUsage/RepeatX
diagram
type xs:string
source
<xs:element name="RepeatX" type="xs:string" default="0.0" minOccurs="0">
  <xs:annotation>
    <xs:documentation>The horizontal separation between symbols, in mm.  Defaults to 0.</xs:documentation>
  </xs:annotation>
</xs:element>

element AreaUsage/RepeatY
diagram
type xs:string
source
<xs:element name="RepeatY" type="xs:string" default="0.0" minOccurs="0">
  <xs:annotation>
    <xs:documentation>The vertical separation between symbols, in mm.  Defaults to 0.</xs:documentation>
  </xs:annotation>
</xs:element>

element AreaUsage/BufferWidth
diagram
type xs:string
source
<xs:element name="BufferWidth" type="xs:string" default="0.0" minOccurs="0">
  <xs:annotation>
    <xs:documentation>The width, in mm, of the buffer zone relative to the polygon boundary in which the symbol is rendered.  Defaults to 0.</xs:documentation>
  </xs:annotation>
</xs:element>

element AreaUsage/ExtendedData1
diagram
type ExtendedDataType
source
<xs:element name="ExtendedData1" type="ExtendedDataType" minOccurs="0"/>

complexType CompoundSymbolDefinition
diagram
type extension of SymbolDefinitionBase
children Name Description SimpleSymbol ExtendedData1
used by
elements CompoundSymbolDefinition SymbolInstance/CompoundSymbolDefinition
source
<xs:complexType name="CompoundSymbolDefinition">
  <xs:annotation>
    <xs:documentation>A symbol definition specified using a collection of SimpleSymbolDefinition elements or references.</xs:documentation>
  </xs:annotation>
  <xs:complexContent>
    <xs:extension base="SymbolDefinitionBase">
      <xs:sequence>
        <xs:element name="SimpleSymbol" type="SimpleSymbol" minOccurs="0" maxOccurs="unbounded"/>
        <xs:element name="ExtendedData1" type="ExtendedDataType" minOccurs="0"/>
      </xs:sequence>
    </xs:extension>
  </xs:complexContent>
</xs:complexType>

element CompoundSymbolDefinition/SimpleSymbol
diagram
type SimpleSymbol
children SimpleSymbolDefinition ResourceId RenderingPass ExtendedData1
source
<xs:element name="SimpleSymbol" type="SimpleSymbol" minOccurs="0" maxOccurs="unbounded"/>

element CompoundSymbolDefinition/ExtendedData1
diagram
type ExtendedDataType
source
<xs:element name="ExtendedData1" type="ExtendedDataType" minOccurs="0"/>

complexType GraphicBase
diagram
children ResizeControl
used by
complexTypes Image Path Text
source
<xs:complexType name="GraphicBase">
  <xs:annotation>
    <xs:documentation>Base type used with all graphic elements.</xs:documentation>
  </xs:annotation>
  <xs:sequence>
    <xs:element name="ResizeControl" type="xs:string" default="'ResizeNone'" minOccurs="0">
      <xs:annotation>
        <xs:documentation>Specifies how this graphic element interacts with the resize box.  This must evaluate to one of: ResizeNone (default), AddToResizeBox, or AdjustToResizeBox.  AddToResizeBox means the element's graphical extent is added to the resize box, but the element is not resized or repositioned if the resize box grows.  AdjustToResizeBox means the element is resized and repositioned relative to the resize box, but its extent is not added to the box.  ResizeNone means the element does not interact with the resize box.</xs:documentation>
      </xs:annotation>
    </xs:element>
  </xs:sequence>
</xs:complexType>

element GraphicBase/ResizeControl
diagram
type xs:string
source
<xs:element name="ResizeControl" type="xs:string" default="'ResizeNone'" minOccurs="0">
  <xs:annotation>
    <xs:documentation>Specifies how this graphic element interacts with the resize box.  This must evaluate to one of: ResizeNone (default), AddToResizeBox, or AdjustToResizeBox.  AddToResizeBox means the element's graphical extent is added to the resize box, but the element is not resized or repositioned if the resize box grows.  AdjustToResizeBox means the element is resized and repositioned relative to the resize box, but its extent is not added to the box.  ResizeNone means the element does not interact with the resize box.</xs:documentation>
  </xs:annotation>
</xs:element>

complexType Graphics
diagram
children Path Image Text
used by
element SimpleSymbolDefinition/Graphics
source
<xs:complexType name="Graphics">
  <xs:annotation>
    <xs:documentation>A collection of graphic elements.</xs:documentation>
  </xs:annotation>
  <xs:choice minOccurs="0" maxOccurs="unbounded">
    <xs:element name="Path" type="Path"/>
    <xs:element name="Image" type="Image"/>
    <xs:element name="Text" type="Text"/>
  </xs:choice>
</xs:complexType>

element Graphics/Path
diagram
type Path
children ResizeControl Geometry FillColor LineColor LineWeight LineWeightScalable LineCap LineJoin LineMiterLimit ExtendedData1
source
<xs:element name="Path" type="Path"/>

element Graphics/Image
diagram
type Image
children ResizeControl Content Reference SizeX SizeY SizeScalable Angle PositionX PositionY ExtendedData1
source
<xs:element name="Image" type="Image"/>

element Graphics/Text
diagram
type Text
children ResizeControl Content FontName Bold Italic Underlined Overlined ObliqueAngle TrackSpacing Height HeightScalable Angle PositionX PositionY HorizontalAlignment VerticalAlignment Justification LineSpacing TextColor GhostColor Frame Markup ExtendedData1
source
<xs:element name="Text" type="Text"/>

complexType Image
diagram
type extension of GraphicBase
children ResizeControl Content Reference SizeX SizeY SizeScalable Angle PositionX PositionY ExtendedData1
used by
element Graphics/Image
source
<xs:complexType name="Image">
  <xs:annotation>
    <xs:documentation>An image to include in the symbol definition.</xs:documentation>
  </xs:annotation>
  <xs:complexContent>
    <xs:extension base="GraphicBase">
      <xs:sequence>
        <xs:choice>
          <xs:element name="Content" type="xs:base64Binary">
            <xs:annotation>
              <xs:documentation>An embedded PNG image stored using base64 binary.</xs:documentation>
            </xs:annotation>
          </xs:element>
          <xs:element name="Reference" type="ImageReference">
            <xs:annotation>
              <xs:documentation>A library reference to a PNG image.</xs:documentation>
            </xs:annotation>
          </xs:element>
        </xs:choice>
        <xs:element name="SizeX" type="xs:string" default="1.0">
          <xs:annotation>
            <xs:documentation>The width of the image, in mm.  This must be greater than zero.</xs:documentation>
          </xs:annotation>
        </xs:element>
        <xs:element name="SizeY" type="xs:string" default="1.0">
          <xs:annotation>
            <xs:documentation>The height of the image, in mm.  This must be greater than zero.</xs:documentation>
          </xs:annotation>
        </xs:element>
        <xs:element name="SizeScalable" type="xs:string" default="true" minOccurs="0">
          <xs:annotation>
            <xs:documentation>Boolean value which specifies whether the image sizes scale with the symbol.  This behavior is independent of the symbol's size context.  This must evaluate to True (default) or False.</xs:documentation>
          </xs:annotation>
        </xs:element>
        <xs:element name="Angle" type="xs:string" default="0.0" minOccurs="0">
          <xs:annotation>
            <xs:documentation>The angle of the image in symbol space, in degrees.  Defaults to 0.</xs:documentation>
          </xs:annotation>
        </xs:element>
        <xs:element name="PositionX" type="xs:string" default="0.0" minOccurs="0">
          <xs:annotation>
            <xs:documentation>The x-coordinate of the image center in symbol space, in mm.  Defaults to 0.</xs:documentation>
          </xs:annotation>
        </xs:element>
        <xs:element name="PositionY" type="xs:string" default="0.0" minOccurs="0">
          <xs:annotation>
            <xs:documentation>The y-coordinate of the image center in symbol space, in mm.  Defaults to 0.</xs:documentation>
          </xs:annotation>
        </xs:element>
        <xs:element name="ExtendedData1" type="ExtendedDataType" minOccurs="0"/>
      </xs:sequence>
    </xs:extension>
  </xs:complexContent>
</xs:complexType>

element Image/Content
diagram
type xs:base64Binary
source
<xs:element name="Content" type="xs:base64Binary">
  <xs:annotation>
    <xs:documentation>An embedded PNG image stored using base64 binary.</xs:documentation>
  </xs:annotation>
</xs:element>

element Image/Reference
diagram
type ImageReference
children ResourceId LibraryItemName
source
<xs:element name="Reference" type="ImageReference">
  <xs:annotation>
    <xs:documentation>A library reference to a PNG image.</xs:documentation>
  </xs:annotation>
</xs:element>

element Image/SizeX
diagram
type xs:string
source
<xs:element name="SizeX" type="xs:string" default="1.0">
  <xs:annotation>
    <xs:documentation>The width of the image, in mm.  This must be greater than zero.</xs:documentation>
  </xs:annotation>
</xs:element>

element Image/SizeY
diagram
type xs:string
source
<xs:element name="SizeY" type="xs:string" default="1.0">
  <xs:annotation>
    <xs:documentation>The height of the image, in mm.  This must be greater than zero.</xs:documentation>
  </xs:annotation>
</xs:element>

element Image/SizeScalable
diagram
type xs:string
source
<xs:element name="SizeScalable" type="xs:string" default="true" minOccurs="0">
  <xs:annotation>
    <xs:documentation>Boolean value which specifies whether the image sizes scale with the symbol.  This behavior is independent of the symbol's size context.  This must evaluate to True (default) or False.</xs:documentation>
  </xs:annotation>
</xs:element>

element Image/Angle
diagram
type xs:string
source
<xs:element name="Angle" type="xs:string" default="0.0" minOccurs="0">
  <xs:annotation>
    <xs:documentation>The angle of the image in symbol space, in degrees.  Defaults to 0.</xs:documentation>
  </xs:annotation>
</xs:element>

element Image/PositionX
diagram
type xs:string
source
<xs:element name="PositionX" type="xs:string" default="0.0" minOccurs="0">
  <xs:annotation>
    <xs:documentation>The x-coordinate of the image center in symbol space, in mm.  Defaults to 0.</xs:documentation>
  </xs:annotation>
</xs:element>

element Image/PositionY
diagram
type xs:string
source
<xs:element name="PositionY" type="xs:string" default="0.0" minOccurs="0">
  <xs:annotation>
    <xs:documentation>The y-coordinate of the image center in symbol space, in mm.  Defaults to 0.</xs:documentation>
  </xs:annotation>
</xs:element>

element Image/ExtendedData1
diagram
type ExtendedDataType
source
<xs:element name="ExtendedData1" type="ExtendedDataType" minOccurs="0"/>

complexType ImageReference
diagram
children ResourceId LibraryItemName
used by
element Image/Reference
source
<xs:complexType name="ImageReference">
  <xs:annotation>
    <xs:documentation>Defines a library reference used with image elements.</xs:documentation>
  </xs:annotation>
  <xs:sequence>
    <xs:element name="ResourceId" type="xs:string">
      <xs:annotation>
        <xs:documentation>The resource where the image data is stored.  For non-inlined symbol definitions this can be an empty string, in which case the resource is assumed to be the parent symbol definition resource.  For inlined symbol definitions this must point to a separate resource.</xs:documentation>
      </xs:annotation>
    </xs:element>
    <xs:element name="LibraryItemName" type="xs:string">
      <xs:annotation>
        <xs:documentation>The name of the resource data storing the image.</xs:documentation>
      </xs:annotation>
    </xs:element>
  </xs:sequence>
</xs:complexType>

element ImageReference/ResourceId
diagram
type xs:string
source
<xs:element name="ResourceId" type="xs:string">
  <xs:annotation>
    <xs:documentation>The resource where the image data is stored.  For non-inlined symbol definitions this can be an empty string, in which case the resource is assumed to be the parent symbol definition resource.  For inlined symbol definitions this must point to a separate resource.</xs:documentation>
  </xs:annotation>
</xs:element>

element ImageReference/LibraryItemName
diagram
type xs:string
source
<xs:element name="LibraryItemName" type="xs:string">
  <xs:annotation>
    <xs:documentation>The name of the resource data storing the image.</xs:documentation>
  </xs:annotation>
</xs:element>

complexType LineUsage
diagram
children AngleControl UnitsControl VertexControl Angle StartOffset EndOffset Repeat VertexAngleLimit VertexJoin VertexMiterLimit DefaultPath ExtendedData1
used by
element SimpleSymbolDefinition/LineUsage
source
<xs:complexType name="LineUsage">
  <xs:annotation>
    <xs:documentation>Specifies how a symbol is used in the context of linear features.</xs:documentation>
  </xs:annotation>
  <xs:sequence>
    <xs:element name="AngleControl" type="xs:string" default="'FromGeometry'" minOccurs="0">
      <xs:annotation>
        <xs:documentation>Specifies how the symbol angle is defined.  This must evaluate to one of: FromAngle or FromGeometry (default).</xs:documentation>
      </xs:annotation>
    </xs:element>
    <xs:element name="UnitsControl" type="xs:string" default="'Absolute'" minOccurs="0">
      <xs:annotation>
        <xs:documentation>Specifies whether the distribution parameters are interpreted as absolute values (in mm) or parametric values.  This must evaluate to one of: Absolute (default) or Parametric.</xs:documentation>
      </xs:annotation>
    </xs:element>
    <xs:element name="VertexControl" type="xs:string" default="'OverlapWrap'" minOccurs="0">
      <xs:annotation>
        <xs:documentation>Specifies the symbol behavior at vertices.  This must evaluate to one of: OverlapNone, OverlapDirect, or OverlapWrap (default).</xs:documentation>
      </xs:annotation>
    </xs:element>
    <xs:element name="Angle" type="xs:string" default="0.0" minOccurs="0">
      <xs:annotation>
        <xs:documentation>Specifies the angle of each repeating symbol, in degrees.  If AngleControl evaluates to FromAngle then this specifies the absolute angle of the symbol.  If AngleControl evaluates to FromGeometry then this specifies the symbol angle relative to the geometry.  Defaults to 0.</xs:documentation>
      </xs:annotation>
    </xs:element>
    <xs:element name="StartOffset" type="xs:string" minOccurs="0">
      <xs:annotation>
        <xs:documentation>Specifies where the symbol distribution begins, relative to the start of the feature.  If specified this must be greater than or equal to zero.</xs:documentation>
      </xs:annotation>
    </xs:element>
    <xs:element name="EndOffset" type="xs:string" minOccurs="0">
      <xs:annotation>
        <xs:documentation>Specifies where the symbol distribution ends, relative to the end of the feature.  If specified this must be greater than or equal to zero.</xs:documentation>
      </xs:annotation>
    </xs:element>
    <xs:element name="Repeat" type="xs:string" default="0.0" minOccurs="0">
      <xs:annotation>
        <xs:documentation>Specifies the separation between repeating symbols.  Defaults to 0.</xs:documentation>
      </xs:annotation>
    </xs:element>
    <xs:element name="VertexAngleLimit" type="xs:string" default="0.0" minOccurs="0">
      <xs:annotation>
        <xs:documentation>Specifies the limiting angle, in degrees, by a which the feature geometry can change before some of the VertexControl options take effect.  If specified this must be greater than or equal to zero.  Defaults to 0.</xs:documentation>
      </xs:annotation>
    </xs:element>
    <xs:element name="VertexJoin" type="xs:string" default="'Round'" minOccurs="0">
      <xs:annotation>
        <xs:documentation>Specifies the wrapping behavior at vertices for all graphic elements.  Only applies if VertexControl evaluates to OverlapWrap.  This must evaluate to one of: None, Bevel, Round (default), or Miter.</xs:documentation>
      </xs:annotation>
    </xs:element>
    <xs:element name="VertexMiterLimit" type="xs:string" default="5.0" minOccurs="0">
      <xs:annotation>
        <xs:documentation>The limit to use when drawing miter vertex joins.  A miter vertex join is trimmed if the ratio of the miter length to symbol height is greater than the miter limit.  If specified this must be greater than zero.  Defaults to 5.</xs:documentation>
      </xs:annotation>
    </xs:element>
    <xs:element name="DefaultPath" type="Path" minOccurs="0">
      <xs:annotation>
        <xs:documentation>Specifies the default path attributes to use when drawing the symbol.  These apply to any centerline that gets drawn where the symbol can't draw, and to path elements that don't specify attributes.  The geometry contained in this path is ignored and should be empty.</xs:documentation>
      </xs:annotation>
    </xs:element>
    <xs:element name="ExtendedData1" type="ExtendedDataType" minOccurs="0"/>
  </xs:sequence>
</xs:complexType>

element LineUsage/AngleControl
diagram
type xs:string
source
<xs:element name="AngleControl" type="xs:string" default="'FromGeometry'" minOccurs="0">
  <xs:annotation>
    <xs:documentation>Specifies how the symbol angle is defined.  This must evaluate to one of: FromAngle or FromGeometry (default).</xs:documentation>
  </xs:annotation>
</xs:element>

element LineUsage/UnitsControl
diagram
type xs:string
source
<xs:element name="UnitsControl" type="xs:string" default="'Absolute'" minOccurs="0">
  <xs:annotation>
    <xs:documentation>Specifies whether the distribution parameters are interpreted as absolute values (in mm) or parametric values.  This must evaluate to one of: Absolute (default) or Parametric.</xs:documentation>
  </xs:annotation>
</xs:element>

element LineUsage/VertexControl
diagram
type xs:string
source
<xs:element name="VertexControl" type="xs:string" default="'OverlapWrap'" minOccurs="0">
  <xs:annotation>
    <xs:documentation>Specifies the symbol behavior at vertices.  This must evaluate to one of: OverlapNone, OverlapDirect, or OverlapWrap (default).</xs:documentation>
  </xs:annotation>
</xs:element>

element LineUsage/Angle
diagram
type xs:string
source
<xs:element name="Angle" type="xs:string" default="0.0" minOccurs="0">
  <xs:annotation>
    <xs:documentation>Specifies the angle of each repeating symbol, in degrees.  If AngleControl evaluates to FromAngle then this specifies the absolute angle of the symbol.  If AngleControl evaluates to FromGeometry then this specifies the symbol angle relative to the geometry.  Defaults to 0.</xs:documentation>
  </xs:annotation>
</xs:element>

element LineUsage/StartOffset
diagram
type xs:string
source
<xs:element name="StartOffset" type="xs:string" minOccurs="0">
  <xs:annotation>
    <xs:documentation>Specifies where the symbol distribution begins, relative to the start of the feature.  If specified this must be greater than or equal to zero.</xs:documentation>
  </xs:annotation>
</xs:element>

element LineUsage/EndOffset
diagram
type xs:string
source
<xs:element name="EndOffset" type="xs:string" minOccurs="0">
  <xs:annotation>
    <xs:documentation>Specifies where the symbol distribution ends, relative to the end of the feature.  If specified this must be greater than or equal to zero.</xs:documentation>
  </xs:annotation>
</xs:element>

element LineUsage/Repeat
diagram
type xs:string
source
<xs:element name="Repeat" type="xs:string" default="0.0" minOccurs="0">
  <xs:annotation>
    <xs:documentation>Specifies the separation between repeating symbols.  Defaults to 0.</xs:documentation>
  </xs:annotation>
</xs:element>

element LineUsage/VertexAngleLimit
diagram
type xs:string
source
<xs:element name="VertexAngleLimit" type="xs:string" default="0.0" minOccurs="0">
  <xs:annotation>
    <xs:documentation>Specifies the limiting angle, in degrees, by a which the feature geometry can change before some of the VertexControl options take effect.  If specified this must be greater than or equal to zero.  Defaults to 0.</xs:documentation>
  </xs:annotation>
</xs:element>

element LineUsage/VertexJoin
diagram
type xs:string
source
<xs:element name="VertexJoin" type="xs:string" default="'Round'" minOccurs="0">
  <xs:annotation>
    <xs:documentation>Specifies the wrapping behavior at vertices for all graphic elements.  Only applies if VertexControl evaluates to OverlapWrap.  This must evaluate to one of: None, Bevel, Round (default), or Miter.</xs:documentation>
  </xs:annotation>
</xs:element>

element LineUsage/VertexMiterLimit
diagram
type xs:string
source
<xs:element name="VertexMiterLimit" type="xs:string" default="5.0" minOccurs="0">
  <xs:annotation>
    <xs:documentation>The limit to use when drawing miter vertex joins.  A miter vertex join is trimmed if the ratio of the miter length to symbol height is greater than the miter limit.  If specified this must be greater than zero.  Defaults to 5.</xs:documentation>
  </xs:annotation>
</xs:element>

element LineUsage/DefaultPath
diagram
type Path
children ResizeControl Geometry FillColor LineColor LineWeight LineWeightScalable LineCap LineJoin LineMiterLimit ExtendedData1
source
<xs:element name="DefaultPath" type="Path" minOccurs="0">
  <xs:annotation>
    <xs:documentation>Specifies the default path attributes to use when drawing the symbol.  These apply to any centerline that gets drawn where the symbol can't draw, and to path elements that don't specify attributes.  The geometry contained in this path is ignored and should be empty.</xs:documentation>
  </xs:annotation>
</xs:element>

element LineUsage/ExtendedData1
diagram
type ExtendedDataType
source
<xs:element name="ExtendedData1" type="ExtendedDataType" minOccurs="0"/>

complexType Parameter
diagram
children Identifier DefaultValue DisplayName Description DataType ExtendedData1
used by
element ParameterDefinition/Parameter
source
<xs:complexType name="Parameter">
  <xs:annotation>
    <xs:documentation>The metadata for a symbol parameter.</xs:documentation>
  </xs:annotation>
  <xs:sequence>
    <xs:element name="Identifier" type="xs:string">
      <xs:annotation>
        <xs:documentation>The parameter identifier as used in the symbol.</xs:documentation>
      </xs:annotation>
    </xs:element>
    <xs:element name="DefaultValue" type="xs:string">
      <xs:annotation>
        <xs:documentation>The default value of the parameter if no override is defined in the symbol instance.  This can be an expression.</xs:documentation>
      </xs:annotation>
    </xs:element>
    <xs:element name="DisplayName" type="xs:string" minOccurs="0">
      <xs:annotation>
        <xs:documentation>An optional short description of the parameter.  This can be used, for example, to ask the user to specify a parameter value.</xs:documentation>
      </xs:annotation>
    </xs:element>
    <xs:element name="Description" type="xs:string" minOccurs="0">
      <xs:annotation>
        <xs:documentation>An optional long description of the parameter.  This might include a description of useful values for this parameter.</xs:documentation>
      </xs:annotation>
    </xs:element>
    <xs:element name="DataType" type="DataType" default="String" minOccurs="0">
      <xs:annotation>
        <xs:documentation>An optional explicit declaration of data type or data usage context.  This is a hint used by the UI when assigning a value to this parameter.  Defaults to String.</xs:documentation>
      </xs:annotation>
    </xs:element>
    <xs:element name="ExtendedData1" type="ExtendedDataType" minOccurs="0"/>
  </xs:sequence>
</xs:complexType>

element Parameter/Identifier
diagram
type xs:string
source
<xs:element name="Identifier" type="xs:string">
  <xs:annotation>
    <xs:documentation>The parameter identifier as used in the symbol.</xs:documentation>
  </xs:annotation>
</xs:element>

element Parameter/DefaultValue
diagram
type xs:string
source
<xs:element name="DefaultValue" type="xs:string">
  <xs:annotation>
    <xs:documentation>The default value of the parameter if no override is defined in the symbol instance.  This can be an expression.</xs:documentation>
  </xs:annotation>
</xs:element>

element Parameter/DisplayName
diagram
type xs:string
source
<xs:element name="DisplayName" type="xs:string" minOccurs="0">
  <xs:annotation>
    <xs:documentation>An optional short description of the parameter.  This can be used, for example, to ask the user to specify a parameter value.</xs:documentation>
  </xs:annotation>
</xs:element>

element Parameter/Description
diagram
type xs:string
source
<xs:element name="Description" type="xs:string" minOccurs="0">
  <xs:annotation>
    <xs:documentation>An optional long description of the parameter.  This might include a description of useful values for this parameter.</xs:documentation>
  </xs:annotation>
</xs:element>

element Parameter/DataType
diagram
type DataType
facets
enumeration String
enumeration Boolean
enumeration Integer
enumeration Real
enumeration Color
enumeration Angle
enumeration FillColor
enumeration LineColor
enumeration LineWeight
enumeration Content
enumeration Markup
enumeration FontName
enumeration Bold
enumeration Italic
enumeration Underlined
enumeration Overlined
enumeration ObliqueAngle
enumeration TrackSpacing
enumeration FontHeight
enumeration HorizontalAlignment
enumeration VerticalAlignment
enumeration Justification
enumeration LineSpacing
enumeration TextColor
enumeration GhostColor
enumeration FrameLineColor
enumeration FrameFillColor
enumeration StartOffset
enumeration EndOffset
enumeration RepeatX
enumeration RepeatY
source
<xs:element name="DataType" type="DataType" default="String" minOccurs="0">
  <xs:annotation>
    <xs:documentation>An optional explicit declaration of data type or data usage context.  This is a hint used by the UI when assigning a value to this parameter.  Defaults to String.</xs:documentation>
  </xs:annotation>
</xs:element>

element Parameter/ExtendedData1
diagram
type ExtendedDataType
source
<xs:element name="ExtendedData1" type="ExtendedDataType" minOccurs="0"/>

complexType ParameterDefinition
diagram
children Parameter ExtendedData1
used by
element SimpleSymbolDefinition/ParameterDefinition
source
<xs:complexType name="ParameterDefinition">
  <xs:annotation>
    <xs:documentation>A collection of symbol parameters.</xs:documentation>
  </xs:annotation>
  <xs:sequence>
    <xs:element name="Parameter" type="Parameter" minOccurs="0" maxOccurs="unbounded"/>
    <xs:element name="ExtendedData1" type="ExtendedDataType" minOccurs="0"/>
  </xs:sequence>
</xs:complexType>

element ParameterDefinition/Parameter
diagram
type Parameter
children Identifier DefaultValue DisplayName Description DataType ExtendedData1
source
<xs:element name="Parameter" type="Parameter" minOccurs="0" maxOccurs="unbounded"/>

element ParameterDefinition/ExtendedData1
diagram
type ExtendedDataType
source
<xs:element name="ExtendedData1" type="ExtendedDataType" minOccurs="0"/>

complexType Path
diagram
type extension of GraphicBase
children ResizeControl Geometry FillColor LineColor LineWeight LineWeightScalable LineCap LineJoin LineMiterLimit ExtendedData1
used by
elements LineUsage/DefaultPath Graphics/Path
source
<xs:complexType name="Path">
  <xs:annotation>
    <xs:documentation>A 2D path defining vector geometry to include in the symbol definition.</xs:documentation>
  </xs:annotation>
  <xs:complexContent>
    <xs:extension base="GraphicBase">
      <xs:sequence>
        <xs:element name="Geometry" type="xs:string">
          <xs:annotation>
            <xs:documentation>The path geometry.  The format is a sequence of segments, each represented by a letter indicating the segment type followed by one or more parameters.  Uppercase letters denote absolute values and lowercase letters denote relative values.  Segment types can be one of "M" (moveto), "L" (lineto), "H" (horizontal lineto), "V" (vertical lineto), "A" (arcto), or "Z" (close segment).</xs:documentation>
          </xs:annotation>
        </xs:element>
        <xs:element name="FillColor" type="xs:string" minOccurs="0">
          <xs:annotation>
            <xs:documentation>The ARGB color used to fill the path.  If this element is missing or empty then no fill is applied to the path.</xs:documentation>
          </xs:annotation>
        </xs:element>
        <xs:element name="LineColor" type="xs:string" minOccurs="0">
          <xs:annotation>
            <xs:documentation>The ARGB color used to draw the path outline.  If this element is missing or empty then no path outline is drawn.</xs:documentation>
          </xs:annotation>
        </xs:element>
        <xs:element name="LineWeight" type="xs:string" default="0.0" minOccurs="0">
          <xs:annotation>
            <xs:documentation>The weight to use when drawing the path outline, in mm.  If specified this must be greater than or equal to zero.  Defaults to 0.</xs:documentation>
          </xs:annotation>
        </xs:element>
        <xs:element name="LineWeightScalable" type="xs:string" default="true" minOccurs="0">
          <xs:annotation>
            <xs:documentation>Boolean value which specifies whether the line weight scales with the symbol.  This behavior is independent of the symbol's size context.  This must evaluate to True (default) or False.</xs:documentation>
          </xs:annotation>
        </xs:element>
        <xs:element name="LineCap" type="xs:string" default="'Round'" minOccurs="0">
          <xs:annotation>
            <xs:documentation>The cap type to use at the ends of each segment in the path outline.  This must evaluate to one of: None, Round (default), Triangle, or Square.</xs:documentation>
          </xs:annotation>
        </xs:element>
        <xs:element name="LineJoin" type="xs:string" default="'Round'" minOccurs="0">
          <xs:annotation>
            <xs:documentation>The join type to use at each vertex in the path outline.  This must evaluate to one of: None, Bevel, Round (default), or Miter.</xs:documentation>
          </xs:annotation>
        </xs:element>
        <xs:element name="LineMiterLimit" type="xs:string" default="5.0" minOccurs="0">
          <xs:annotation>
            <xs:documentation>The limit to use when drawing miter joins.  A miter join is trimmed if the ratio of the miter length to line weight is greater than the miter limit.  If specified this must be greater than zero.  Defaults to 5.</xs:documentation>
          </xs:annotation>
        </xs:element>
        <xs:element name="ExtendedData1" type="ExtendedDataType" minOccurs="0"/>
      </xs:sequence>
    </xs:extension>
  </xs:complexContent>
</xs:complexType>

element Path/Geometry
diagram
type xs:string
source
<xs:element name="Geometry" type="xs:string">
  <xs:annotation>
    <xs:documentation>The path geometry.  The format is a sequence of segments, each represented by a letter indicating the segment type followed by one or more parameters.  Uppercase letters denote absolute values and lowercase letters denote relative values.  Segment types can be one of "M" (moveto), "L" (lineto), "H" (horizontal lineto), "V" (vertical lineto), "A" (arcto), or "Z" (close segment).</xs:documentation>
  </xs:annotation>
</xs:element>

element Path/FillColor
diagram
type xs:string
source
<xs:element name="FillColor" type="xs:string" minOccurs="0">
  <xs:annotation>
    <xs:documentation>The ARGB color used to fill the path.  If this element is missing or empty then no fill is applied to the path.</xs:documentation>
  </xs:annotation>
</xs:element>

element Path/LineColor
diagram
type xs:string
source
<xs:element name="LineColor" type="xs:string" minOccurs="0">
  <xs:annotation>
    <xs:documentation>The ARGB color used to draw the path outline.  If this element is missing or empty then no path outline is drawn.</xs:documentation>
  </xs:annotation>
</xs:element>

element Path/LineWeight
diagram
type xs:string
source
<xs:element name="LineWeight" type="xs:string" default="0.0" minOccurs="0">
  <xs:annotation>
    <xs:documentation>The weight to use when drawing the path outline, in mm.  If specified this must be greater than or equal to zero.  Defaults to 0.</xs:documentation>
  </xs:annotation>
</xs:element>

element Path/LineWeightScalable
diagram
type xs:string
source
<xs:element name="LineWeightScalable" type="xs:string" default="true" minOccurs="0">
  <xs:annotation>
    <xs:documentation>Boolean value which specifies whether the line weight scales with the symbol.  This behavior is independent of the symbol's size context.  This must evaluate to True (default) or False.</xs:documentation>
  </xs:annotation>
</xs:element>

element Path/LineCap
diagram
type xs:string
source
<xs:element name="LineCap" type="xs:string" default="'Round'" minOccurs="0">
  <xs:annotation>
    <xs:documentation>The cap type to use at the ends of each segment in the path outline.  This must evaluate to one of: None, Round (default), Triangle, or Square.</xs:documentation>
  </xs:annotation>
</xs:element>

element Path/LineJoin
diagram
type xs:string
source
<xs:element name="LineJoin" type="xs:string" default="'Round'" minOccurs="0">
  <xs:annotation>
    <xs:documentation>The join type to use at each vertex in the path outline.  This must evaluate to one of: None, Bevel, Round (default), or Miter.</xs:documentation>
  </xs:annotation>
</xs:element>

element Path/LineMiterLimit
diagram
type xs:string
source
<xs:element name="LineMiterLimit" type="xs:string" default="5.0" minOccurs="0">
  <xs:annotation>
    <xs:documentation>The limit to use when drawing miter joins.  A miter join is trimmed if the ratio of the miter length to line weight is greater than the miter limit.  If specified this must be greater than zero.  Defaults to 5.</xs:documentation>
  </xs:annotation>
</xs:element>

element Path/ExtendedData1
diagram
type ExtendedDataType
source
<xs:element name="ExtendedData1" type="ExtendedDataType" minOccurs="0"/>

complexType PointUsage
diagram
children AngleControl Angle OriginOffsetX OriginOffsetY ExtendedData1
used by
element SimpleSymbolDefinition/PointUsage
source
<xs:complexType name="PointUsage">
  <xs:annotation>
    <xs:documentation>Specifies how a symbol is used in the context of point features.</xs:documentation>
  </xs:annotation>
  <xs:sequence>
    <xs:element name="AngleControl" type="xs:string" default="'FromAngle'" minOccurs="0">
      <xs:annotation>
        <xs:documentation>Specifies how the symbol angle is defined.  This must evaluate to one of: FromAngle (default) or FromGeometry.</xs:documentation>
      </xs:annotation>
    </xs:element>
    <xs:element name="Angle" type="xs:string" default="0.0" minOccurs="0">
      <xs:annotation>
        <xs:documentation>Specifies the symbol angle, in degrees.  If AngleControl evaluates to FromAngle then this specifies the absolute angle of the symbol.  If AngleControl evaluates to FromGeometry then this specifies the symbol angle relative to the geometry.  Defaults to 0.</xs:documentation>
      </xs:annotation>
    </xs:element>
    <xs:element name="OriginOffsetX" type="xs:string" default="0.0" minOccurs="0">
      <xs:annotation>
        <xs:documentation>Specifies the horizontal offset to apply to the symbol origin, in mm.  This offset is applied before the symbol is scaled and rotated.  Defaults to 0.</xs:documentation>
      </xs:annotation>
    </xs:element>
    <xs:element name="OriginOffsetY" type="xs:string" default="0.0" minOccurs="0">
      <xs:annotation>
        <xs:documentation>Specifies the vertical offset to apply to the symbol origin, in mm.  This offset is applied before the symbol is scaled and rotated.  Defaults to 0.</xs:documentation>
      </xs:annotation>
    </xs:element>
    <xs:element name="ExtendedData1" type="ExtendedDataType" minOccurs="0"/>
  </xs:sequence>
</xs:complexType>

element PointUsage/AngleControl
diagram
type xs:string
source
<xs:element name="AngleControl" type="xs:string" default="'FromAngle'" minOccurs="0">
  <xs:annotation>
    <xs:documentation>Specifies how the symbol angle is defined.  This must evaluate to one of: FromAngle (default) or FromGeometry.</xs:documentation>
  </xs:annotation>
</xs:element>

element PointUsage/Angle
diagram
type xs:string
source
<xs:element name="Angle" type="xs:string" default="0.0" minOccurs="0">
  <xs:annotation>
    <xs:documentation>Specifies the symbol angle, in degrees.  If AngleControl evaluates to FromAngle then this specifies the absolute angle of the symbol.  If AngleControl evaluates to FromGeometry then this specifies the symbol angle relative to the geometry.  Defaults to 0.</xs:documentation>
  </xs:annotation>
</xs:element>

element PointUsage/OriginOffsetX
diagram
type xs:string
source
<xs:element name="OriginOffsetX" type="xs:string" default="0.0" minOccurs="0">
  <xs:annotation>
    <xs:documentation>Specifies the horizontal offset to apply to the symbol origin, in mm.  This offset is applied before the symbol is scaled and rotated.  Defaults to 0.</xs:documentation>
  </xs:annotation>
</xs:element>

element PointUsage/OriginOffsetY
diagram
type xs:string
source
<xs:element name="OriginOffsetY" type="xs:string" default="0.0" minOccurs="0">
  <xs:annotation>
    <xs:documentation>Specifies the vertical offset to apply to the symbol origin, in mm.  This offset is applied before the symbol is scaled and rotated.  Defaults to 0.</xs:documentation>
  </xs:annotation>
</xs:element>

element PointUsage/ExtendedData1
diagram
type ExtendedDataType
source
<xs:element name="ExtendedData1" type="ExtendedDataType" minOccurs="0"/>

complexType ResizeBox
diagram
children SizeX SizeY PositionX PositionY GrowControl ExtendedData1
used by
element SimpleSymbolDefinition/ResizeBox
source
<xs:complexType name="ResizeBox">
  <xs:annotation>
    <xs:documentation>Defines a resize box used with SimpleSymbolDefinitions.</xs:documentation>
  </xs:annotation>
  <xs:sequence>
    <xs:element name="SizeX" type="xs:string" default="1.0">
      <xs:annotation>
        <xs:documentation>The initial width of the resize box, in mm.  This must be greater than or equal to zero.</xs:documentation>
      </xs:annotation>
    </xs:element>
    <xs:element name="SizeY" type="xs:string" default="1.0">
      <xs:annotation>
        <xs:documentation>The initial height of the resize box, in mm.  This must be greater than or equal to zero.</xs:documentation>
      </xs:annotation>
    </xs:element>
    <xs:element name="PositionX" type="xs:string" default="0.0">
      <xs:annotation>
        <xs:documentation>The initial x-coordinate of the resize box center, in mm.</xs:documentation>
      </xs:annotation>
    </xs:element>
    <xs:element name="PositionY" type="xs:string" default="0.0">
      <xs:annotation>
        <xs:documentation>The initial y-coordinate of the resize box center, in mm.</xs:documentation>
      </xs:annotation>
    </xs:element>
    <xs:element name="GrowControl" type="xs:string" default="'GrowInXYMaintainAspect'">
      <xs:annotation>
        <xs:documentation>Specifies how the resize box grows in size.  This must evaluate to one of: GrowInX, GrowInY, GrowInXY, or GrowInXYMaintainAspect (default).</xs:documentation>
      </xs:annotation>
    </xs:element>
    <xs:element name="ExtendedData1" type="ExtendedDataType" minOccurs="0"/>
  </xs:sequence>
</xs:complexType>

element ResizeBox/SizeX
diagram
type xs:string
source
<xs:element name="SizeX" type="xs:string" default="1.0">
  <xs:annotation>
    <xs:documentation>The initial width of the resize box, in mm.  This must be greater than or equal to zero.</xs:documentation>
  </xs:annotation>
</xs:element>

element ResizeBox/SizeY
diagram
type xs:string
source
<xs:element name="SizeY" type="xs:string" default="1.0">
  <xs:annotation>
    <xs:documentation>The initial height of the resize box, in mm.  This must be greater than or equal to zero.</xs:documentation>
  </xs:annotation>
</xs:element>

element ResizeBox/PositionX
diagram
type xs:string
source
<xs:element name="PositionX" type="xs:string" default="0.0">
  <xs:annotation>
    <xs:documentation>The initial x-coordinate of the resize box center, in mm.</xs:documentation>
  </xs:annotation>
</xs:element>

element ResizeBox/PositionY
diagram
type xs:string
source
<xs:element name="PositionY" type="xs:string" default="0.0">
  <xs:annotation>
    <xs:documentation>The initial y-coordinate of the resize box center, in mm.</xs:documentation>
  </xs:annotation>
</xs:element>

element ResizeBox/GrowControl
diagram
type xs:string
source
<xs:element name="GrowControl" type="xs:string" default="'GrowInXYMaintainAspect'">
  <xs:annotation>
    <xs:documentation>Specifies how the resize box grows in size.  This must evaluate to one of: GrowInX, GrowInY, GrowInXY, or GrowInXYMaintainAspect (default).</xs:documentation>
  </xs:annotation>
</xs:element>

element ResizeBox/ExtendedData1
diagram
type ExtendedDataType
source
<xs:element name="ExtendedData1" type="ExtendedDataType" minOccurs="0"/>

complexType SimpleSymbol
diagram
children SimpleSymbolDefinition ResourceId RenderingPass ExtendedData1
used by
element CompoundSymbolDefinition/SimpleSymbol
source
<xs:complexType name="SimpleSymbol">
  <xs:annotation>
    <xs:documentation>Defines a reference to a SimpleSymbolDefinition, either inlined or a library reference.</xs:documentation>
  </xs:annotation>
  <xs:sequence>
    <xs:choice>
      <xs:element name="SimpleSymbolDefinition" type="SimpleSymbolDefinition">
        <xs:annotation>
          <xs:documentation>An inlined SimpleSymbolDefinition.</xs:documentation>
        </xs:annotation>
      </xs:element>
      <xs:element name="ResourceId" type="xs:string">
        <xs:annotation>
          <xs:documentation>A library reference to an existing SimpleSymbolDefinition.</xs:documentation>
        </xs:annotation>
      </xs:element>
    </xs:choice>
    <xs:element name="RenderingPass" type="xs:string" default="0" minOccurs="0">
      <xs:annotation>
        <xs:documentation>The optional rendering pass in which this symbol definition draws.  If specified this must be greater than or equal to zero.  Defaults to 0.</xs:documentation>
      </xs:annotation>
    </xs:element>
    <xs:element name="ExtendedData1" type="ExtendedDataType" minOccurs="0"/>
  </xs:sequence>
</xs:complexType>

element SimpleSymbol/SimpleSymbolDefinition
diagram
type SimpleSymbolDefinition
children Name Description Graphics ResizeBox PointUsage LineUsage AreaUsage ParameterDefinition ExtendedData1
source
<xs:element name="SimpleSymbolDefinition" type="SimpleSymbolDefinition">
  <xs:annotation>
    <xs:documentation>An inlined SimpleSymbolDefinition.</xs:documentation>
  </xs:annotation>
</xs:element>

element SimpleSymbol/ResourceId
diagram
type xs:string
source
<xs:element name="ResourceId" type="xs:string">
  <xs:annotation>
    <xs:documentation>A library reference to an existing SimpleSymbolDefinition.</xs:documentation>
  </xs:annotation>
</xs:element>

element SimpleSymbol/RenderingPass
diagram
type xs:string
source
<xs:element name="RenderingPass" type="xs:string" default="0" minOccurs="0">
  <xs:annotation>
    <xs:documentation>The optional rendering pass in which this symbol definition draws.  If specified this must be greater than or equal to zero.  Defaults to 0.</xs:documentation>
  </xs:annotation>
</xs:element>

element SimpleSymbol/ExtendedData1
diagram
type ExtendedDataType
source
<xs:element name="ExtendedData1" type="ExtendedDataType" minOccurs="0"/>

complexType SimpleSymbolDefinition
diagram
type extension of SymbolDefinitionBase
children Name Description Graphics ResizeBox PointUsage LineUsage AreaUsage ParameterDefinition ExtendedData1
used by
elements SimpleSymbolDefinition SymbolInstance/SimpleSymbolDefinition SimpleSymbol/SimpleSymbolDefinition
source
<xs:complexType name="SimpleSymbolDefinition">
  <xs:annotation>
    <xs:documentation>A symbol definition containing a collection of graphic elements and information on how to use these in the context of different feature geometry types.</xs:documentation>
  </xs:annotation>
  <xs:complexContent>
    <xs:extension base="SymbolDefinitionBase">
      <xs:sequence>
        <xs:element name="Graphics" type="Graphics">
          <xs:annotation>
            <xs:documentation>The collection of graphic elements defining this symbol.</xs:documentation>
          </xs:annotation>
        </xs:element>
        <xs:element name="ResizeBox" type="ResizeBox" minOccurs="0">
          <xs:annotation>
            <xs:documentation>The optional box used to resize and reposition select graphic elements.  The graphical extent of all elements with ResizeControl set to AddToResizeBox will be added to this box, potentially causing it to grow in size.  Any change in size causes all elements with ResizeControl set to AdjustToResizeBox to be proportionally resized and repositioned.</xs:documentation>
          </xs:annotation>
        </xs:element>
        <xs:element name="PointUsage" type="PointUsage" minOccurs="0">
          <xs:annotation>
            <xs:documentation>Specifies how the symbol is used in the context of point features.</xs:documentation>
          </xs:annotation>
        </xs:element>
        <xs:element name="LineUsage" type="LineUsage" minOccurs="0">
          <xs:annotation>
            <xs:documentation>Specifies how the symbol is used in the context of linear features.</xs:documentation>
          </xs:annotation>
        </xs:element>
        <xs:element name="AreaUsage" type="AreaUsage" minOccurs="0">
          <xs:annotation>
            <xs:documentation>Specifies how the symbol is used in the context of area features.</xs:documentation>
          </xs:annotation>
        </xs:element>
        <xs:element name="ParameterDefinition" type="ParameterDefinition">
          <xs:annotation>
            <xs:documentation>The list of parameters used in this symbol.  If a parameter is not listed here this is considered a bug in the symbol definition.</xs:documentation>
          </xs:annotation>
        </xs:element>
        <xs:element name="ExtendedData1" type="ExtendedDataType" minOccurs="0"/>
      </xs:sequence>
    </xs:extension>
  </xs:complexContent>
</xs:complexType>

element SimpleSymbolDefinition/Graphics
diagram
type Graphics
children Path Image Text
source
<xs:element name="Graphics" type="Graphics">
  <xs:annotation>
    <xs:documentation>The collection of graphic elements defining this symbol.</xs:documentation>
  </xs:annotation>
</xs:element>

element SimpleSymbolDefinition/ResizeBox
diagram
type ResizeBox
children SizeX SizeY PositionX PositionY GrowControl ExtendedData1
source
<xs:element name="ResizeBox" type="ResizeBox" minOccurs="0">
  <xs:annotation>
    <xs:documentation>The optional box used to resize and reposition select graphic elements.  The graphical extent of all elements with ResizeControl set to AddToResizeBox will be added to this box, potentially causing it to grow in size.  Any change in size causes all elements with ResizeControl set to AdjustToResizeBox to be proportionally resized and repositioned.</xs:documentation>
  </xs:annotation>
</xs:element>

element SimpleSymbolDefinition/PointUsage
diagram
type PointUsage
children AngleControl Angle OriginOffsetX OriginOffsetY ExtendedData1
source
<xs:element name="PointUsage" type="PointUsage" minOccurs="0">
  <xs:annotation>
    <xs:documentation>Specifies how the symbol is used in the context of point features.</xs:documentation>
  </xs:annotation>
</xs:element>

element SimpleSymbolDefinition/LineUsage
diagram
type LineUsage
children AngleControl UnitsControl VertexControl Angle StartOffset EndOffset Repeat VertexAngleLimit VertexJoin VertexMiterLimit DefaultPath ExtendedData1
source
<xs:element name="LineUsage" type="LineUsage" minOccurs="0">
  <xs:annotation>
    <xs:documentation>Specifies how the symbol is used in the context of linear features.</xs:documentation>
  </xs:annotation>
</xs:element>

element SimpleSymbolDefinition/AreaUsage
diagram
type AreaUsage
children AngleControl OriginControl ClippingControl Angle OriginX OriginY RepeatX RepeatY BufferWidth ExtendedData1
source
<xs:element name="AreaUsage" type="AreaUsage" minOccurs="0">
  <xs:annotation>
    <xs:documentation>Specifies how the symbol is used in the context of area features.</xs:documentation>
  </xs:annotation>
</xs:element>

element SimpleSymbolDefinition/ParameterDefinition
diagram
type ParameterDefinition
children Parameter ExtendedData1
source
<xs:element name="ParameterDefinition" type="ParameterDefinition">
  <xs:annotation>
    <xs:documentation>The list of parameters used in this symbol.  If a parameter is not listed here this is considered a bug in the symbol definition.</xs:documentation>
  </xs:annotation>
</xs:element>

element SimpleSymbolDefinition/ExtendedData1
diagram
type ExtendedDataType
source
<xs:element name="ExtendedData1" type="ExtendedDataType" minOccurs="0"/>

complexType SymbolDefinitionBase
diagram
children Name Description
used by
complexTypes CompoundSymbolDefinition SimpleSymbolDefinition
source
<xs:complexType name="SymbolDefinitionBase">
  <xs:annotation>
    <xs:documentation>Base type used with all symbol definitions.</xs:documentation>
  </xs:annotation>
  <xs:sequence>
    <xs:element name="Name" type="xs:string">
      <xs:annotation>
        <xs:documentation>The name of the symbol.</xs:documentation>
      </xs:annotation>
    </xs:element>
    <xs:element name="Description" type="xs:string" minOccurs="0">
      <xs:annotation>
        <xs:documentation>An optional description of the symbol.</xs:documentation>
      </xs:annotation>
    </xs:element>
  </xs:sequence>
</xs:complexType>

element SymbolDefinitionBase/Name
diagram
type xs:string
source
<xs:element name="Name" type="xs:string">
  <xs:annotation>
    <xs:documentation>The name of the symbol.</xs:documentation>
  </xs:annotation>
</xs:element>

element SymbolDefinitionBase/Description
diagram
type xs:string
source
<xs:element name="Description" type="xs:string" minOccurs="0">
  <xs:annotation>
    <xs:documentation>An optional description of the symbol.</xs:documentation>
  </xs:annotation>
</xs:element>

complexType Text
diagram
type extension of GraphicBase
children ResizeControl Content FontName Bold Italic Underlined Overlined ObliqueAngle TrackSpacing Height HeightScalable Angle PositionX PositionY HorizontalAlignment VerticalAlignment Justification LineSpacing TextColor GhostColor Frame Markup ExtendedData1
used by
element Graphics/Text
source
<xs:complexType name="Text">
  <xs:annotation>
    <xs:documentation>A text string to include in the symbol definition.</xs:documentation>
  </xs:annotation>
  <xs:complexContent>
    <xs:extension base="GraphicBase">
      <xs:sequence>
        <xs:element name="Content" type="xs:string">
          <xs:annotation>
            <xs:documentation>The string content for the text.</xs:documentation>
          </xs:annotation>
        </xs:element>
        <xs:element name="FontName" type="xs:string" default="'Arial'">
          <xs:annotation>
            <xs:documentation>The name of the font to use for the text.</xs:documentation>
          </xs:annotation>
        </xs:element>
        <xs:element name="Bold" type="xs:string" default="false" minOccurs="0">
          <xs:annotation>
            <xs:documentation>Specifies if the text should be drawn using a bold font.  This must evaluate to True or False (default).</xs:documentation>
          </xs:annotation>
        </xs:element>
        <xs:element name="Italic" type="xs:string" default="false" minOccurs="0">
          <xs:annotation>
            <xs:documentation>Specifies if the text should be drawn using an italic font.  This must evaluate to True or False (default).</xs:documentation>
          </xs:annotation>
        </xs:element>
        <xs:element name="Underlined" type="xs:string" default="false" minOccurs="0">
          <xs:annotation>
            <xs:documentation>Specifies if the text should be underlined.  This must evaluate to True or False (default).</xs:documentation>
          </xs:annotation>
        </xs:element>
        <xs:element name="Overlined" type="xs:string" default="false" minOccurs="0">
          <xs:annotation>
            <xs:documentation>Specifies if the text should be overlined.  This must evaluate to True or False (default).</xs:documentation>
          </xs:annotation>
        </xs:element>
        <xs:element name="ObliqueAngle" type="xs:string" default="0.0" minOccurs="0">
          <xs:annotation>
            <xs:documentation>A numeric value between -85.0 and 85.0 representing the angle in degrees forward (for positive) or backwards (for negative) that the text should be obliqued (a la shear or skew transform).  Defaults to 0.</xs:documentation>
          </xs:annotation>
        </xs:element>
        <xs:element name="TrackSpacing" type="xs:string" default="1.0" minOccurs="0">
          <xs:annotation>
            <xs:documentation>A numeric value between 0.75 and 10.0, representing the text "tracking" factor to apply to inter-character spacing, effectively a multiplier of each character's advance width.  Values less than 1.0 condense the text, spacing individual characters closer together than normally dictated by the font, whereas values greater than 1.0 expand the text, spacing characters farther apart.  The outline of individual characters is not altered by this element, only the spacing between them and adjacent characters.  Defaults to 1.</xs:documentation>
          </xs:annotation>
        </xs:element>
        <xs:element name="Height" type="xs:string" default="4.0" minOccurs="0">
          <xs:annotation>
            <xs:documentation>The height of the text, in mm.  If specified this must be greater than zero.  Defaults to 4.</xs:documentation>
          </xs:annotation>
        </xs:element>
        <xs:element name="HeightScalable" type="xs:string" default="true" minOccurs="0">
          <xs:annotation>
            <xs:documentation>Boolean value which specifies whether the font height scales with the symbol.  This behavior is independent of the symbol's size context.  This must evaluate to True (default) or False.</xs:documentation>
          </xs:annotation>
        </xs:element>
        <xs:element name="Angle" type="xs:string" default="0.0" minOccurs="0">
          <xs:annotation>
            <xs:documentation>The angle of the text in symbol space, in degrees.  Defaults to 0.</xs:documentation>
          </xs:annotation>
        </xs:element>
        <xs:element name="PositionX" type="xs:string" default="0.0" minOccurs="0">
          <xs:annotation>
            <xs:documentation>The x-coordinate of the text in symbol space, in mm.  Horizontal alignment of the text box is relative to this coordinate.  Defaults to 0.</xs:documentation>
          </xs:annotation>
        </xs:element>
        <xs:element name="PositionY" type="xs:string" default="0.0" minOccurs="0">
          <xs:annotation>
            <xs:documentation>The y-coordinate of the text in symbol space, in mm.  Vertical alignment of the text box is relative to this coordinate.  Defaults to 0.</xs:documentation>
          </xs:annotation>
        </xs:element>
        <xs:element name="HorizontalAlignment" type="xs:string" default="'Center'" minOccurs="0">
          <xs:annotation>
            <xs:documentation>The horizontal alignment of the text box relative to its position.  This must evaluate to one of: Left, Center (default), or Right.</xs:documentation>
          </xs:annotation>
        </xs:element>
        <xs:element name="VerticalAlignment" type="xs:string" default="'Halfline'" minOccurs="0">
          <xs:annotation>
            <xs:documentation>The vertical alignment of the text box relative to its position.  This must evaluate to one of: Bottom, Baseline, Halfline (default), Capline, or Top.</xs:documentation>
          </xs:annotation>
        </xs:element>
        <xs:element name="Justification" type="xs:string" default="'FromAlignment'" minOccurs="0">
          <xs:annotation>
            <xs:documentation>The horizontal justification of individual lines of text in a multi-line text string.  This must evaluate to one of: Left, Center, Right, Justified, or FromAlignment (default).</xs:documentation>
          </xs:annotation>
        </xs:element>
        <xs:element name="LineSpacing" type="xs:string" default="1.05" minOccurs="0">
          <xs:annotation>
            <xs:documentation>The spacing between individual lines of text in a multi-line text string, as a multiple of the font height.  If specified this must be greater than zero.  Defaults to 1.05.</xs:documentation>
          </xs:annotation>
        </xs:element>
        <xs:element name="TextColor" type="xs:string" default="ff000000" minOccurs="0">
          <xs:annotation>
            <xs:documentation>The ARGB color used to draw the text.  Defaults to black (ff000000).</xs:documentation>
          </xs:annotation>
        </xs:element>
        <xs:element name="GhostColor" type="xs:string" minOccurs="0">
          <xs:annotation>
            <xs:documentation>The ARGB color used to draw the ghosted text.  If this element is missing or empty then no ghosting is drawn.</xs:documentation>
          </xs:annotation>
        </xs:element>
        <xs:element name="Frame" type="TextFrame" minOccurs="0">
          <xs:annotation>
            <xs:documentation>If specified, defines the kind of frame drawn around the text.</xs:documentation>
          </xs:annotation>
        </xs:element>
        <xs:element name="Markup" type="xs:string" default="'Plain'" minOccurs="0">
          <xs:annotation>
            <xs:documentation>The markup format of the string content.  Defaults to 'Plain'.</xs:documentation>
          </xs:annotation>
        </xs:element>
        <xs:element name="ExtendedData1" type="ExtendedDataType" minOccurs="0"/>
      </xs:sequence>
    </xs:extension>
  </xs:complexContent>
</xs:complexType>

element Text/Content
diagram
type xs:string
source
<xs:element name="Content" type="xs:string">
  <xs:annotation>
    <xs:documentation>The string content for the text.</xs:documentation>
  </xs:annotation>
</xs:element>

element Text/FontName
diagram
type xs:string
source
<xs:element name="FontName" type="xs:string" default="'Arial'">
  <xs:annotation>
    <xs:documentation>The name of the font to use for the text.</xs:documentation>
  </xs:annotation>
</xs:element>

element Text/Bold
diagram
type xs:string
source
<xs:element name="Bold" type="xs:string" default="false" minOccurs="0">
  <xs:annotation>
    <xs:documentation>Specifies if the text should be drawn using a bold font.  This must evaluate to True or False (default).</xs:documentation>
  </xs:annotation>
</xs:element>

element Text/Italic
diagram
type xs:string
source
<xs:element name="Italic" type="xs:string" default="false" minOccurs="0">
  <xs:annotation>
    <xs:documentation>Specifies if the text should be drawn using an italic font.  This must evaluate to True or False (default).</xs:documentation>
  </xs:annotation>
</xs:element>

element Text/Underlined
diagram
type xs:string
source
<xs:element name="Underlined" type="xs:string" default="false" minOccurs="0">
  <xs:annotation>
    <xs:documentation>Specifies if the text should be underlined.  This must evaluate to True or False (default).</xs:documentation>
  </xs:annotation>
</xs:element>

element Text/Overlined
diagram
type xs:string
source
<xs:element name="Overlined" type="xs:string" default="false" minOccurs="0">
  <xs:annotation>
    <xs:documentation>Specifies if the text should be overlined.  This must evaluate to True or False (default).</xs:documentation>
  </xs:annotation>
</xs:element>

element Text/ObliqueAngle
diagram
type xs:string
source
<xs:element name="ObliqueAngle" type="xs:string" default="0.0" minOccurs="0">
  <xs:annotation>
    <xs:documentation>A numeric value between -85.0 and 85.0 representing the angle in degrees forward (for positive) or backwards (for negative) that the text should be obliqued (a la shear or skew transform).  Defaults to 0.</xs:documentation>
  </xs:annotation>
</xs:element>

element Text/TrackSpacing
diagram
type xs:string
source
<xs:element name="TrackSpacing" type="xs:string" default="1.0" minOccurs="0">
  <xs:annotation>
    <xs:documentation>A numeric value between 0.75 and 10.0, representing the text "tracking" factor to apply to inter-character spacing, effectively a multiplier of each character's advance width.  Values less than 1.0 condense the text, spacing individual characters closer together than normally dictated by the font, whereas values greater than 1.0 expand the text, spacing characters farther apart.  The outline of individual characters is not altered by this element, only the spacing between them and adjacent characters.  Defaults to 1.</xs:documentation>
  </xs:annotation>
</xs:element>

element Text/Height
diagram
type xs:string
source
<xs:element name="Height" type="xs:string" default="4.0" minOccurs="0">
  <xs:annotation>
    <xs:documentation>The height of the text, in mm.  If specified this must be greater than zero.  Defaults to 4.</xs:documentation>
  </xs:annotation>
</xs:element>

element Text/HeightScalable
diagram
type xs:string
source
<xs:element name="HeightScalable" type="xs:string" default="true" minOccurs="0">
  <xs:annotation>
    <xs:documentation>Boolean value which specifies whether the font height scales with the symbol.  This behavior is independent of the symbol's size context.  This must evaluate to True (default) or False.</xs:documentation>
  </xs:annotation>
</xs:element>

element Text/Angle
diagram
type xs:string
source
<xs:element name="Angle" type="xs:string" default="0.0" minOccurs="0">
  <xs:annotation>
    <xs:documentation>The angle of the text in symbol space, in degrees.  Defaults to 0.</xs:documentation>
  </xs:annotation>
</xs:element>

element Text/PositionX
diagram
type xs:string
source
<xs:element name="PositionX" type="xs:string" default="0.0" minOccurs="0">
  <xs:annotation>
    <xs:documentation>The x-coordinate of the text in symbol space, in mm.  Horizontal alignment of the text box is relative to this coordinate.  Defaults to 0.</xs:documentation>
  </xs:annotation>
</xs:element>

element Text/PositionY
diagram
type xs:string
source
<xs:element name="PositionY" type="xs:string" default="0.0" minOccurs="0">
  <xs:annotation>
    <xs:documentation>The y-coordinate of the text in symbol space, in mm.  Vertical alignment of the text box is relative to this coordinate.  Defaults to 0.</xs:documentation>
  </xs:annotation>
</xs:element>

element Text/HorizontalAlignment
diagram
type xs:string
source
<xs:element name="HorizontalAlignment" type="xs:string" default="'Center'" minOccurs="0">
  <xs:annotation>
    <xs:documentation>The horizontal alignment of the text box relative to its position.  This must evaluate to one of: Left, Center (default), or Right.</xs:documentation>
  </xs:annotation>
</xs:element>

element Text/VerticalAlignment
diagram
type xs:string
source
<xs:element name="VerticalAlignment" type="xs:string" default="'Halfline'" minOccurs="0">
  <xs:annotation>
    <xs:documentation>The vertical alignment of the text box relative to its position.  This must evaluate to one of: Bottom, Baseline, Halfline (default), Capline, or Top.</xs:documentation>
  </xs:annotation>
</xs:element>

element Text/Justification
diagram
type xs:string
source
<xs:element name="Justification" type="xs:string" default="'FromAlignment'" minOccurs="0">
  <xs:annotation>
    <xs:documentation>The horizontal justification of individual lines of text in a multi-line text string.  This must evaluate to one of: Left, Center, Right, Justified, or FromAlignment (default).</xs:documentation>
  </xs:annotation>
</xs:element>

element Text/LineSpacing
diagram
type xs:string
source
<xs:element name="LineSpacing" type="xs:string" default="1.05" minOccurs="0">
  <xs:annotation>
    <xs:documentation>The spacing between individual lines of text in a multi-line text string, as a multiple of the font height.  If specified this must be greater than zero.  Defaults to 1.05.</xs:documentation>
  </xs:annotation>
</xs:element>

element Text/TextColor
diagram
type xs:string
source
<xs:element name="TextColor" type="xs:string" default="ff000000" minOccurs="0">
  <xs:annotation>
    <xs:documentation>The ARGB color used to draw the text.  Defaults to black (ff000000).</xs:documentation>
  </xs:annotation>
</xs:element>

element Text/GhostColor
diagram
type xs:string
source
<xs:element name="GhostColor" type="xs:string" minOccurs="0">
  <xs:annotation>
    <xs:documentation>The ARGB color used to draw the ghosted text.  If this element is missing or empty then no ghosting is drawn.</xs:documentation>
  </xs:annotation>
</xs:element>

element Text/Frame
diagram
type TextFrame
children LineColor FillColor OffsetX OffsetY ExtendedData1
source
<xs:element name="Frame" type="TextFrame" minOccurs="0">
  <xs:annotation>
    <xs:documentation>If specified, defines the kind of frame drawn around the text.</xs:documentation>
  </xs:annotation>
</xs:element>

element Text/Markup
diagram
type xs:string
source
<xs:element name="Markup" type="xs:string" default="'Plain'" minOccurs="0">
  <xs:annotation>
    <xs:documentation>The markup format of the string content.  Defaults to 'Plain'.</xs:documentation>
  </xs:annotation>
</xs:element>

element Text/ExtendedData1
diagram
type ExtendedDataType
source
<xs:element name="ExtendedData1" type="ExtendedDataType" minOccurs="0"/>

complexType TextFrame
diagram
children LineColor FillColor OffsetX OffsetY ExtendedData1
used by
element Text/Frame
source
<xs:complexType name="TextFrame">
  <xs:annotation>
    <xs:documentation>Defines a frame used with text elements.</xs:documentation>
  </xs:annotation>
  <xs:sequence>
    <xs:element name="LineColor" type="xs:string" minOccurs="0">
      <xs:annotation>
        <xs:documentation>The ARGB color used to draw the text frame border.  If this element is missing or empty then no frame border is drawn.</xs:documentation>
      </xs:annotation>
    </xs:element>
    <xs:element name="FillColor" type="xs:string" minOccurs="0">
      <xs:annotation>
        <xs:documentation>The ARGB color used to fill the text frame.  If this element is missing or empty then no fill is drawn.</xs:documentation>
      </xs:annotation>
    </xs:element>
    <xs:element name="OffsetX" type="xs:string" default="0.0" minOccurs="0">
      <xs:annotation>
        <xs:documentation>The additional horizontal offset of the frame relative to the text box, in mm.  Defaults to 0.</xs:documentation>
      </xs:annotation>
    </xs:element>
    <xs:element name="OffsetY" type="xs:string" default="0.0" minOccurs="0">
      <xs:annotation>
        <xs:documentation>The additional vertical offset of the frame relative to the text box, in mm.  Defaults to 0.</xs:documentation>
      </xs:annotation>
    </xs:element>
    <xs:element name="ExtendedData1" type="ExtendedDataType" minOccurs="0"/>
  </xs:sequence>
</xs:complexType>

element TextFrame/LineColor
diagram
type xs:string
source
<xs:element name="LineColor" type="xs:string" minOccurs="0">
  <xs:annotation>
    <xs:documentation>The ARGB color used to draw the text frame border.  If this element is missing or empty then no frame border is drawn.</xs:documentation>
  </xs:annotation>
</xs:element>

element TextFrame/FillColor
diagram
type xs:string
source
<xs:element name="FillColor" type="xs:string" minOccurs="0">
  <xs:annotation>
    <xs:documentation>The ARGB color used to fill the text frame.  If this element is missing or empty then no fill is drawn.</xs:documentation>
  </xs:annotation>
</xs:element>

element TextFrame/OffsetX
diagram
type xs:string
source
<xs:element name="OffsetX" type="xs:string" default="0.0" minOccurs="0">
  <xs:annotation>
    <xs:documentation>The additional horizontal offset of the frame relative to the text box, in mm.  Defaults to 0.</xs:documentation>
  </xs:annotation>
</xs:element>

element TextFrame/OffsetY
diagram
type xs:string
source
<xs:element name="OffsetY" type="xs:string" default="0.0" minOccurs="0">
  <xs:annotation>
    <xs:documentation>The additional vertical offset of the frame relative to the text box, in mm.  Defaults to 0.</xs:documentation>
  </xs:annotation>
</xs:element>

element TextFrame/ExtendedData1
diagram
type ExtendedDataType
source
<xs:element name="ExtendedData1" type="ExtendedDataType" minOccurs="0"/>

simpleType AngleControl
type restriction of xs:string
facets
enumeration FromAngle
enumeration FromGeometry
source
<xs:simpleType name="AngleControl">
  <xs:annotation>
    <xs:documentation>Enumerates the allowed AngleControl values.</xs:documentation>
  </xs:annotation>
  <xs:restriction base="xs:string">
    <xs:enumeration value="FromAngle"/>
    <xs:enumeration value="FromGeometry"/>
  </xs:restriction>
</xs:simpleType>

simpleType ClippingControl
type restriction of xs:string
facets
enumeration Clip
enumeration Inside
enumeration Overlap
source
<xs:simpleType name="ClippingControl">
  <xs:annotation>
    <xs:documentation>Enumerates the allowed ClippingControl values.</xs:documentation>
  </xs:annotation>
  <xs:restriction base="xs:string">
    <xs:enumeration value="Clip"/>
    <xs:enumeration value="Inside"/>
    <xs:enumeration value="Overlap"/>
  </xs:restriction>
</xs:simpleType>

simpleType DataType
type restriction of xs:string
used by
element Parameter/DataType
facets
enumeration String
enumeration Boolean
enumeration Integer
enumeration Real
enumeration Color
enumeration Angle
enumeration FillColor
enumeration LineColor
enumeration LineWeight
enumeration Content
enumeration Markup
enumeration FontName
enumeration Bold
enumeration Italic
enumeration Underlined
enumeration Overlined
enumeration ObliqueAngle
enumeration TrackSpacing
enumeration FontHeight
enumeration HorizontalAlignment
enumeration VerticalAlignment
enumeration Justification
enumeration LineSpacing
enumeration TextColor
enumeration GhostColor
enumeration FrameLineColor
enumeration FrameFillColor
enumeration StartOffset
enumeration EndOffset
enumeration RepeatX
enumeration RepeatY
source
<xs:simpleType name="DataType">
  <xs:annotation>
    <xs:documentation>Enumerates the allowed DataType values.</xs:documentation>
  </xs:annotation>
  <xs:restriction base="xs:string">
    <xs:enumeration value="String"/>
    <xs:enumeration value="Boolean"/>
    <xs:enumeration value="Integer"/>
    <xs:enumeration value="Real"/>
    <xs:enumeration value="Color"/>
    <xs:enumeration value="Angle"/>
    <xs:enumeration value="FillColor"/>
    <xs:enumeration value="LineColor"/>
    <xs:enumeration value="LineWeight"/>
    <xs:enumeration value="Content"/>
    <xs:enumeration value="Markup"/>
    <xs:enumeration value="FontName"/>
    <xs:enumeration value="Bold"/>
    <xs:enumeration value="Italic"/>
    <xs:enumeration value="Underlined"/>
    <xs:enumeration value="Overlined"/>
    <xs:enumeration value="ObliqueAngle"/>
    <xs:enumeration value="TrackSpacing"/>
    <xs:enumeration value="FontHeight"/>
    <xs:enumeration value="HorizontalAlignment"/>
    <xs:enumeration value="VerticalAlignment"/>
    <xs:enumeration value="Justification"/>
    <xs:enumeration value="LineSpacing"/>
    <xs:enumeration value="TextColor"/>
    <xs:enumeration value="GhostColor"/>
    <xs:enumeration value="FrameLineColor"/>
    <xs:enumeration value="FrameFillColor"/>
    <xs:enumeration value="StartOffset"/>
    <xs:enumeration value="EndOffset"/>
    <xs:enumeration value="RepeatX"/>
    <xs:enumeration value="RepeatY"/>
  </xs:restriction>
</xs:simpleType>

simpleType GrowControl
type restriction of xs:string
facets
enumeration GrowInX
enumeration GrowInY
enumeration GrowInXY
enumeration GrowInXYMaintainAspect
source
<xs:simpleType name="GrowControl">
  <xs:annotation>
    <xs:documentation>Enumerates the allowed GrowControl values.</xs:documentation>
  </xs:annotation>
  <xs:restriction base="xs:string">
    <xs:enumeration value="GrowInX"/>
    <xs:enumeration value="GrowInY"/>
    <xs:enumeration value="GrowInXY"/>
    <xs:enumeration value="GrowInXYMaintainAspect"/>
  </xs:restriction>
</xs:simpleType>

simpleType HorizontalAlignment
type restriction of xs:string
facets
enumeration Left
enumeration Center
enumeration Right
source
<xs:simpleType name="HorizontalAlignment">
  <xs:annotation>
    <xs:documentation>Enumerates the allowed HorizontalAlignment values.</xs:documentation>
  </xs:annotation>
  <xs:restriction base="xs:string">
    <xs:enumeration value="Left"/>
    <xs:enumeration value="Center"/>
    <xs:enumeration value="Right"/>
  </xs:restriction>
</xs:simpleType>

simpleType Justification
type restriction of xs:string
facets
enumeration Left
enumeration Center
enumeration Right
enumeration Justified
enumeration FromAlignment
source
<xs:simpleType name="Justification">
  <xs:annotation>
    <xs:documentation>Enumerates the allowed Justification values.</xs:documentation>
  </xs:annotation>
  <xs:restriction base="xs:string">
    <xs:enumeration value="Left"/>
    <xs:enumeration value="Center"/>
    <xs:enumeration value="Right"/>
    <xs:enumeration value="Justified"/>
    <xs:enumeration value="FromAlignment"/>
  </xs:restriction>
</xs:simpleType>

simpleType LineCap
type restriction of xs:string
facets
enumeration None
enumeration Round
enumeration Triangle
enumeration Square
source
<xs:simpleType name="LineCap">
  <xs:annotation>
    <xs:documentation>Enumerates the allowed LineCap values.</xs:documentation>
  </xs:annotation>
  <xs:restriction base="xs:string">
    <xs:enumeration value="None"/>
    <xs:enumeration value="Round"/>
    <xs:enumeration value="Triangle"/>
    <xs:enumeration value="Square"/>
  </xs:restriction>
</xs:simpleType>

simpleType LineJoin
type restriction of xs:string
facets
enumeration None
enumeration Bevel
enumeration Round
enumeration Miter
source
<xs:simpleType name="LineJoin">
  <xs:annotation>
    <xs:documentation>Enumerates the allowed LineJoin values.</xs:documentation>
  </xs:annotation>
  <xs:restriction base="xs:string">
    <xs:enumeration value="None"/>
    <xs:enumeration value="Bevel"/>
    <xs:enumeration value="Round"/>
    <xs:enumeration value="Miter"/>
  </xs:restriction>
</xs:simpleType>

simpleType OriginControl
type restriction of xs:string
facets
enumeration Global
enumeration Local
enumeration Centroid
source
<xs:simpleType name="OriginControl">
  <xs:annotation>
    <xs:documentation>Enumerates the allowed OriginControl values.</xs:documentation>
  </xs:annotation>
  <xs:restriction base="xs:string">
    <xs:enumeration value="Global"/>
    <xs:enumeration value="Local"/>
    <xs:enumeration value="Centroid"/>
  </xs:restriction>
</xs:simpleType>

simpleType ResizeControl
type restriction of xs:string
facets
enumeration ResizeNone
enumeration AddToResizeBox
enumeration AdjustToResizeBox
source
<xs:simpleType name="ResizeControl">
  <xs:annotation>
    <xs:documentation>Enumerates the allowed ResizeControl values.</xs:documentation>
  </xs:annotation>
  <xs:restriction base="xs:string">
    <xs:enumeration value="ResizeNone"/>
    <xs:enumeration value="AddToResizeBox"/>
    <xs:enumeration value="AdjustToResizeBox"/>
  </xs:restriction>
</xs:simpleType>

simpleType UnitsControl
type restriction of xs:string
facets
enumeration Absolute
enumeration Parametric
source
<xs:simpleType name="UnitsControl">
  <xs:annotation>
    <xs:documentation>Enumerates the allowed UnitsControl values.</xs:documentation>
  </xs:annotation>
  <xs:restriction base="xs:string">
    <xs:enumeration value="Absolute"/>
    <xs:enumeration value="Parametric"/>
  </xs:restriction>
</xs:simpleType>

simpleType VertexControl
type restriction of xs:string
facets
enumeration OverlapNone
enumeration OverlapDirect
enumeration OverlapWrap
source
<xs:simpleType name="VertexControl">
  <xs:annotation>
    <xs:documentation>Enumerates the allowed VertexControl values.</xs:documentation>
  </xs:annotation>
  <xs:restriction base="xs:string">
    <xs:enumeration value="OverlapNone"/>
    <xs:enumeration value="OverlapDirect"/>
    <xs:enumeration value="OverlapWrap"/>
  </xs:restriction>
</xs:simpleType>

simpleType VertexJoin
type restriction of xs:string
facets
enumeration None
enumeration Bevel
enumeration Round
enumeration Miter
source
<xs:simpleType name="VertexJoin">
  <xs:annotation>
    <xs:documentation>Enumerates the allowed VertexJoin values.</xs:documentation>
  </xs:annotation>
  <xs:restriction base="xs:string">
    <xs:enumeration value="None"/>
    <xs:enumeration value="Bevel"/>
    <xs:enumeration value="Round"/>
    <xs:enumeration value="Miter"/>
  </xs:restriction>
</xs:simpleType>

simpleType VerticalAlignment
type restriction of xs:string
facets
enumeration Bottom
enumeration Baseline
enumeration Halfline
enumeration Capline
enumeration Top
source
<xs:simpleType name="VerticalAlignment">
  <xs:annotation>
    <xs:documentation>Enumerates the allowed VerticalAlignment values.</xs:documentation>
  </xs:annotation>
  <xs:restriction base="xs:string">
    <xs:enumeration value="Bottom"/>
    <xs:enumeration value="Baseline"/>
    <xs:enumeration value="Halfline"/>
    <xs:enumeration value="Capline"/>
    <xs:enumeration value="Top"/>
  </xs:restriction>
</xs:simpleType>

complexType ExtendedDataType
diagram
used by
elements Override/ExtendedData1 ParameterOverrides/ExtendedData1 SymbolInstance/ExtendedData1 GridLayerDefinitionType/ExtendedData1 ChannelBandType/ExtendedData1 GridColorType/ExtendedData1 GridColorRuleType/ExtendedData1 HillShadeType/ExtendedData1 GridColorStyleType/ExtendedData1 GridSurfaceStyleType/ExtendedData1 GridScaleRangeType/ExtendedData1 ResizeBox/ExtendedData1 PointUsage/ExtendedData1 LineUsage/ExtendedData1 AreaUsage/ExtendedData1 Parameter/ExtendedData1 ParameterDefinition/ExtendedData1 SimpleSymbol/ExtendedData1 SimpleSymbolDefinition/ExtendedData1 CompoundSymbolDefinition/ExtendedData1 Path/ExtendedData1 Image/ExtendedData1 TextFrame/ExtendedData1 Text/ExtendedData1 DrawingLayerDefinitionType/ExtendedData1 VectorLayerDefinitionType/ExtendedData1 VectorScaleRangeType/ExtendedData1 ElevationSettingsType/ExtendedData1 PointTypeStyleType/ExtendedData1 PointRuleType/ExtendedData1 PointSymbolization2DType/ExtendedData1 LineTypeStyleType/ExtendedData1 LineRuleType/ExtendedData1 AreaSymbolizationFillType/ExtendedData1 AreaTypeStyleType/ExtendedData1 AreaRuleType/ExtendedData1 StrokeType/ExtendedData1 FillType/ExtendedData1 TextSymbolType/ExtendedData1 MarkSymbolType/ExtendedData1 NameStringPairType/ExtendedData1 ImageSymbolType/ExtendedData1 FontSymbolType/ExtendedData1 W2DSymbolType/ExtendedData1 BlockSymbolType/ExtendedData1 CompositeTypeStyle/ExtendedData1 CompositeRule/ExtendedData1 CompositeSymbolization/ExtendedData1 ThemeLabel/ExtendedData1
source
<xs:complexType name="ExtendedDataType">
  <xs:annotation>
    <xs:documentation>A type allocating space for future, additional, and validatable data.</xs:documentation>
  </xs:annotation>
  <xs:sequence>
    <xs:any processContents="lax" maxOccurs="unbounded"/>
  </xs:sequence>
</xs:complexType>