Schema FeatureSource-1.0.0.xsd


attribute form default:  unqualified
element form default:  qualified
 
Elements  Complex types  Simple types 
FeatureSource  AttributeRelateType  RelateTypeEnum 
CalculatedPropertyType 
FeatureSourceType 
NameValuePairType 
RelatePropertyType 
SpatialContextType 


attribute form default:  unqualified
element form default:  qualified
 
Complex types 
ExtendedDataType 


element FeatureSource
diagram
type FeatureSourceType
children Provider Parameter SupplementalSpatialContextInfo ConfigurationDocument LongTransaction Extension ExtendedData1
attributes
Name  Type  Use  Default  Fixed  
version  xs:string      
source
<xs:element name="FeatureSource" type="FeatureSourceType">
  <xs:annotation>
    <xs:documentation>Describes the information needed to connect to a feature source</xs:documentation>
  </xs:annotation>
</xs:element>

complexType AttributeRelateType
diagram
children RelateProperty AttributeClass ResourceId Name AttributeNameDelimiter RelateType ForceOneToOne ExtendedData1
used by
element FeatureSourceType/Extension/AttributeRelate
source
<xs:complexType name="AttributeRelateType">
  <xs:sequence>
    <xs:element name="RelateProperty" type="RelatePropertyType" maxOccurs="unbounded">
      <xs:annotation>
        <xs:documentation>Array of pairs of feature class properties (fields) and attribute class properties (fields) that define a join</xs:documentation>
      </xs:annotation>
    </xs:element>
    <xs:element name="AttributeClass" type="xs:string">
      <xs:annotation>
        <xs:documentation>Name of class the feature class is joined to</xs:documentation>
      </xs:annotation>
    </xs:element>
    <xs:element name="ResourceId" type="xs:string">
      <xs:annotation>
        <xs:documentation>Identifies the resource id of the attribute class</xs:documentation>
      </xs:annotation>
    </xs:element>
    <xs:element name="Name" type="xs:string">
      <xs:annotation>
        <xs:documentation>Name of the relationship that defines a join</xs:documentation>
      </xs:annotation>
    </xs:element>
    <xs:element name="AttributeNameDelimiter" type="xs:string" minOccurs="0">
      <xs:annotation>
        <xs:documentation>Delimiter symbol to be used by the UI to present an extended attribute</xs:documentation>
      </xs:annotation>
    </xs:element>
    <xs:element name="RelateType" type="RelateTypeEnum" minOccurs="0">
      <xs:annotation>
        <xs:documentation>Type of the join</xs:documentation>
      </xs:annotation>
    </xs:element>
    <xs:element name="ForceOneToOne" type="xs:boolean" minOccurs="0">
      <xs:annotation>
        <xs:documentation>Force 1 : 1 in the case of 1 : many </xs:documentation>
      </xs:annotation>
    </xs:element>
    <xs:element name="ExtendedData1" type="ExtendedDataType" minOccurs="0"/>
  </xs:sequence>
</xs:complexType>

element AttributeRelateType/RelateProperty
diagram
type RelatePropertyType
children FeatureClassProperty AttributeClassProperty ExtendedData1
source
<xs:element name="RelateProperty" type="RelatePropertyType" maxOccurs="unbounded">
  <xs:annotation>
    <xs:documentation>Array of pairs of feature class properties (fields) and attribute class properties (fields) that define a join</xs:documentation>
  </xs:annotation>
</xs:element>

element AttributeRelateType/AttributeClass
diagram
type xs:string
source
<xs:element name="AttributeClass" type="xs:string">
  <xs:annotation>
    <xs:documentation>Name of class the feature class is joined to</xs:documentation>
  </xs:annotation>
</xs:element>

element AttributeRelateType/ResourceId
diagram
type xs:string
source
<xs:element name="ResourceId" type="xs:string">
  <xs:annotation>
    <xs:documentation>Identifies the resource id of the attribute class</xs:documentation>
  </xs:annotation>
</xs:element>

element AttributeRelateType/Name
diagram
type xs:string
source
<xs:element name="Name" type="xs:string">
  <xs:annotation>
    <xs:documentation>Name of the relationship that defines a join</xs:documentation>
  </xs:annotation>
</xs:element>

element AttributeRelateType/AttributeNameDelimiter
diagram
type xs:string
source
<xs:element name="AttributeNameDelimiter" type="xs:string" minOccurs="0">
  <xs:annotation>
    <xs:documentation>Delimiter symbol to be used by the UI to present an extended attribute</xs:documentation>
  </xs:annotation>
</xs:element>

element AttributeRelateType/RelateType
diagram
type RelateTypeEnum
facets
enumeration LeftOuter
enumeration RightOuter
enumeration Inner
enumeration Association
source
<xs:element name="RelateType" type="RelateTypeEnum" minOccurs="0">
  <xs:annotation>
    <xs:documentation>Type of the join</xs:documentation>
  </xs:annotation>
</xs:element>

element AttributeRelateType/ForceOneToOne
diagram
type xs:boolean
source
<xs:element name="ForceOneToOne" type="xs:boolean" minOccurs="0">
  <xs:annotation>
    <xs:documentation>Force 1 : 1 in the case of 1 : many </xs:documentation>
  </xs:annotation>
</xs:element>

element AttributeRelateType/ExtendedData1
diagram
type ExtendedDataType
source
<xs:element name="ExtendedData1" type="ExtendedDataType" minOccurs="0"/>

complexType CalculatedPropertyType
diagram
children Name Expression ExtendedData1
used by
element FeatureSourceType/Extension/CalculatedProperty
source
<xs:complexType name="CalculatedPropertyType">
  <xs:sequence>
    <xs:element name="Name" type="xs:string">
      <xs:annotation>
        <xs:documentation>Name of property</xs:documentation>
      </xs:annotation>
    </xs:element>
    <xs:element name="Expression" type="xs:string">
      <xs:annotation>
        <xs:documentation>Expression for the property</xs:documentation>
      </xs:annotation>
    </xs:element>
    <xs:element name="ExtendedData1" type="ExtendedDataType" minOccurs="0"/>
  </xs:sequence>
</xs:complexType>

element CalculatedPropertyType/Name
diagram
type xs:string
source
<xs:element name="Name" type="xs:string">
  <xs:annotation>
    <xs:documentation>Name of property</xs:documentation>
  </xs:annotation>
</xs:element>

element CalculatedPropertyType/Expression
diagram
type xs:string
source
<xs:element name="Expression" type="xs:string">
  <xs:annotation>
    <xs:documentation>Expression for the property</xs:documentation>
  </xs:annotation>
</xs:element>

element CalculatedPropertyType/ExtendedData1
diagram
type ExtendedDataType
source
<xs:element name="ExtendedData1" type="ExtendedDataType" minOccurs="0"/>

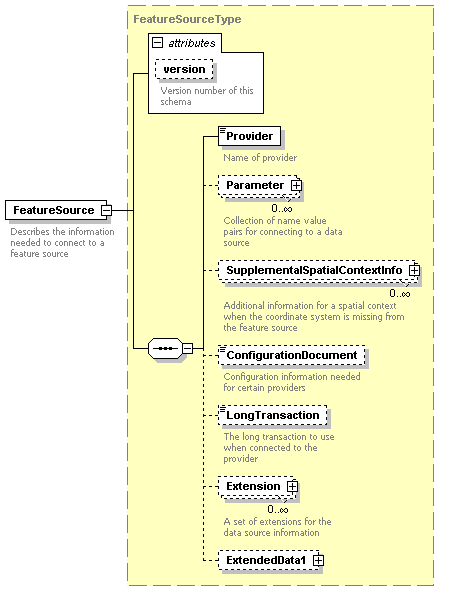
complexType FeatureSourceType
diagram
children Provider Parameter SupplementalSpatialContextInfo ConfigurationDocument LongTransaction Extension ExtendedData1
used by
element FeatureSource
attributes
Name  Type  Use  Default  Fixed  
version  xs:string      
source
<xs:complexType name="FeatureSourceType">
  <xs:sequence>
    <xs:element name="Provider" type="xs:string">
      <xs:annotation>
        <xs:documentation>Name of provider</xs:documentation>
      </xs:annotation>
    </xs:element>
    <xs:element name="Parameter" type="NameValuePairType" minOccurs="0" maxOccurs="unbounded">
      <xs:annotation>
        <xs:documentation>Collection of name value pairs for connecting to a data source</xs:documentation>
      </xs:annotation>
    </xs:element>
    <xs:element name="SupplementalSpatialContextInfo" type="SpatialContextType" minOccurs="0" maxOccurs="unbounded">
      <xs:annotation>
        <xs:documentation>Additional information for a spatial context when the coordinate system is missing from the feature source</xs:documentation>
      </xs:annotation>
    </xs:element>
    <xs:element name="ConfigurationDocument" type="xs:string" minOccurs="0">
      <xs:annotation>
        <xs:documentation>Configuration information needed for certain providers</xs:documentation>
      </xs:annotation>
    </xs:element>
    <xs:element name="LongTransaction" type="xs:string" minOccurs="0">
      <xs:annotation>
        <xs:documentation>The long transaction to use when connected to the provider</xs:documentation>
      </xs:annotation>
    </xs:element>
    <xs:element name="Extension" minOccurs="0" maxOccurs="unbounded">
      <xs:annotation>
        <xs:documentation>A set of extensions for the data source information</xs:documentation>
      </xs:annotation>
      <xs:complexType>
        <xs:sequence>
          <xs:element name="CalculatedProperty" type="CalculatedPropertyType" minOccurs="0" maxOccurs="unbounded">
            <xs:annotation>
              <xs:documentation>Zero or more calculated properties from attributes from the same feature class</xs:documentation>
            </xs:annotation>
          </xs:element>
          <xs:element name="AttributeRelate" type="AttributeRelateType" minOccurs="0" maxOccurs="unbounded"/>
          <xs:element name="Name" type="xs:string">
            <xs:annotation>
              <xs:documentation>Name of the extension</xs:documentation>
            </xs:annotation>
          </xs:element>
          <xs:element name="FeatureClass" type="xs:string">
            <xs:annotation>
              <xs:documentation>The feature class that is being extended; this is the class whose attributes are used for joining other attribute classes</xs:documentation>
            </xs:annotation>
          </xs:element>
          <xs:element name="ExtendedData1" type="ExtendedDataType" minOccurs="0"/>
        </xs:sequence>
      </xs:complexType>
    </xs:element>
    <xs:element name="ExtendedData1" type="ExtendedDataType" minOccurs="0"/>
  </xs:sequence>
  <xs:attribute name="version" type="xs:string">
    <xs:annotation>
      <xs:documentation>Version number of this schema</xs:documentation>
    </xs:annotation>
  </xs:attribute>
</xs:complexType>

element FeatureSourceType/Provider
diagram
type xs:string
source
<xs:element name="Provider" type="xs:string">
  <xs:annotation>
    <xs:documentation>Name of provider</xs:documentation>
  </xs:annotation>
</xs:element>

element FeatureSourceType/Parameter
diagram
type NameValuePairType
children Name Value ExtendedData1
source
<xs:element name="Parameter" type="NameValuePairType" minOccurs="0" maxOccurs="unbounded">
  <xs:annotation>
    <xs:documentation>Collection of name value pairs for connecting to a data source</xs:documentation>
  </xs:annotation>
</xs:element>

element FeatureSourceType/SupplementalSpatialContextInfo
diagram
type SpatialContextType
children Name CoordinateSystem ExtendedData1
source
<xs:element name="SupplementalSpatialContextInfo" type="SpatialContextType" minOccurs="0" maxOccurs="unbounded">
  <xs:annotation>
    <xs:documentation>Additional information for a spatial context when the coordinate system is missing from the feature source</xs:documentation>
  </xs:annotation>
</xs:element>

element FeatureSourceType/ConfigurationDocument
diagram
type xs:string
source
<xs:element name="ConfigurationDocument" type="xs:string" minOccurs="0">
  <xs:annotation>
    <xs:documentation>Configuration information needed for certain providers</xs:documentation>
  </xs:annotation>
</xs:element>

element FeatureSourceType/LongTransaction
diagram
type xs:string
source
<xs:element name="LongTransaction" type="xs:string" minOccurs="0">
  <xs:annotation>
    <xs:documentation>The long transaction to use when connected to the provider</xs:documentation>
  </xs:annotation>
</xs:element>

element FeatureSourceType/Extension
diagram
children CalculatedProperty AttributeRelate Name FeatureClass ExtendedData1
source
<xs:element name="Extension" minOccurs="0" maxOccurs="unbounded">
  <xs:annotation>
    <xs:documentation>A set of extensions for the data source information</xs:documentation>
  </xs:annotation>
  <xs:complexType>
    <xs:sequence>
      <xs:element name="CalculatedProperty" type="CalculatedPropertyType" minOccurs="0" maxOccurs="unbounded">
        <xs:annotation>
          <xs:documentation>Zero or more calculated properties from attributes from the same feature class</xs:documentation>
        </xs:annotation>
      </xs:element>
      <xs:element name="AttributeRelate" type="AttributeRelateType" minOccurs="0" maxOccurs="unbounded"/>
      <xs:element name="Name" type="xs:string">
        <xs:annotation>
          <xs:documentation>Name of the extension</xs:documentation>
        </xs:annotation>
      </xs:element>
      <xs:element name="FeatureClass" type="xs:string">
        <xs:annotation>
          <xs:documentation>The feature class that is being extended; this is the class whose attributes are used for joining other attribute classes</xs:documentation>
        </xs:annotation>
      </xs:element>
      <xs:element name="ExtendedData1" type="ExtendedDataType" minOccurs="0"/>
    </xs:sequence>
  </xs:complexType>
</xs:element>

element FeatureSourceType/Extension/CalculatedProperty
diagram
type CalculatedPropertyType
children Name Expression ExtendedData1
source
<xs:element name="CalculatedProperty" type="CalculatedPropertyType" minOccurs="0" maxOccurs="unbounded">
  <xs:annotation>
    <xs:documentation>Zero or more calculated properties from attributes from the same feature class</xs:documentation>
  </xs:annotation>
</xs:element>

element FeatureSourceType/Extension/AttributeRelate
diagram
type AttributeRelateType
children RelateProperty AttributeClass ResourceId Name AttributeNameDelimiter RelateType ForceOneToOne ExtendedData1
source
<xs:element name="AttributeRelate" type="AttributeRelateType" minOccurs="0" maxOccurs="unbounded"/>

element FeatureSourceType/Extension/Name
diagram
type xs:string
source
<xs:element name="Name" type="xs:string">
  <xs:annotation>
    <xs:documentation>Name of the extension</xs:documentation>
  </xs:annotation>
</xs:element>

element FeatureSourceType/Extension/FeatureClass
diagram
type xs:string
source
<xs:element name="FeatureClass" type="xs:string">
  <xs:annotation>
    <xs:documentation>The feature class that is being extended; this is the class whose attributes are used for joining other attribute classes</xs:documentation>
  </xs:annotation>
</xs:element>

element FeatureSourceType/Extension/ExtendedData1
diagram
type ExtendedDataType
source
<xs:element name="ExtendedData1" type="ExtendedDataType" minOccurs="0"/>

element FeatureSourceType/ExtendedData1
diagram
type ExtendedDataType
source
<xs:element name="ExtendedData1" type="ExtendedDataType" minOccurs="0"/>

complexType NameValuePairType
diagram
children Name Value ExtendedData1
used by
element FeatureSourceType/Parameter
source
<xs:complexType name="NameValuePairType">
  <xs:annotation>
    <xs:documentation>A type describing name and value pairs</xs:documentation>
  </xs:annotation>
  <xs:sequence>
    <xs:element name="Name" type="xs:string">
      <xs:annotation>
        <xs:documentation>Text for the name of parameter</xs:documentation>
      </xs:annotation>
    </xs:element>
    <xs:element name="Value" type="xs:string">
      <xs:annotation>
        <xs:documentation>Text for value of parameter</xs:documentation>
      </xs:annotation>
    </xs:element>
    <xs:element name="ExtendedData1" type="ExtendedDataType" minOccurs="0"/>
  </xs:sequence>
</xs:complexType>

element NameValuePairType/Name
diagram
type xs:string
source
<xs:element name="Name" type="xs:string">
  <xs:annotation>
    <xs:documentation>Text for the name of parameter</xs:documentation>
  </xs:annotation>
</xs:element>

element NameValuePairType/Value
diagram
type xs:string
source
<xs:element name="Value" type="xs:string">
  <xs:annotation>
    <xs:documentation>Text for value of parameter</xs:documentation>
  </xs:annotation>
</xs:element>

element NameValuePairType/ExtendedData1
diagram
type ExtendedDataType
source
<xs:element name="ExtendedData1" type="ExtendedDataType" minOccurs="0"/>

complexType RelatePropertyType
diagram
children FeatureClassProperty AttributeClassProperty ExtendedData1
used by
element AttributeRelateType/RelateProperty
source
<xs:complexType name="RelatePropertyType">
  <xs:sequence>
    <xs:element name="FeatureClassProperty" type="xs:string">
      <xs:annotation>
        <xs:documentation>Name of property (field) in feature class </xs:documentation>
      </xs:annotation>
    </xs:element>
    <xs:element name="AttributeClassProperty" type="xs:string">
      <xs:annotation>
        <xs:documentation>Name of property (field) in attribute class</xs:documentation>
      </xs:annotation>
    </xs:element>
    <xs:element name="ExtendedData1" type="ExtendedDataType" minOccurs="0"/>
  </xs:sequence>
</xs:complexType>

element RelatePropertyType/FeatureClassProperty
diagram
type xs:string
source
<xs:element name="FeatureClassProperty" type="xs:string">
  <xs:annotation>
    <xs:documentation>Name of property (field) in feature class </xs:documentation>
  </xs:annotation>
</xs:element>

element RelatePropertyType/AttributeClassProperty
diagram
type xs:string
source
<xs:element name="AttributeClassProperty" type="xs:string">
  <xs:annotation>
    <xs:documentation>Name of property (field) in attribute class</xs:documentation>
  </xs:annotation>
</xs:element>

element RelatePropertyType/ExtendedData1
diagram
type ExtendedDataType
source
<xs:element name="ExtendedData1" type="ExtendedDataType" minOccurs="0"/>

complexType SpatialContextType
diagram
children Name CoordinateSystem ExtendedData1
used by
element FeatureSourceType/SupplementalSpatialContextInfo
source
<xs:complexType name="SpatialContextType">
  <xs:annotation>
    <xs:documentation>A type describing spatial context for this feature source</xs:documentation>
  </xs:annotation>
  <xs:sequence>
    <xs:element name="Name" type="xs:string">
      <xs:annotation>
        <xs:documentation>Name of the spatial context</xs:documentation>
      </xs:annotation>
    </xs:element>
    <xs:element name="CoordinateSystem" type="xs:string">
      <xs:annotation>
        <xs:documentation>Coordinate system used for this spatial context</xs:documentation>
      </xs:annotation>
    </xs:element>
    <xs:element name="ExtendedData1" type="ExtendedDataType" minOccurs="0"/>
  </xs:sequence>
</xs:complexType>

element SpatialContextType/Name
diagram
type xs:string
source
<xs:element name="Name" type="xs:string">
  <xs:annotation>
    <xs:documentation>Name of the spatial context</xs:documentation>
  </xs:annotation>
</xs:element>

element SpatialContextType/CoordinateSystem
diagram
type xs:string
source
<xs:element name="CoordinateSystem" type="xs:string">
  <xs:annotation>
    <xs:documentation>Coordinate system used for this spatial context</xs:documentation>
  </xs:annotation>
</xs:element>

element SpatialContextType/ExtendedData1
diagram
type ExtendedDataType
source
<xs:element name="ExtendedData1" type="ExtendedDataType" minOccurs="0"/>

simpleType RelateTypeEnum
type restriction of xs:string
used by
element AttributeRelateType/RelateType
facets
enumeration LeftOuter
enumeration RightOuter
enumeration Inner
enumeration Association
source
<xs:simpleType name="RelateTypeEnum">
  <xs:annotation>
    <xs:documentation>Enum for join types</xs:documentation>
  </xs:annotation>
  <xs:restriction base="xs:string">
    <xs:enumeration value="LeftOuter"/>
    <xs:enumeration value="RightOuter"/>
    <xs:enumeration value="Inner"/>
    <xs:enumeration value="Association"/>
  </xs:restriction>
</xs:simpleType>

complexType ExtendedDataType
diagram
used by
elements FeatureSourceType/Extension/ExtendedData1 FeatureSourceType/ExtendedData1 NameValuePairType/ExtendedData1 CalculatedPropertyType/ExtendedData1 RelatePropertyType/ExtendedData1 AttributeRelateType/ExtendedData1 SpatialContextType/ExtendedData1
source
<xs:complexType name="ExtendedDataType">
  <xs:annotation>
    <xs:documentation>A type allocating space for future, additional, and validatable data.</xs:documentation>
  </xs:annotation>
  <xs:sequence>
    <xs:any processContents="lax" maxOccurs="unbounded"/>
  </xs:sequence>
</xs:complexType>