MapGuide API Reference
 All Classes Functions Variables Enumerations Enumerator Friends
Resource Service

Modules

 Resource Service Classes

Detailed Description

The Resource Service enables you to manipulate repositories and resources.

A resource repository stores all the files and configuration information used by MapGuide. There are two types of repository. The library is used for persistent storage. There may also be session repositories. These hold data only for the user's current session, and are automatically deleted by the MapGuide server if they have not been used for a certain length of time. MapGuide creates session repositories automatically as required. You can also create your own session repositories by using MgSite::CreateSession().

A repository is structured like a directory, with documents, folders, and subfolders. Each resource, and any associated files required for that resource, is stored in one folder.

The root level of each repository, each folder in a repository, and each resource in a repository, has a header that specifies the permissions to access it. These permissions control whether users and groups can read and/or write to a resource or folder. Permissions can either be set explicitly for each folder or resource, or they can be set to inherit the permissions from the parent folder.

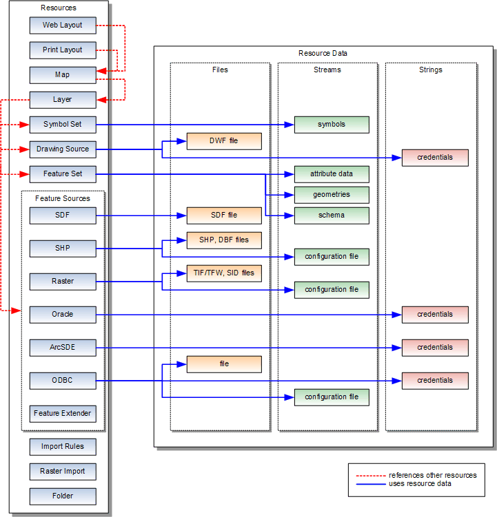
Resources may depend on other items:

resources_and_data.gif

Methods For Working With Repositories

Methods For Working With Resources

Methods For Working With Resource Data

Methods For Working With Resource Packages